Soutenance du Projet de Fin d’Études pour l’obtention du
Diplôme d’ingénieur en informatique
Mise en œuvre d’un système de suivi
de l’usage des TIC dans l’enseignement
Sous forme d’une application web
dédiée au Inspecteurs
Organisme d’accueil : ANRT
Élaboré par :
ELAYSSI Youness
SAYEH Ayoub
Membres du jury :
M. EL FALAKI
M. EL OUARDIGHI
M. Mustapha AMGHAR
M. Mohammed Hassi RAHOU
1
PLAN
1|Introduction
2|Conduite du projet
3|Analyse et conception
4|Réalisation
5|Conclusion
2
Introduction
Introduction
Présentation
Organigramme
Mission
E-education
P M
O E
Organisme D’accueil 3
Introduction
Organisme D’accueil
Présentation
Organigramme
Mission
E-education
P M
O E
Introduction
MOE
Juridique
Technique Economique
Directeur Général
Observatoire des marchés
Cellule des rélations
internationales
Entité Prospective
Mission
Règlementation
Audit InterneProjet E-education
Division
Communication
Certification Electronique
et Domaine.ma
4
Introduction
Organisme D’accueilIntroduction Contexte général du projet
Etude de l’existant
Solution
Programme GENIE
Problématique
5
Introduction
Organisme D’accueilIntroduction Contexte général du projet
Programme GENIE
Infrastructure Formation Ressource
Numérique
Développement
des usages et
pilotages
6
Introduction
Organisme D’accueilIntroduction Contexte général du projet
Etude de l’existant
Enquête
Remplissage des formulaires
Statistiques
7
Introduction
Organisme D’accueilIntroduction Contexte général du projet
Problématique
8
Introduction
Organisme D’accueilIntroduction Contexte général du projet
Solution
gérer les données des formulaires rempli
traiter et analyser ces données
afficher le résultat
9
Conduite du Projet
Cycle de vieConduite du Projet
1 5
2
3
4 6
7
Spécifications
Conception
générale
Conception
détaillé
Codage
Intégration
Mise en
production
Maintenance
10
Conduite du Projet
Cycle de vieConduite du Projet Diagramme de Gantt 11
Analyse & Conception
Analyse et Conception
Identification des Acteurs
Besoins Fonctionnels
et non fonctionnels
Analyses des besoins 12
Analyse & Conception
Analyses des besoinsAnalyse et Conception
Administrateurs Décideurs Inspecteurs
13
Analyse & Conception
Analyses des besoinsAnalyse et Conception
Besoins non
fonctionnels
Besoins
fonctionnels
1)-L’authentification.
2)-La Gestion des comptes.
3)-La saisie et l’enregistrement des données par les
inspecteurs.
4)-L’affichage des rapports d’analysede données pour les
décideurs
1)-L’application devra être ergonomiquement présentable.
2)-full web.
14
Analyse & Conception
Analyses des besoinsAnalyse et Conception Conception
Diagrammes Architecture MVC Architecture Système
15
Use case global Inspecteur
Decideur
Administrateur
Authentification
Gestion des comptes
Gestion des rapports
Modification des
rapports avant
validation
Affichage des reporting
Consultation des fichiers
logs du serveur web
Affectation des
établissements aux
inspecteurs
Validation des rapports rédigés
par les inspecteurs
Rédaction des
rapports Suppression des
rapports avant
validation
Ajout des
utilisateurs
Suppression des
utilisateurs
Modification des
coordonnées des
utilisateurs
choix de
l'établissement sur
lequel le reporting va
se baser
comparaison au choix des
indicateurs pour tous les
rapports effectués
sommation des
indicateurs de chaque
axe (SCORING)
«include»
«include»
«include»
«include»
«extend»
«extend»
«extend»
«extend»
«include»
«extend»
«extend»
«include»
«include»
«extend»
«extend»
16
Utilisateur Système
alt Exists
[user == exists]
[user == not exists]
alt si user est un admin
[user == "ADMIN_ROLE"]
[user == "INSPECTEUR_ROLE"]
[user == "DECIDEUR_ROLE"]
saisir_login_password()
resaisir_login_password()
affichage_interface_reporting()
affichage_interface_gestion_comptes()
demander_login_password()
error_message()
affichage_interface_formulaire()
Séquence
Authentification
17
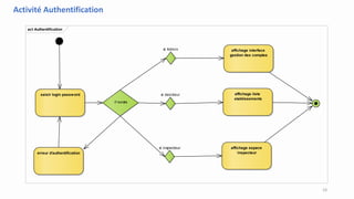
act Authentification
saisir login password
if exists
si Admin
si decideur
si inspecteur
erreur d'authentification
affichage interface
gestion des comptes
affichage liste
etablissements
affichage espace
inspecteur
Activité Authentification
18
Administrateur Système
alt ajout
[op == ajout_user()]
[sinon]
alt modification ou suppression
[op == (supp() || modif())]
[op == (activer() || désactiver() )]
afficher_operations()
save_updates()
modifier_ou_supprimer()
save_account()
choisir_categorie_user()
selectionner_operation()
activer_ou_desactiver(user)
save()
lister_comptes()
save_updates()
saisir_infos_user()
afficher_interface_ajout()
Séquence Gestion
des Comptes
19
act gestion des comptes activity
choix d'operation
Authentification
if Add
if modify or remove
if activate or
deactivate
Categorie
Lister
Enregister
Remplir formulaire
compte
modifier ou supprimer
compte
Active ou Desactive
un ou plusieurs
compte
Activité Gestion des Comptes
20
sd Affichage reporting
Décideur SystèmeDiagramme de séquance
(Affichage reporting)
Selectionner_parametres
()
Authentification(login, password): boolean
Affichage_reporting()
Affichage_parametres
()
Séquence Reporting
21
act affichage reporting
saisir login password
(from Authentification)
if exists
si decideur
erreur d'authentification
(from Authentification)
variation ou scoring
scoring
choix des indicateurs
affichage reporting
histogramme
variation
affichage reporting
histogramme basé sur
les indicateurs
sélectionnés
affichage liste
etablissements
Activité Reporting
22
Business process diagramme
23
24
Analyse & Conception
Analyses des besoinsAnalyse et Conception Conception
Architecture MVC
25
Analyse & Conception
Analyses des besoinsAnalyse et Conception Conception 26
Analyse & Conception
Analyses des besoinsAnalyse et Conception Conception
Architecture Système
27
Analyse &
Conception
Analyses des besoinsAnalyse et Conception Conception 28
Technologies Cout Avantages Inconvénients
JEE
Gratuit  Beaucoup plus ouvert en terme d'infrastructure de déploiement
(OS, serveur d'application, bases de données)
 Base installée et maturité: on trouve énormément de briques libres
et propriétaires, y compris un serveur d'application 100% libre
comme Jboss.
 Compétences Java relativement répandues.
 Java est un langage orienté objet, et la
compréhension correcte de ces concepts
n'est pas assez répandue.
.NET
License/payant  En théorie on peut développer la même application dans plusieurs
langages: Perl, VB, C#, Eiffel, etc...
 Intégration facile dans les environnements Microsoft, y compris le
prochain Office X11 tout XML.
 Il s'agit essentiellement de faire vendre
l'infrastructure Microsoft: OS, bureautique,
SQL, etc, en fermant tous les autres choix
futurs.
 Maturité pas certaine.
PHP
Gratuit  Pas besoin de différencier les navigateurs du marché(le code
fonctionne sur tous dès qu'il fonctionne sur un)
 Nécessite un serveur qui accepte le PHP
 Nombreuses failles de sécurité (revers de la
médaille de sa puissance)
Benchmarking des langages de programmation
29
Aspect Sécurité
• SQL Injection : entity framework -> éviter de générer des requetes
SQL au niveau des actions des controlleurs.
• Hashage des mots de passe : module OwinSecurity.
• XSS(cross scripting attack) : framework MVC offre des annotations tel
que :
@Html.AntiForgeryToken : Razor Expression permet de générer
un token dans les formulaires.
@ValidateAntiForgeryToken au niveau controlleur, permet de
récupérer le token après un submit.
30
Réalisation
Réalisation
Outils Environnement
de développement
Démonstration
31
Réalisation
Réalisation
Outils
Outils 32
Réalisation
Réalisation
Environnement
de développement
Environnement de développementOutils 33
Réalisation
Réalisation
Démonstration
DémonstrationOutils Environnement de développement 34
Conclusion
• Besoin : suivre l’usage des tic dans l ’enseignement public d’une façon
rapide et fiable
• Solution :
• Implémentation d’un système qui permet d’une façon simple le suivi
de l’usage des tics et permettre aux décideurs de mieux mesurer la
qualité des TIC et l’améliorer.
35
36

PFE PPT2

  • 1.
    Soutenance du Projetde Fin d’Études pour l’obtention du Diplôme d’ingénieur en informatique Mise en œuvre d’un système de suivi de l’usage des TIC dans l’enseignement Sous forme d’une application web dédiée au Inspecteurs Organisme d’accueil : ANRT Élaboré par : ELAYSSI Youness SAYEH Ayoub Membres du jury : M. EL FALAKI M. EL OUARDIGHI M. Mustapha AMGHAR M. Mohammed Hassi RAHOU 1
  • 2.
    PLAN 1|Introduction 2|Conduite du projet 3|Analyseet conception 4|Réalisation 5|Conclusion 2
  • 3.
  • 4.
    Introduction Organisme D’accueil Présentation Organigramme Mission E-education P M OE Introduction MOE Juridique Technique Economique Directeur Général Observatoire des marchés Cellule des rélations internationales Entité Prospective Mission Règlementation Audit InterneProjet E-education Division Communication Certification Electronique et Domaine.ma 4
  • 5.
    Introduction Organisme D’accueilIntroduction Contextegénéral du projet Etude de l’existant Solution Programme GENIE Problématique 5
  • 6.
    Introduction Organisme D’accueilIntroduction Contextegénéral du projet Programme GENIE Infrastructure Formation Ressource Numérique Développement des usages et pilotages 6
  • 7.
    Introduction Organisme D’accueilIntroduction Contextegénéral du projet Etude de l’existant Enquête Remplissage des formulaires Statistiques 7
  • 8.
    Introduction Organisme D’accueilIntroduction Contextegénéral du projet Problématique 8
  • 9.
    Introduction Organisme D’accueilIntroduction Contextegénéral du projet Solution gérer les données des formulaires rempli traiter et analyser ces données afficher le résultat 9
  • 10.
    Conduite du Projet Cyclede vieConduite du Projet 1 5 2 3 4 6 7 Spécifications Conception générale Conception détaillé Codage Intégration Mise en production Maintenance 10
  • 11.
    Conduite du Projet Cyclede vieConduite du Projet Diagramme de Gantt 11
  • 12.
    Analyse & Conception Analyseet Conception Identification des Acteurs Besoins Fonctionnels et non fonctionnels Analyses des besoins 12
  • 13.
    Analyse & Conception Analysesdes besoinsAnalyse et Conception Administrateurs Décideurs Inspecteurs 13
  • 14.
    Analyse & Conception Analysesdes besoinsAnalyse et Conception Besoins non fonctionnels Besoins fonctionnels 1)-L’authentification. 2)-La Gestion des comptes. 3)-La saisie et l’enregistrement des données par les inspecteurs. 4)-L’affichage des rapports d’analysede données pour les décideurs 1)-L’application devra être ergonomiquement présentable. 2)-full web. 14
  • 15.
    Analyse & Conception Analysesdes besoinsAnalyse et Conception Conception Diagrammes Architecture MVC Architecture Système 15
  • 16.
    Use case globalInspecteur Decideur Administrateur Authentification Gestion des comptes Gestion des rapports Modification des rapports avant validation Affichage des reporting Consultation des fichiers logs du serveur web Affectation des établissements aux inspecteurs Validation des rapports rédigés par les inspecteurs Rédaction des rapports Suppression des rapports avant validation Ajout des utilisateurs Suppression des utilisateurs Modification des coordonnées des utilisateurs choix de l'établissement sur lequel le reporting va se baser comparaison au choix des indicateurs pour tous les rapports effectués sommation des indicateurs de chaque axe (SCORING) «include» «include» «include» «include» «extend» «extend» «extend» «extend» «include» «extend» «extend» «include» «include» «extend» «extend» 16
  • 17.
    Utilisateur Système alt Exists [user== exists] [user == not exists] alt si user est un admin [user == "ADMIN_ROLE"] [user == "INSPECTEUR_ROLE"] [user == "DECIDEUR_ROLE"] saisir_login_password() resaisir_login_password() affichage_interface_reporting() affichage_interface_gestion_comptes() demander_login_password() error_message() affichage_interface_formulaire() Séquence Authentification 17
  • 18.
    act Authentification saisir loginpassword if exists si Admin si decideur si inspecteur erreur d'authentification affichage interface gestion des comptes affichage liste etablissements affichage espace inspecteur Activité Authentification 18
  • 19.
    Administrateur Système alt ajout [op== ajout_user()] [sinon] alt modification ou suppression [op == (supp() || modif())] [op == (activer() || désactiver() )] afficher_operations() save_updates() modifier_ou_supprimer() save_account() choisir_categorie_user() selectionner_operation() activer_ou_desactiver(user) save() lister_comptes() save_updates() saisir_infos_user() afficher_interface_ajout() Séquence Gestion des Comptes 19
  • 20.
    act gestion descomptes activity choix d'operation Authentification if Add if modify or remove if activate or deactivate Categorie Lister Enregister Remplir formulaire compte modifier ou supprimer compte Active ou Desactive un ou plusieurs compte Activité Gestion des Comptes 20
  • 21.
    sd Affichage reporting DécideurSystèmeDiagramme de séquance (Affichage reporting) Selectionner_parametres () Authentification(login, password): boolean Affichage_reporting() Affichage_parametres () Séquence Reporting 21
  • 22.
    act affichage reporting saisirlogin password (from Authentification) if exists si decideur erreur d'authentification (from Authentification) variation ou scoring scoring choix des indicateurs affichage reporting histogramme variation affichage reporting histogramme basé sur les indicateurs sélectionnés affichage liste etablissements Activité Reporting 22
  • 23.
  • 24.
  • 25.
    Analyse & Conception Analysesdes besoinsAnalyse et Conception Conception Architecture MVC 25
  • 26.
    Analyse & Conception Analysesdes besoinsAnalyse et Conception Conception 26
  • 27.
    Analyse & Conception Analysesdes besoinsAnalyse et Conception Conception Architecture Système 27
  • 28.
    Analyse & Conception Analyses desbesoinsAnalyse et Conception Conception 28
  • 29.
    Technologies Cout AvantagesInconvénients JEE Gratuit  Beaucoup plus ouvert en terme d'infrastructure de déploiement (OS, serveur d'application, bases de données)  Base installée et maturité: on trouve énormément de briques libres et propriétaires, y compris un serveur d'application 100% libre comme Jboss.  Compétences Java relativement répandues.  Java est un langage orienté objet, et la compréhension correcte de ces concepts n'est pas assez répandue. .NET License/payant  En théorie on peut développer la même application dans plusieurs langages: Perl, VB, C#, Eiffel, etc...  Intégration facile dans les environnements Microsoft, y compris le prochain Office X11 tout XML.  Il s'agit essentiellement de faire vendre l'infrastructure Microsoft: OS, bureautique, SQL, etc, en fermant tous les autres choix futurs.  Maturité pas certaine. PHP Gratuit  Pas besoin de différencier les navigateurs du marché(le code fonctionne sur tous dès qu'il fonctionne sur un)  Nécessite un serveur qui accepte le PHP  Nombreuses failles de sécurité (revers de la médaille de sa puissance) Benchmarking des langages de programmation 29
  • 30.
    Aspect Sécurité • SQLInjection : entity framework -> éviter de générer des requetes SQL au niveau des actions des controlleurs. • Hashage des mots de passe : module OwinSecurity. • XSS(cross scripting attack) : framework MVC offre des annotations tel que : @Html.AntiForgeryToken : Razor Expression permet de générer un token dans les formulaires. @ValidateAntiForgeryToken au niveau controlleur, permet de récupérer le token après un submit. 30
  • 31.
  • 32.
  • 33.
  • 34.
  • 35.
    Conclusion • Besoin :suivre l’usage des tic dans l ’enseignement public d’une façon rapide et fiable • Solution : • Implémentation d’un système qui permet d’une façon simple le suivi de l’usage des tics et permettre aux décideurs de mieux mesurer la qualité des TIC et l’améliorer. 35
  • 36.