1
Ministère de l’enseignement Supérieur
Université de Sousse
Ecole nationale d’ingénieur de Sousse
Projet Semestriel : Gestion d’un supermarché
Elaboré par : Encadrée par :
Chabir Wael MR.Khayati Naoufel
Année Universitaire 2012/2013
2
Remerciement
Au terme de ce travail, je saisis cette occasion pour exprimer mes vifs remerciements
à toutes personne ayant contribué, de près ou loin, à la réalisation de ce travail.
Je ne trouve pas les mots pour exprimer ma gratitude envers Mr Khayati Naoufel qui
m’a aidé énormément tout au long de ce projet. Ses conseils m’ont aidé à surmonter beaucoup
de difficultés. Je le remercie chaleureusement pour sa pédagogie, sa patience, sa disponibilité
et son dévouement. Faire mon projet sous sa direction était pour moi un grand honneur.
3
Table des matières :
Remerciement…………………………………………………………………………………..
1. Introduction général ............................................................................................................... 4
2. Spécification des besoins ....................................................................................................... 4
2.1. Besoins fonctionnelles :................................................................................................... 4
2.2. Besoins non fonctionnels................................................................................................. 5
3. Conception :........................................................................................................................ 6
3.1. Conception de la base de données :................................................................................. 7
3.2. Conception UML :........................................................................................................... 8
4. Réalisation............................................................................................................................ 11
4.1 Environnement Matérielle .............................................................................................. 11
4.2 Environnement Logicielle .............................................................................................. 11
4.3 Les étapes de réalisation……………………………………………………………………………………………………..…12
4.4Exécution : ....................................................................................................................... 13
Conclusion Général.................................................................................................................. 20
4
1. Introduction générale :
Mr. Salah est un propriétaire d’un ensemble de magasin, a plusieurs tache a effectué
parmi ces taches on cite : gestion du stock, gestion des rayons, gestion des magasins….
Dans ce contexte et dans le cadre du projet semestriel, j’ai décidé de créer une application
convivial, facile a utilisé pour aider les différents employés de MR. Salah à gérer ses
magasins chacun de sa part afin de leurs permettre de modifier, ajouter, supprimer les
données facilement.
Pour ce faire, j’ai commencé par l’analyse et la spécification des besoins de l’application «
gestion supermarché ». Puis, j’ai passé à la conception par un ensemble de diagrammes qui
détaillent la vue statique et dynamique de mon application. Et, finalement, j’ai entamé avec la
partie de réalisation.
Spécification des besoins :
2.1 Besoins fonctionnels :
Cette application doit assurer trois taches essentielles:
* Gestion des stocks:
 Mr. Salah a employé un responsable de stock pour gérer le trafic du produit.
 La quantité des produits qui se trouve dans le stock est toujours accessible pour le
responsable du stock.
 La quantité dans le stock est toujours accessible par le responsable du stock.
* Gestion des rayons:
 Une réclamation sera envoyer automatiquement au responsable du stock lorsque
un/des produits sont inferieur à un certain seuil.
 Le magasiné alimente ses rayons par la quantité des produits envoyée de la part du
stock.
*Gestion de plusieurs magasins :
 Les différents magasins qui appartiennent à Mr SALAH partagent le même stock
donc l’application fait la coordination entre ces magasins.
 la gestion des ressources est synchronisée dans la base afin d'assurer des accès faciles
et une communication simple des données.
5
2.2 Besoins non fonctionnels :
Mon application doit assurer trois critères essentiels:
 La Robustesse:
Vu que les utilisateurs finaux (Mr Salah et ses employés) ne sont pas des informaticiens, donc
l'application doit avoir un comportement raisonnable lorsqu'une entrée n'est pas valide ou
erroné.
 La Sécurité:
La base de données de mon application doit être bien sécurisée pour bloquer toute tentative à
y accéder sans permission.
 La Stabilité:
Mon application éviter les blocages le maximum possible car Mr SALAH n'est pas prés à
suspendre ses ventes pour chercher quelqu'un pour régler un bug.
2.3 Diagrammes de cas d’utilisation :
Les trois acteurs principaux qui interagissent avec cette application sont l’administrateur, le
magasiné et le responsable du stock (stock man).
6
7
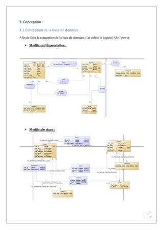
3. Conception :
3.1 Conception de la base de données :
Afin de faire la conception de la base de données, j’ai utilisé le logiciel AMC power
 Modèle entité/association :
 Modèle physique :
8
3.2 Conception UML :
Dans cette partie, je vais présenter ma conception UML en utilisant les deux diagrammes
suivants :
 Diagramme de classe
 Diagramme de séquence
Diagramme de classe :
Il sert à présenter les classes et les interfaces d’un système ainsi que les différentes relations
entre eux.
9
Diagramme de séquence
 Authentification :
 Ajouter un produit :
10
 Déchargé le stock :
 Rechargé un rayon :
11
 Vente :
4. Réalisation :
4.1 Environnement matériel :
Mon projet semestriel ne nécessite pas un environnement matériel bien particulier, un simple
micro-ordinateur est suffisant.
 Donc j’ai utilisé mon micro-ordinateur DELL inspiration (core i7).
4.2 Environnement logiciel :
Windows 7 Professionnel : système d’exploitation.
NetBeans IDE 7.0.2 : environnement de développement.
PostgreSQL 9.2 : logiciel de gestion de base de données relationnelle.
Pgadmin III : outil d'administration graphique pour PostgreSQL .
StarUML : outil de conception de diagrammes tel que le diagramme de classe et le
diagramme de séquence.
AMC power : outil de conception de la base de données.
12
4.3 Les étapes de réalisation :
13
4.4 Exécution :
En exécutant mon application, on trouve comme première interface <<login Interface >> afin
que l’utilisateur puisse s’identifier :
En s’identifiant il y a trois cas qui se présentent :
 L’utilisateur est l’administrateur :
Dans ce cas, un menu administrateur s’ouvre pour que l’utilisateur puisse choisir la tache qu’il
veut exécuter :
14
Grace à ce menu l’administrateur peut :
 Ajouter un employé :
15
 Lister et modifier les paramètres des employés avec un simple click :
 Supprimer un employé seulement en double cliquant sur cet employé dans la liste :
16
 L’utilisateur est le magasiné :
Dans ce cas une interface destiné au magasiné s’ouvrira :
Cette interface permet au magasiné de :
 Faire la somme des prix des achats pour chaque client :
17
 Recharger les rayons :
 Vérification des rayons :
18
 L’utilisateur est le responsable du stock (stock man) :
Dans ce cas le menu du responsable du stock s’ouvre :
Cette dernière permet au responsable du stock de :
 Ajouter un nouveau produit :
19
 Recharger le stock :
 Décharger le stock :
20
Conclusion générale :
Ce projet, m’a permis de maitriser deux aspects très importants qui sont le développement
avec un langage orienté objet <<java>> ainsi que la gestion de base de données. Cela
m’aidera surement dans le développement mobile tel qu’ANDROID puisqu’il est basé sur le
langage java.
Certainement, j’ai rencontré des difficultés mais j’ai pu les surmené surtout quand j’ai voulu
améliorer mon application pour qu’elle puisse gérer un stock commun entre des magasins
différents.
D’autre part je pense que je pourrai améliorer mon application, pour qu’elle puisse être
accessible de n’importe quel endroit à travers le réseau internet.
En conclusion, ce projet était d’une part une bonne expérience pour apprendre à gérer le
temps convenablement et à être plus responsable en respectant les règles les délais de
livraison.

Rapport final

  • 1.
    1 Ministère de l’enseignementSupérieur Université de Sousse Ecole nationale d’ingénieur de Sousse Projet Semestriel : Gestion d’un supermarché Elaboré par : Encadrée par : Chabir Wael MR.Khayati Naoufel Année Universitaire 2012/2013
  • 2.
    2 Remerciement Au terme dece travail, je saisis cette occasion pour exprimer mes vifs remerciements à toutes personne ayant contribué, de près ou loin, à la réalisation de ce travail. Je ne trouve pas les mots pour exprimer ma gratitude envers Mr Khayati Naoufel qui m’a aidé énormément tout au long de ce projet. Ses conseils m’ont aidé à surmonter beaucoup de difficultés. Je le remercie chaleureusement pour sa pédagogie, sa patience, sa disponibilité et son dévouement. Faire mon projet sous sa direction était pour moi un grand honneur.
  • 3.
    3 Table des matières: Remerciement………………………………………………………………………………….. 1. Introduction général ............................................................................................................... 4 2. Spécification des besoins ....................................................................................................... 4 2.1. Besoins fonctionnelles :................................................................................................... 4 2.2. Besoins non fonctionnels................................................................................................. 5 3. Conception :........................................................................................................................ 6 3.1. Conception de la base de données :................................................................................. 7 3.2. Conception UML :........................................................................................................... 8 4. Réalisation............................................................................................................................ 11 4.1 Environnement Matérielle .............................................................................................. 11 4.2 Environnement Logicielle .............................................................................................. 11 4.3 Les étapes de réalisation……………………………………………………………………………………………………..…12 4.4Exécution : ....................................................................................................................... 13 Conclusion Général.................................................................................................................. 20
  • 4.
    4 1. Introduction générale: Mr. Salah est un propriétaire d’un ensemble de magasin, a plusieurs tache a effectué parmi ces taches on cite : gestion du stock, gestion des rayons, gestion des magasins…. Dans ce contexte et dans le cadre du projet semestriel, j’ai décidé de créer une application convivial, facile a utilisé pour aider les différents employés de MR. Salah à gérer ses magasins chacun de sa part afin de leurs permettre de modifier, ajouter, supprimer les données facilement. Pour ce faire, j’ai commencé par l’analyse et la spécification des besoins de l’application « gestion supermarché ». Puis, j’ai passé à la conception par un ensemble de diagrammes qui détaillent la vue statique et dynamique de mon application. Et, finalement, j’ai entamé avec la partie de réalisation. Spécification des besoins : 2.1 Besoins fonctionnels : Cette application doit assurer trois taches essentielles: * Gestion des stocks:  Mr. Salah a employé un responsable de stock pour gérer le trafic du produit.  La quantité des produits qui se trouve dans le stock est toujours accessible pour le responsable du stock.  La quantité dans le stock est toujours accessible par le responsable du stock. * Gestion des rayons:  Une réclamation sera envoyer automatiquement au responsable du stock lorsque un/des produits sont inferieur à un certain seuil.  Le magasiné alimente ses rayons par la quantité des produits envoyée de la part du stock. *Gestion de plusieurs magasins :  Les différents magasins qui appartiennent à Mr SALAH partagent le même stock donc l’application fait la coordination entre ces magasins.  la gestion des ressources est synchronisée dans la base afin d'assurer des accès faciles et une communication simple des données.
  • 5.
    5 2.2 Besoins nonfonctionnels : Mon application doit assurer trois critères essentiels:  La Robustesse: Vu que les utilisateurs finaux (Mr Salah et ses employés) ne sont pas des informaticiens, donc l'application doit avoir un comportement raisonnable lorsqu'une entrée n'est pas valide ou erroné.  La Sécurité: La base de données de mon application doit être bien sécurisée pour bloquer toute tentative à y accéder sans permission.  La Stabilité: Mon application éviter les blocages le maximum possible car Mr SALAH n'est pas prés à suspendre ses ventes pour chercher quelqu'un pour régler un bug. 2.3 Diagrammes de cas d’utilisation : Les trois acteurs principaux qui interagissent avec cette application sont l’administrateur, le magasiné et le responsable du stock (stock man).
  • 6.
  • 7.
    7 3. Conception : 3.1Conception de la base de données : Afin de faire la conception de la base de données, j’ai utilisé le logiciel AMC power  Modèle entité/association :  Modèle physique :
  • 8.
    8 3.2 Conception UML: Dans cette partie, je vais présenter ma conception UML en utilisant les deux diagrammes suivants :  Diagramme de classe  Diagramme de séquence Diagramme de classe : Il sert à présenter les classes et les interfaces d’un système ainsi que les différentes relations entre eux.
  • 9.
    9 Diagramme de séquence Authentification :  Ajouter un produit :
  • 10.
    10  Déchargé lestock :  Rechargé un rayon :
  • 11.
    11  Vente : 4.Réalisation : 4.1 Environnement matériel : Mon projet semestriel ne nécessite pas un environnement matériel bien particulier, un simple micro-ordinateur est suffisant.  Donc j’ai utilisé mon micro-ordinateur DELL inspiration (core i7). 4.2 Environnement logiciel : Windows 7 Professionnel : système d’exploitation. NetBeans IDE 7.0.2 : environnement de développement. PostgreSQL 9.2 : logiciel de gestion de base de données relationnelle. Pgadmin III : outil d'administration graphique pour PostgreSQL . StarUML : outil de conception de diagrammes tel que le diagramme de classe et le diagramme de séquence. AMC power : outil de conception de la base de données.
  • 12.
    12 4.3 Les étapesde réalisation :
  • 13.
    13 4.4 Exécution : Enexécutant mon application, on trouve comme première interface <<login Interface >> afin que l’utilisateur puisse s’identifier : En s’identifiant il y a trois cas qui se présentent :  L’utilisateur est l’administrateur : Dans ce cas, un menu administrateur s’ouvre pour que l’utilisateur puisse choisir la tache qu’il veut exécuter :
  • 14.
    14 Grace à cemenu l’administrateur peut :  Ajouter un employé :
  • 15.
    15  Lister etmodifier les paramètres des employés avec un simple click :  Supprimer un employé seulement en double cliquant sur cet employé dans la liste :
  • 16.
    16  L’utilisateur estle magasiné : Dans ce cas une interface destiné au magasiné s’ouvrira : Cette interface permet au magasiné de :  Faire la somme des prix des achats pour chaque client :
  • 17.
    17  Recharger lesrayons :  Vérification des rayons :
  • 18.
    18  L’utilisateur estle responsable du stock (stock man) : Dans ce cas le menu du responsable du stock s’ouvre : Cette dernière permet au responsable du stock de :  Ajouter un nouveau produit :
  • 19.
    19  Recharger lestock :  Décharger le stock :
  • 20.
    20 Conclusion générale : Ceprojet, m’a permis de maitriser deux aspects très importants qui sont le développement avec un langage orienté objet <<java>> ainsi que la gestion de base de données. Cela m’aidera surement dans le développement mobile tel qu’ANDROID puisqu’il est basé sur le langage java. Certainement, j’ai rencontré des difficultés mais j’ai pu les surmené surtout quand j’ai voulu améliorer mon application pour qu’elle puisse gérer un stock commun entre des magasins différents. D’autre part je pense que je pourrai améliorer mon application, pour qu’elle puisse être accessible de n’importe quel endroit à travers le réseau internet. En conclusion, ce projet était d’une part une bonne expérience pour apprendre à gérer le temps convenablement et à être plus responsable en respectant les règles les délais de livraison.