Wishwho ???
• Application de social shopping.

• Développement web :

Angular / Python / NodeJS / Reactive Programming…

• Sécurité web :

Audit, PenTest & Monitoring.

• Testing & Automation.

• Agilité, Lean Management et eXtreme Programming.
Wishwhat ???
• Trainings.

• Coaching.

• Code Review.

• Audit.
Wishwhere ???
• https://blog.wishtack.com

• https://github.com/wishtack

• younes@wishtack.com

• @yjaaidi @wishtack
Sécurité des APIs
ReST

par Younes JAAIDI
…ou comment trouver les failles de vos APIs ReST
avant Gargamel et Azrael
ReSTful
• Stateless.

• Cacheable.

• Layered (basée sur des connecteurs).

• Separation of Concerns.

• Uniforme (uniforme à tous les niveaux).
Les 4 principaux

concepts de la sécurité
• Confidentialité : rejet des accès non autorisés.

• Intégrité : rejet des modifications non autorisées.

• Disponibilité : lutte contre les dénis de service.

• Non répudiation : capacité à fournir des preuves.
Les impacts
• Image de marque.

• Impact financier.

2011: DigiNotar ferme boutique après une intrusion.

https://en.wikipedia.org/wiki/DigiNotar

• Violation de conformité.

• Impacts légaux, sociaux, politiques, écologiques etc…

• Toutes les applications sont concernées sauf celles qui n’ont
jamais existé.
• La sécurité doit faire partie du Minimum Viable Product.
Les impacts
OWASP Top 10
• Top 10 des vulnérabilités web classées en fonction du
risque associé.

• Une version tous les 3 ans depuis 2004.

• La 2017 RC1 a été rejetée et la version finale est prévue
pour novembre (2017 ?).
OWASP Top 10
Identification,

Authentification

et Autorisation
• Identification : On identifie une entité sans pouvoir en vérifier l’authenticité.

• Authentification : Il est possible de vérifier l’authenticité d’un message,
d’une action etc…

Cela n’implique pas forcément une identification.

Ex. : Enregistrement d’un pseudo sur IRC.

Ex. : Facebook’s Anonymous Login.

Ex. : Clés SSH.

• Autorisation : Détermine si une entité a accès à une ressource en fonction
des règles définis dans les A.C.L. (Access Control Lists).

Ex. : Accès autorisé / refusé à une ressource sur une API.

Ex. : Accès autorisé / masqué / refusé à une propriété d’une ressource.

• Les règles A.C.L. ne sont pas forcément associées à une entité.

Le porteur d’un “token” n’est donc pas forcément identifié.

Ex. : Un “token” temporaire partagé avec plusieurs utilisateurs pour accéder à un document.
Identification, Authentification

et Autorisation :

Vulnérabilités classiques
• Authentification et autorisation absentes ou insuffisantes.

• Authentification sans autorisation.

• Autorisations trop permissives sur les propriétés en
lecture ou en écriture.
Identification, Authentification

et Autorisation :

Best Practices
• “Separation of Concerns” : Séparez les logiques
d’identification, d’authentification, d’autorisation et business
dans des composants différents de votre architecture. 

• Unit-testez l’accès à toutes les ressources (surtout les cas
d’erreur !).

• Evitez la sécurité par l’obscurité : obfuscation, protocoles
custom etc…

• Implémentez des logiques de filtrage par whitelist plutôt que
par blacklist.
Validation
• Les “inputs” et “outputs” de l’API doivent être “serialized” et
“parsed” de façon stricte pour éviter des accès non autorisés…

• … autrement, c’est la fête !

let {username, password} = req.body;



userCollection.findOne({

username: username,

password: password

});
• … et si password vaut {$ne: 'GOTCHA!!!'} ?
Validation
• Les “inputs” et “outputs” de l’API doivent être validés à
base de whitelists et côté API.

• La validation “client-side” n’est utile que pour l’UX.
Validation :
Best Practices
• Utilisez des couches dédiées à la “serialization”.

• Il est recommandé d’utiliser des “serializers” spécifiques
en fonction de l’autorisation accordée.

Ex.: ProductPublicSerializer, ProductAdminSerializer.

Ex. pythonic http://www.django-rest-framework.org/api-guide/serializers/

• La validation doit se faire pour tous les “inputs” et
“outputs” provenant de sources extérieures : utilisateurs,
partenaires etc…
C.S.R.F.

Cross-Site Request Forgery





smurf.com gargamel.com
1 - Log In 2 - Set-Cookie :
3 - Open app

( Smurfette is still signed in to
smurf.com even if she closes
smurf.com windows)
4 - Under the hood GET / POST / … requests

The browser adds the smurf.com Cookie.



DELETE /mushrooms

Cookie:
404
MushroomDB
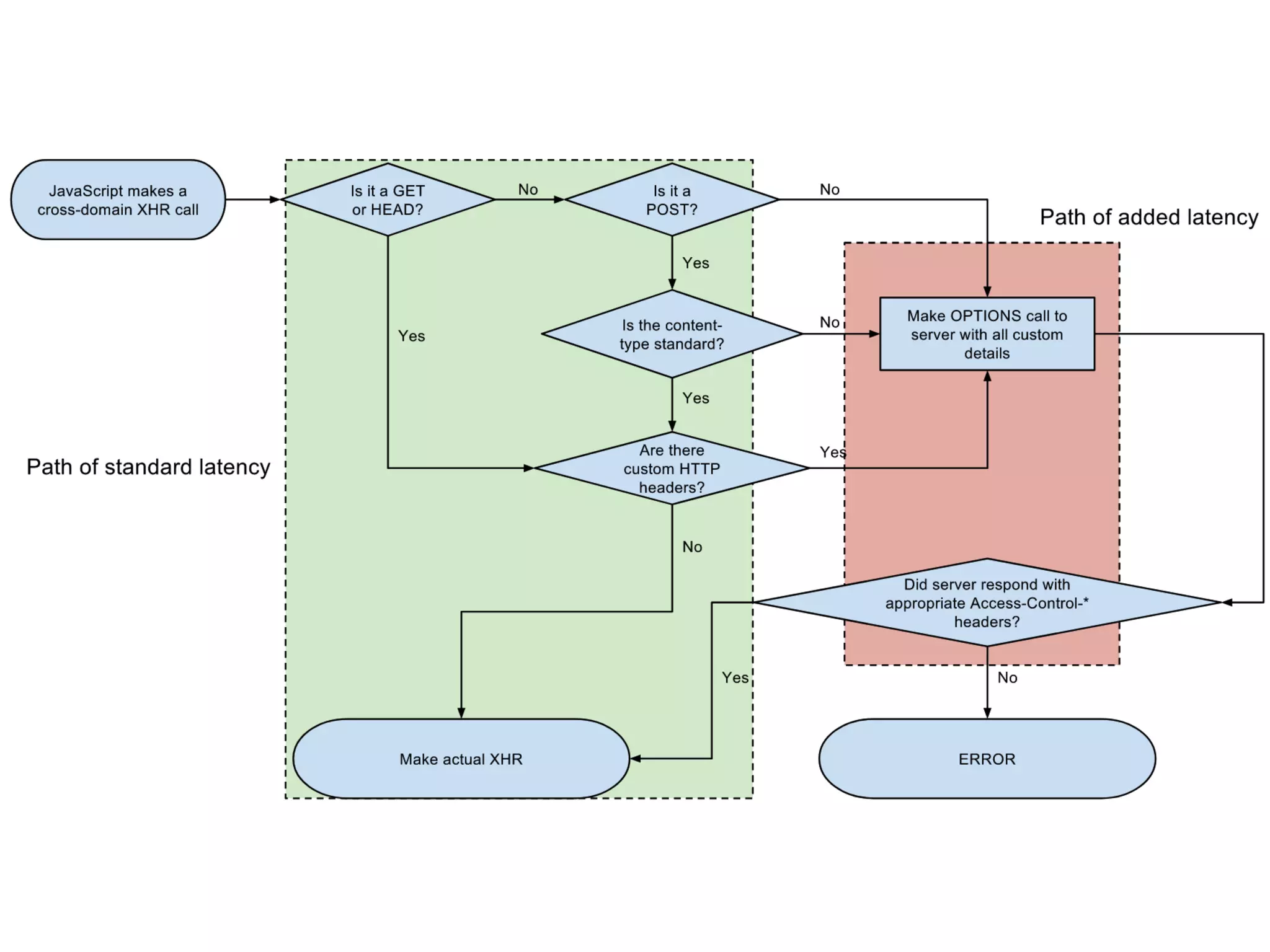
C.O.R.S.

Cross-Origin Resource Sharing
• “Origin” : scheme + FQDN + port.

https://www.wishtack.com(:443)

• Le client envoie une preflight request (méthode OPTIONS) indiquant l’”origin”, la méthode,
les headers si nécessaire :

• Méthode autre que GET / HEAD / POST.

• POST avec un media type autre que text/plain ou application/x-www-form-urlencoded ou multipart/
form-data.
• “Headers” modifiés autres que Accept / Accept-Language / Content-Type (Cf. condition
précédente) / Content-Language.

• Le serveur répond avec les headers :

Access-Control-Allow-Origin

Access-Control-Allow-Methods

Access-Control-Allow-Headers

Access-Control-Allow-Credentials

Comment introduire une 

vulnérabilité C.S.R.F. 

step by step en suivant StackOverflow
• http://stackoverflow.com/questions/20035101/no-access-
control-allow-origin-header-is-present-on-the-requested-
resource

• https://stackoverflow.com/questions/26411480/angularjs-
a-wildcard-cannot-be-used-in-the-access-control-allow-
origin-he

• Cookies, Basic Auth et Client Certificate sont tous CSRF-
friendly.
C.O.R.S.

Best Practices
• Configurez vos W.A.F. (Web Application Firewall) pour refuser
la valeur true pour le header Access-Control-Allow-
Credentials et supervisez ce comportement.
• En attendant la migration vers une authentification par token,
vérifiez que la valeur du header Access-Control-Allow-
Origin est définie à partir d’une whitelist stricte (pas de
regex).

• Attention au respect du ReST !

Les requêtes GET ne déclenchent pas forcément de preflight
request.

Ex. d’API vulnérable : GET /mushrooms?action=delete
C.O.R.S.

Media Type gotchas
• Rejetez toutes les requêtes dont le Content-Type est
différent d’application/json ou le media type de
votre application.

• Si votre API utilise des credentials pour l’authentification
alors elle est automatiquement vulnérable dans les deux
cas suivants :

• L’API accepte le média type application/x-www-form-urlencoded.

• L’API ne vérifie pas le média type et suppose que le contenu est de type
application/json.
C.O.R.S.

Media Type gotchas
• Pour le fun, même pas besoin de JS :

<form

action="http://api.smurf.com/mushrooms"

enctype="text/plain"

method="POST"

target="_blank">

<input

hidden

name='{"name": "Amanita muscaria", "type": "poisonous", "extra": "'

value='"}'>

…
• Ce qui nous donne :



POST /mushrooms

Content-Type: text/plain



{"name": "Amanita muscaria", "type": "poisonous", "extra": "="}
J.W.T.

JSON Web Token
• J.O.S.E. : Un framework pour échanger des “claims” de
manière sécurisée.

• J.W.K. : JSON Web Key.

• J.W.E. : JSON Web Encryption.

• J.W.S. : JSON Web Signature.

• J.W.T. : JSON Web Token.
J.W.T.

Exemple de token
J.W.T.

Exemple d’utilisation
smurf.comidentity-provider.py
6 - Get Public Key

if not in cache
1 - Signin

request
2 - Redirect
3 - Authenticate

& Authorize
5 - Redirect with

J.W.T.
7 - Verify J.W.T.

with public key
8 - Send flowers
4 - Create J.W.T.

and sign with private key
J.W.T.

ou cryptographie

sans “Key Management”
• La cryptographie sans “Key Management”, c’est comme
une voiture sans freins, tant qu’on ne cherche qu’à rouler
en ligne droite sans s’arrêter, ça répond plutôt bien au
besoin…

• Analysons d’abord la sécurité de nos clés TLS.
Quand on vole

une clé T.L.S.
TLS Endpoint

@1.1.1.1
@2.2.2.2
AppD.N.S.
1 - Exploit Vulnerability

on TLS Endpoint

and steal Key2 - Cache Poisoning

(or ARP Spoofing etc…)

smurf.com => @2.2.2.2
3 - smurf.com ???
4 - GET https://smurf.com
C.A.
5 - Revoke
Quand on vole

une clé J.W.T.
App
1 - Exploit Vulnerability on App and steal Key
2 - Create arbitrary but valid JWT tokens and use them
D’OH! I’m smurfed up!

If I replace the key,

I will invalidate all previous JWTs
J.W.T.

Vulnérabilités classiques
• Stockage non sécurisé.

• data = jwt.decode(token, key) 

vs.

data = jwt.verify(token, key)

•Signature stripping: {alg: 'none'}
• asymétrique ?

• HS256 nécessite une clé de longueur supérieure ou égale à :

256 bits / 32 bytes / 64 caractères hexadécimaux.

• HS256 vs RS256.

• Selon NIST :

1024 : RIP 2006

2048 : RIP 2030

4096 : ???
J.W.T.

Exemple RS256
• Et hop, 1/2 kilo de token :

eyJ0eXAiOiJKV1QiLCJhbGciOiJSUzI1NiJ9.eyJzdWIiOiJqb2
huZG9lIiwiaWF0IjoxMzk3MzgzOTA4LCJrZXlpZCI6IjEyMyJ9.
b0cBt45NzbdAi21VNv_mVtGwYNWRJBkkWNyk_IQDTt6las
PvXUmbPU-6ou1Yj9FElRCDr7aqjvm7IaQHs0cx0aU5CmBY
EcvbTo7kNxJkhOtWl2XRU7Mk2zCNJgNK2eEEOHDTT48_U
MCkHcCGADYzJ5H9mPySeMGTYq4cHGHVbw5v6LRjXYaB
Xa1jgDfqjTqy5RL2hS19YYaKsoCm5Vsk1tsHAyz4TdqM-
Ctbuk6AnA57TL_-
zcx2XbXqv_ztTpdZSA9hLzXVJyFQOj-8hDmNHpZTTFLKfeC
Ha7HSZfQ1kUGD6AX-
Kn5Gk3nmaRv7Ox0Dtl-2v15BELiFCLAOFp1acw

J.W.T. Key Rotation
• Les clés doivent être générées et remplacées
dynamiquement et régulièrement.

• Les clés ne peuvent pas avoir une durée de vie inférieure
à celles des tokens générés.

• Chez Google, une durée moyenne de 3 jours : https://
www.googleapis.com/oauth2/v3/certs
WebSheep
• Inspiré de WebGoat, une application volontairement
vulnérable conçue pour le fun et l’apprentissage.

https://github.com/WebGoat/WebGoat

• WebSheep essaie de compléter WebGoat sur la partie
APIs ReST, NodeJS, J.W.T., …

https://github.com/wishtack/wishtack-websheep
Keep In Touch
• Pensez à vous inscrire à la newsletter pour recevoir les
picks of the week.

• https://blog.wishtack.com

• https://github.com/wishtack

• younes@wishtack.com

• @yjaaidi @wishtack

ReST API Security

  • 2.
    Wishwho ??? • Applicationde social shopping. • Développement web :
 Angular / Python / NodeJS / Reactive Programming… • Sécurité web :
 Audit, PenTest & Monitoring. • Testing & Automation. • Agilité, Lean Management et eXtreme Programming.
  • 3.
    Wishwhat ??? • Trainings. •Coaching. • Code Review. • Audit.
  • 4.
    Wishwhere ??? • https://blog.wishtack.com •https://github.com/wishtack • younes@wishtack.com • @yjaaidi @wishtack
  • 5.
    Sécurité des APIs ReST
 parYounes JAAIDI …ou comment trouver les failles de vos APIs ReST avant Gargamel et Azrael
  • 6.
    ReSTful • Stateless. • Cacheable. •Layered (basée sur des connecteurs). • Separation of Concerns. • Uniforme (uniforme à tous les niveaux).
  • 7.
    Les 4 principaux
 conceptsde la sécurité • Confidentialité : rejet des accès non autorisés. • Intégrité : rejet des modifications non autorisées. • Disponibilité : lutte contre les dénis de service. • Non répudiation : capacité à fournir des preuves.
  • 8.
    Les impacts • Imagede marque. • Impact financier.
 2011: DigiNotar ferme boutique après une intrusion.
 https://en.wikipedia.org/wiki/DigiNotar • Violation de conformité. • Impacts légaux, sociaux, politiques, écologiques etc… • Toutes les applications sont concernées sauf celles qui n’ont jamais existé. • La sécurité doit faire partie du Minimum Viable Product.
  • 9.
  • 10.
    OWASP Top 10 •Top 10 des vulnérabilités web classées en fonction du risque associé. • Une version tous les 3 ans depuis 2004. • La 2017 RC1 a été rejetée et la version finale est prévue pour novembre (2017 ?).
  • 11.
  • 12.
    Identification,
 Authentification
 et Autorisation • Identification: On identifie une entité sans pouvoir en vérifier l’authenticité. • Authentification : Il est possible de vérifier l’authenticité d’un message, d’une action etc…
 Cela n’implique pas forcément une identification.
 Ex. : Enregistrement d’un pseudo sur IRC.
 Ex. : Facebook’s Anonymous Login.
 Ex. : Clés SSH. • Autorisation : Détermine si une entité a accès à une ressource en fonction des règles définis dans les A.C.L. (Access Control Lists).
 Ex. : Accès autorisé / refusé à une ressource sur une API.
 Ex. : Accès autorisé / masqué / refusé à une propriété d’une ressource. • Les règles A.C.L. ne sont pas forcément associées à une entité.
 Le porteur d’un “token” n’est donc pas forcément identifié.
 Ex. : Un “token” temporaire partagé avec plusieurs utilisateurs pour accéder à un document.
  • 13.
    Identification, Authentification
 et Autorisation:
 Vulnérabilités classiques • Authentification et autorisation absentes ou insuffisantes. • Authentification sans autorisation. • Autorisations trop permissives sur les propriétés en lecture ou en écriture.
  • 14.
    Identification, Authentification
 et Autorisation:
 Best Practices • “Separation of Concerns” : Séparez les logiques d’identification, d’authentification, d’autorisation et business dans des composants différents de votre architecture. • Unit-testez l’accès à toutes les ressources (surtout les cas d’erreur !). • Evitez la sécurité par l’obscurité : obfuscation, protocoles custom etc… • Implémentez des logiques de filtrage par whitelist plutôt que par blacklist.
  • 15.
    Validation • Les “inputs”et “outputs” de l’API doivent être “serialized” et “parsed” de façon stricte pour éviter des accès non autorisés… • … autrement, c’est la fête ! let {username, password} = req.body;
 
 userCollection.findOne({
 username: username,
 password: password
 }); • … et si password vaut {$ne: 'GOTCHA!!!'} ?
  • 16.
    Validation • Les “inputs”et “outputs” de l’API doivent être validés à base de whitelists et côté API. • La validation “client-side” n’est utile que pour l’UX.
  • 17.
    Validation : Best Practices •Utilisez des couches dédiées à la “serialization”. • Il est recommandé d’utiliser des “serializers” spécifiques en fonction de l’autorisation accordée.
 Ex.: ProductPublicSerializer, ProductAdminSerializer.
 Ex. pythonic http://www.django-rest-framework.org/api-guide/serializers/ • La validation doit se faire pour tous les “inputs” et “outputs” provenant de sources extérieures : utilisateurs, partenaires etc…
  • 18.
    C.S.R.F.
 Cross-Site Request Forgery
 
 
 smurf.comgargamel.com 1 - Log In 2 - Set-Cookie : 3 - Open app ( Smurfette is still signed in to smurf.com even if she closes smurf.com windows) 4 - Under the hood GET / POST / … requests
 The browser adds the smurf.com Cookie.
 
 DELETE /mushrooms
 Cookie: 404 MushroomDB
  • 20.
    C.O.R.S.
 Cross-Origin Resource Sharing •“Origin” : scheme + FQDN + port.
 https://www.wishtack.com(:443) • Le client envoie une preflight request (méthode OPTIONS) indiquant l’”origin”, la méthode, les headers si nécessaire : • Méthode autre que GET / HEAD / POST. • POST avec un media type autre que text/plain ou application/x-www-form-urlencoded ou multipart/ form-data. • “Headers” modifiés autres que Accept / Accept-Language / Content-Type (Cf. condition précédente) / Content-Language. • Le serveur répond avec les headers :
 Access-Control-Allow-Origin
 Access-Control-Allow-Methods
 Access-Control-Allow-Headers
 Access-Control-Allow-Credentials

  • 22.
    Comment introduire une
 vulnérabilité C.S.R.F. 
 step by step en suivant StackOverflow • http://stackoverflow.com/questions/20035101/no-access- control-allow-origin-header-is-present-on-the-requested- resource • https://stackoverflow.com/questions/26411480/angularjs- a-wildcard-cannot-be-used-in-the-access-control-allow- origin-he • Cookies, Basic Auth et Client Certificate sont tous CSRF- friendly.
  • 23.
    C.O.R.S.
 Best Practices • Configurezvos W.A.F. (Web Application Firewall) pour refuser la valeur true pour le header Access-Control-Allow- Credentials et supervisez ce comportement. • En attendant la migration vers une authentification par token, vérifiez que la valeur du header Access-Control-Allow- Origin est définie à partir d’une whitelist stricte (pas de regex). • Attention au respect du ReST !
 Les requêtes GET ne déclenchent pas forcément de preflight request.
 Ex. d’API vulnérable : GET /mushrooms?action=delete
  • 25.
    C.O.R.S.
 Media Type gotchas •Rejetez toutes les requêtes dont le Content-Type est différent d’application/json ou le media type de votre application. • Si votre API utilise des credentials pour l’authentification alors elle est automatiquement vulnérable dans les deux cas suivants : • L’API accepte le média type application/x-www-form-urlencoded. • L’API ne vérifie pas le média type et suppose que le contenu est de type application/json.
  • 26.
    C.O.R.S.
 Media Type gotchas •Pour le fun, même pas besoin de JS : <form
 action="http://api.smurf.com/mushrooms"
 enctype="text/plain"
 method="POST"
 target="_blank">
 <input
 hidden
 name='{"name": "Amanita muscaria", "type": "poisonous", "extra": "'
 value='"}'>
 … • Ce qui nous donne :
 
 POST /mushrooms
 Content-Type: text/plain
 
 {"name": "Amanita muscaria", "type": "poisonous", "extra": "="}
  • 27.
    J.W.T.
 JSON Web Token •J.O.S.E. : Un framework pour échanger des “claims” de manière sécurisée. • J.W.K. : JSON Web Key. • J.W.E. : JSON Web Encryption. • J.W.S. : JSON Web Signature. • J.W.T. : JSON Web Token.
  • 28.
  • 29.
    J.W.T.
 Exemple d’utilisation smurf.comidentity-provider.py 6 -Get Public Key
 if not in cache 1 - Signin
 request 2 - Redirect 3 - Authenticate
 & Authorize 5 - Redirect with
 J.W.T. 7 - Verify J.W.T.
 with public key 8 - Send flowers 4 - Create J.W.T.
 and sign with private key
  • 30.
    J.W.T.
 ou cryptographie
 sans “KeyManagement” • La cryptographie sans “Key Management”, c’est comme une voiture sans freins, tant qu’on ne cherche qu’à rouler en ligne droite sans s’arrêter, ça répond plutôt bien au besoin… • Analysons d’abord la sécurité de nos clés TLS.
  • 31.
    Quand on vole
 uneclé T.L.S. TLS Endpoint
 @1.1.1.1 @2.2.2.2 AppD.N.S. 1 - Exploit Vulnerability
 on TLS Endpoint and steal Key2 - Cache Poisoning
 (or ARP Spoofing etc…)
 smurf.com => @2.2.2.2 3 - smurf.com ??? 4 - GET https://smurf.com C.A. 5 - Revoke
  • 32.
    Quand on vole
 uneclé J.W.T. App 1 - Exploit Vulnerability on App and steal Key 2 - Create arbitrary but valid JWT tokens and use them D’OH! I’m smurfed up!
 If I replace the key,
 I will invalidate all previous JWTs
  • 33.
    J.W.T.
 Vulnérabilités classiques • Stockagenon sécurisé. • data = jwt.decode(token, key) 
 vs.
 data = jwt.verify(token, key) •Signature stripping: {alg: 'none'} • asymétrique ? • HS256 nécessite une clé de longueur supérieure ou égale à :
 256 bits / 32 bytes / 64 caractères hexadécimaux. • HS256 vs RS256. • Selon NIST :
 1024 : RIP 2006
 2048 : RIP 2030
 4096 : ???
  • 34.
    J.W.T.
 Exemple RS256 • Ethop, 1/2 kilo de token :
 eyJ0eXAiOiJKV1QiLCJhbGciOiJSUzI1NiJ9.eyJzdWIiOiJqb2 huZG9lIiwiaWF0IjoxMzk3MzgzOTA4LCJrZXlpZCI6IjEyMyJ9. b0cBt45NzbdAi21VNv_mVtGwYNWRJBkkWNyk_IQDTt6las PvXUmbPU-6ou1Yj9FElRCDr7aqjvm7IaQHs0cx0aU5CmBY EcvbTo7kNxJkhOtWl2XRU7Mk2zCNJgNK2eEEOHDTT48_U MCkHcCGADYzJ5H9mPySeMGTYq4cHGHVbw5v6LRjXYaB Xa1jgDfqjTqy5RL2hS19YYaKsoCm5Vsk1tsHAyz4TdqM- Ctbuk6AnA57TL_- zcx2XbXqv_ztTpdZSA9hLzXVJyFQOj-8hDmNHpZTTFLKfeC Ha7HSZfQ1kUGD6AX- Kn5Gk3nmaRv7Ox0Dtl-2v15BELiFCLAOFp1acw

  • 35.
    J.W.T. Key Rotation •Les clés doivent être générées et remplacées dynamiquement et régulièrement. • Les clés ne peuvent pas avoir une durée de vie inférieure à celles des tokens générés. • Chez Google, une durée moyenne de 3 jours : https:// www.googleapis.com/oauth2/v3/certs
  • 36.
    WebSheep • Inspiré deWebGoat, une application volontairement vulnérable conçue pour le fun et l’apprentissage.
 https://github.com/WebGoat/WebGoat • WebSheep essaie de compléter WebGoat sur la partie APIs ReST, NodeJS, J.W.T., …
 https://github.com/wishtack/wishtack-websheep
  • 37.
    Keep In Touch •Pensez à vous inscrire à la newsletter pour recevoir les picks of the week. • https://blog.wishtack.com • https://github.com/wishtack • younes@wishtack.com • @yjaaidi @wishtack