République Tunisienne
Ministère de l’Enseignement Supérieur et de la Recherche Scientifique
Direction Générales des Etudes Technologiques
Institut Supérieur des Etudes Technologiques de Mahdia
Département Technologies de l’Informatique
PROJET
DE FIN D’ETUDES
PRESENTE POUR OBTENIR LE TITRE :
DIPLÔME NATIONAL DE LICENCE APPLIQUEE EN
TECHNOLOGIES DE L’INFORMATIQUE (TI) Parcours :
Développement des Systèmes d’Information (DSI)
Réalisé par : GOUIA Salma
SOUTENU LE 25/06/2018 DEVANT LE JURY D’EXAMEN :
Mr : BEN JAZIA Mohamed Président
Mr : ISSA Malloug Rapporteur
Mme: CHERITI Dalila Encadreur-ISET
Mr : JAIDENE Sami Encadreur-Entreprise
A.U. : 2017-2018
ISET Mahdia |

11 Av. Mourouj 5111 Hiboun Mahdia |

http://www.isetma.rnu.tn |

73683407 |

73683399
Conception et réalisation d'un système de
gestion d'un cabinet de formation
Dédicace
A mes parents
Pour tous les sacrifices qu’ils ont faits et pour tout le soutien qu’ils ont offert tout au
long de mes études.
J’espère qu’ils puissent trouver dans ce modeste travail un témoignage d’amour et
d’affection envers eux.
A mes chères sœurs
En témoignage de mes sincères reconnaissances pour les efforts qu’ils ont consenti pour
l’accomplissement de mes études. Je leur dédie ce modeste travail en témoignage de mon
grand amour et ma gratitude infinie.
A mon cher frère
A mon frère Je te remercie pour ton encouragements et
pour le soutien que tu m’as apporté.
A mes amis et mes collègues
Pour leur encouragement et pour tous les bons moments qu’on a vécus
ensemble. J’espère que notre amitié durera éternellement.
Remerciement
Il met particulièrement agréable avant de présenter mon travail, d’exprimer toute
ma gratitude envers les personnes qui de près ou de loin m’ont apporté leur sollicitude.
J’adresse ma profonde reconnaissance au responsable du bureau de formation
Escalier Consulting Mr Sami Jaidene pour l’aide, les explications pertinentes et les conseils
précieux qui ont le grand impact dans la réussite du projet réalisé.
Je tiens à remercier mon encadrant, Madame Cheriti Dalila, pour son assistance, sa
disponibilité, ces conseils judicieux lors de la réalisation de ce projet et son aide à
l’aboutissement de la bonne organisation de ce rapport.
Mes remerciements s’adressent également à mes enseignants de l’Institut
Supérieur Des Etudes Technologiques De Mahdia et toute personne qui a contribué à
l’´élaboration de ce travail.
Je tiens également à exprimer toute ma gratitude aux membres du jury pour avoir
accepté de juger ce modeste travail.
Enfin, je ne veux pas oublier tous ceux qui ne cessent de m’encourager de près ou de loin.
Table des matières
Introduction générale..............................................................................................................1
Chapitre I Etude Préalable .....................................................................................................2
Introduction ........................................................................................................................3
I. Présentation de l’Organisme d’accueil .........................................................................3
II. Présentation du projet ..................................................................................................5
III. Etude et Critique de l’existant .....................................................................................5
IV. Solution proposée........................................................................................................8
V. Spécification des besoins ...........................................................................................10
1. Les besoins fonctionnels.........................................................................................10
2. Les besoins non fonctionnels ..................................................................................10
Conclusion........................................................................................................................11
Chapitre II Conception de la solution...................................................................................12
I. Méthodes et outils de modélisation ............................................................................13
1. Langage de modélisation (UML) ............................................................................13
2. L'outil de modélisation ...........................................................................................14
II. Identification des acteurs et des cas d’utilisations.......................................................14
III. Diagrammes de cas d'utilisation..................................................................................16
1. Diagramme de cas d’utilisation global....................................................................16
a. Diagramme de cas d’utilisation global pour l'application web .............................16
b. Diagramme du cas d’utilisation global pour l'application mobile.........................17
2. Raffinement des cas d’utilisation pour l’application web ........................................18
a. Raffinement du cas d'utilisation " Gérer les formations"......................................18
b. Raffinement de cas d'utilisation " Gérer les événements" ....................................20
c. Raffinement de cas d'utilisation " Gérer les inscriptions".....................................20
d. Raffinement de cas d'utilisation " Gérer les participations"..................................21
3. Raffinement de cas d’utilisation pour l’application mobile .....................................22
a. Raffinement de cas d'utilisation " Inscrire"..........................................................22
b. Raffinement de cas d'utilisation " Consulter les catégories des formations" .........23
c. Raffinement de cas d'utilisation " Consulter les types des formations".................24
d. Raffinement de cas d'utilisation " Consulter les actualités des événements".........24
e. Raffinement de cas d'utilisation " Consulter les détails des formations"...............25
f. Raffinement de cas d'utilisation "Contacter l'administrateur"...............................26
g. Raffinement de cas d'utilisation " Participer à une formation" .............................27
IV. Diagrammes de séquences........................................................................................28
1. Diagramme de séquence de "ajouter formation" .....................................................28
2. Diagramme de séquence de "modifier formation"...................................................29
3. Diagramme de séquence de "Supprimer formation"................................................30
4. Diagramme de séquence "Gérer participation"........................................................31
5. Diagramme de séquence "Consulter détails des formations" ...................................32
V. Diagramme de classe ................................................................................................33
VI. Transformation du diagramme de classe en modèle relationnel .................................35
1. Les règles de transformation...................................................................................35
2. Modèle relationnel..................................................................................................35
Conclusion........................................................................................................................36
Chapitre III Implémentation et Réalisation...........................................................................37
Introduction ......................................................................................................................38
I. Environnement de Travail..........................................................................................38
1. Environnement matériel..........................................................................................38
2. Environnement logiciel...........................................................................................38
a. Application Mobile.............................................................................................38
b. Application web..................................................................................................39
3. Langage de programmation et technologies utilisés ................................................40
a. JAVA .................................................................................................................40
b. Xml ....................................................................................................................40
c. JSON..................................................................................................................40
d. PHP ....................................................................................................................40
e. HTML 5 .............................................................................................................40
f. JavaScript ...........................................................................................................41
II. Description des interfaces réalisées ............................................................................41
1. Application mobile.................................................................................................41
a. Icone principale de l'application..........................................................................41
b. Interface de démarrage de l'application ...............................................................42
c. Menu de l'application..........................................................................................43
d. Interface Qui sommes nous.................................................................................43
e. Interface d'accueil ...............................................................................................44
f. Interface de formation.........................................................................................45
g. Interface de types des formations ........................................................................46
h. Interface de connexion........................................................................................47
i. Interface d'inscription..........................................................................................48
j. Interface de détails des formations ......................................................................49
k. Interface de participation.....................................................................................50
l. Interface évènement............................................................................................51
m. Interface de contact .........................................................................................52
1. Application web .....................................................................................................52
a. Interface d'authentification..................................................................................52
b. Interface d'accueil ...............................................................................................53
c. Interface ajout événement ...................................................................................54
d. Interface ajout type .............................................................................................54
Conclusion........................................................................................................................55
Conclusion Générale ............................................................................................................56
Bibliographie........................................................................................................................57
Liste des figures
Figure1 : Logo de l'escalier consulting....................................................................................3
Figure 2 : Page d'accueil du site..............................................................................................6
Figure 3 : L'adresse et le contact du l'escalier consulting........................................................6
Figure 4 : Rubrique nos événements .......................................................................................7
Figure 5 : Rubrique formation "Catégorie" .............................................................................7
Figure 6 : Rubrique formation "type"......................................................................................8
Figure 7 : Diagramme de cas d'utilisation global pour l’application web ...............................16
Figure 8 : Diagramme de cas d'utilisation global pour l’application mobile...........................17
Figure 9 : Raffinement de cas d'utilisation " Gérer les formations"........................................18
Figure 10 : Raffinement de cas d'utilisation " Gérer les événements" ....................................20
Figure 11 : Raffinement de cas d'utilisation " Gérer les inscriptions" ....................................20
Figure 12 : Raffinement de cas d'utilisation " Gérer les participations" .................................21
Figure 13 : Raffinement de cas d'utilisation " Inscrire"..........................................................22
Figure 14 : Raffinement de cas d'utilisation " Consulter les catégories des formations" .........23
Figure 15 : Raffinement de cas d'utilisation " Consulter les types des formations" ................24
Figure 16 : Raffinement de cas d'utilisation " Consulter les actualités des événements" ........24
Figure 17 : Raffinement de cas d'utilisation " Consulter les détails des formations" ..............25
Figure 18 : Raffinement de cas d'utilisation " Contacter l'administrateur " ............................26
Figure 19 : Raffinement du cas d'utilisation "........................................................................27
Figure 20: diagramme de séquence de "ajouter formation"....................................................28
Figure 21: diagramme de séquence de "modifier formation".................................................29
Figure 22: diagramme de séquence de "Supprimer formation"..............................................30
Figure 23: diagramme de séquence de "Gérer participation" .................................................31
Figure 24: diagramme de séquence de "Consulter détails des formations".............................32
Figure 25 : Diagramme de classe ..........................................................................................34
Figure 26 : Icone principale de l'application..........................................................................41
Figure 27 : page de démarrage..............................................................................................42
Figure 28 : Menu de l'application..........................................................................................43
Figure 29 : Interface qui somme nous ...................................................................................43
Figure 30 : interface d'accueil ...............................................................................................44
Figure 31 : Interface de formation.........................................................................................45
Figure 32 : Interface des types des formations ......................................................................46
Figure 33: Interface de connexion.........................................................................................47
Figure 34 : Interface d'inscription .........................................................................................48
Figure 35 : Interface de détails des formations ......................................................................49
Figure 36 : Interface de participation ....................................................................................50
Figure 37 : Interface d'évènement .........................................................................................51
Figure 38 : Interface de contact.............................................................................................52
Figure 39 : Interface d'authentification..................................................................................52
Figure 40 : page d'accueil ....................................................................................................53
Figure 41 : Interface ajout événement ...................................................................................54
Figure 42 : Interface ajout type .............................................................................................54
Liste des Tableaux
Tableau 1 : Liste des acteurs par application .........................................................................15
Tableau 2 : Identification des acteurs et des cas d'utilisations................................................15
Tableau 3 : Description du cas d'utilisation «Gérer les formations».......................................19
Tableau 4: Description du cas d'utilisation «Gérer les inscriptions» ......................................21
Tableau 5 : Description du cas d'utilisation «Inscrire» ..........................................................22
Tableau 6 : Description du cas d'utilisation «Consulter les catégories des formations»..........23
Tableau 7 : Description du cas d'utilisation «Consulter les détails des formations» ...............25
Tableau 8 : Description du cas d'utilisation «Contacter l'administrateur» ..............................26
Tableau 9 : Description du cas d'utilisation «Participer à une formation»..............................27
Tableau 10 : Environnement matériel 1.................................................................................38
Tableau 11 : Environnement matériel 1.................................................................................38
Introduction générale
Page 1
Introduction générale
Etant donné la forte croissance du marché du mobile et des applications mobiles,
aujourd’hui, le développement d’application mobile intéresse énormément d’utilisateurs et il
est reconnu dans la plupart des domaines y compris les domaines de l'étude, En effet, les
logiciels et les applications mobiles dans ce domaine connaissent actuellement un essor
important. Leurs utilisations se multiplient et ces produits peuvent être très variés.
C’est dans ce contexte, que s’intègre notre projet de fin d’étude effectué au sein du
bureau de formation l'escalier consulting et qui consiste à réaliser un système de gestion du
cabinet de formation intitulé «L'escalier Consulting».
Nous sommes appelé à concevoir, développer et intégrer un système incluant des
interfaces claires et faciles à utiliser afin de mettre en place une solution mobile pour
consulter les informations concernant le cabinet de formation, les formations, les événements ,
contacter l'escalier consulting facilement et s’inscrire à une formation choisis.
Pour une meilleure accessibilité à ces informations, nous avons décidé de développer
une application mobile capable de gérer et d’exposer toutes ses informations et de les
synchroniser à travers la communication avec une application web dédiée.
Ce rapport détaillera les différentes phases dont nous sommes passées afin d’aboutir à
une application fiable et satisfaisante. Pour cela le rapport sera composé des trois chapitres
suivants :
- Une étude préalable qui nous permet de placer le projet dans son contexte général.
Nous présentons l'organisme d'accueil ainsi qu'une description du projet et une
spécification des besoins fonctionnels et non fonctionnels du système.
- Une étude conceptuelle où nous nous identifierons les acteurs du système en se basant
sur le langage de modélisation UML et nous présenterons les diagrammes nécessaires.
- Un dernier chapitre, où nous présenterons les outils matériels et logiciels utilisés pour
l’implémentation de notre système, ainsi que les interfaces de certaines fonctionnalités
mises au point.
Chapitre I
Etude Préalable
Chapitre I : Etude préalable
Page 3
Introduction
L’étude d’un projet est une démarche stratégique qui va nous permettre d’avoir une
vision globale sur ce dernier visant ainsi à bien organiser le bon déroulement du projet.
Cette étude fera donc l’objet du premier chapitre qui sera consacré à la présentation de
l’organisme d’accueil, la présentation du projet et la spécification des besoins fonctionnels et
non fonctionnels de notre système.
I. Présentation de l’Organisme d’accueil
L’escalier Consulting est un cabinet de formation spécialisé en développement
personnel et professionnel des individus avec leurs diversités, leurs différences et leurs
paradoxes. Passionnés par la communication interpersonnelle, nos capacités d’écoute, de
conseil et de conviction nous ont permis de définir des opérations de communication qui
répondent spécifiquement aux besoins de chacun. Nous sommes en mesure d’apporter à une
personne un développement personnel et professionnel percutant et à une entreprise une
croissance efficace voire même efficiente par le biais d’une expérience étendue et d’une
solide formation de nos intervenants. En près de 10 ans, L’escalier Consulting a créé et
développé une large gamme de formations novatrices dont le but était de donner un sens à la
place de chacun et la valoriser aux yeux des autres [E1].
Figure1 : Logo de l'escalier consulting
L'escalier consulting propose trois catégories de formations : des formations
qualifiantes, des formations performantes et des formations certifiantes.
- Formations Qualifiantes :
Pour un diplômé de l’enseignement supérieur, qui souhaite accéder à un poste de
responsabilité, l'escalier consulting lui offre des cursus de formation permettant de le
perfectionner dans des qualifications professionnelles en rapport direct avec sa formation
académique.
Chapitre I : Etude préalable
Page 4
La formation qualifiante dispose de plusieurs types de formations :
o Responsable des ressources humaines et formation.
o Responsable commercial et du marketing.
o Responsable qualité et hygiène.
o Conseiller en assurance ( classique et takaful).
o Conseiller commercial de banque (classique et islamique).
- Formations certifiantes
Pour une personne qui veut avoir la reconnaissance de son expertise et la certification de
ses compétences, l'escalier consulting lui propose des packages de formation à haut niveau en
vue d’obtenir une certification à l’international.
La formation certifiante dispose plusieurs types de formations :
o Formation des formateurs.
o Praticien en PNL.
o Maitre Praticien en PNL.
o Coach en PNL.
o Auditeur interne ISO9001.
o Auditeur interne ISO14001.
o Auditeur interne ISO22000.
- Formations performantes
Pour un professionnel, qui souhaite développer ses compétences, améliorer ses
connaissances ou tout simplement acquérir de nouvelles performances, l'escalier consulting
met à sa disposition la gamme la plus diversifiée des formations en inter et en intra-entreprise.
Cette gamme est constituée des formations suivantes :
o Communication et qualité.
o Développement personnel et efficacité professionnelle.
o Management et leadership.
o Coaching et team building.
o Commercial et marketing.
Chapitre I : Etude préalable
Page 5
II. Présentation du projet
Etant donnée l'émergence de la technologie mobile et le taux d’acquisition croissant des
Smartphones et tablettes chez le grand public, beaucoup d'applications ont été développées
dans divers domaines. Parmi ces domaines, nous trouvons les domaines des formations.
Durant ce stage, il nous a été demandé de faire la conception et le développement d’une
application mobile et web qui permet de gérer un cabinet de formation.
L’origine de ce sujet était une simple idée pour fournir des informations concises et
pertinentes sur ce cabinet de formation l'escalier consulting.
Au fur et à mesure cette idée a évolué et devenu la conception et la réalisation d’une
solution qui permet la gestion d’un cabinet de formation qui sera constitué de deux
applications :
– une application mobile permettant aux utilisateurs de consulter les informations
concernant le cabinet de formation, les formations et les événements, de contacter
l'escalier consulting facilement et d’avoir la possibilité de participer à une formation
choisis.
– une application web avec laquelle l'administrateur peut gérer les formations, leurs
détailles et les événements, gérer les inscriptions et les participations aux formations et
gérer les contacts.
Ce type d’application métier s’avère très utile non seulement afin de subvenir aux
besoins des étudiants, jeunes diplômés et les employés, mais il peut aussi représenter un réel
avantage pour les administrateurs des cabinets de formations.
III. Etude et Critique de l’existant
Afin d’avoirs une idée claire et précise sur l’existant et pour mieux répondre au besoin
de notre projet nous avons visité le site dont le lien est le suivant : "escalierconsulting.com".
- Dans la page d'accueil du site, on trouve le logo du cabinet ainsi qu’un menu qui nous
permet d’avoir accès aux différentes pages du site.
Chapitre I : Etude préalable
Page 6
Figure 2 : Page d'accueil du site
- En cliquant sur « CONTACTEZ-NOUS » on a accès à la page de la « Figure 3 », on
trouve l'adresse du bureau de formation l'escalier consulting, les numéros du
téléphone, l'adresse mail et les réseaux sociaux.
Figure 3 : L'adresse et le contact du l'escalier consulting
- Dans la rubrique « NOS EVENEMENTS », on remarque, que la dernière date d'un
événement est 20 Août 2017 donc ce site n’est pas de mis à jour pour les événements.
Chapitre I : Etude préalable
Page 7
Figure 4 : Rubrique nos événements
- Dans la rubrique formation, on trouve que les noms des catégories et des types et on
ne peut pas avoir plus de détails. Lorsqu'on clique sur le bouton "voir plus" on est
redirigé vers la page du contact pour contacter l'administrateur puis nous devons
attendre la réponse.
Figure 5 : Rubrique formation "Catégorie"
Chapitre I : Etude préalable
Page 8
Figure 6 : Rubrique formation "type"
La critique de l’existant doit mettre en évidence les activités fondamentales et les
informations associées, ainsi que les principaux dysfonctionnements du système actuel,
autrement dit, de l’ancien site de l'escalier consulting. Suite à l’analyse que nous avons fait du
site d’escalier consulting, nous avons trouvé qu’il présente les limites suivantes :
– Le site ne présente pas un espace membre pour des utilisateurs inscrits donc il n’y a
pas de possibilité pour voir les informations détaillées sur les formations.
– Le site ne présente pas d’espace permettant aux utilisateurs de participer à des
formations.
– Pas de mise à jour des actualités : le visiteur du site ne trouve aucune actualité
concernant des événements actuels ou futurs.
IV. Solution proposée
Après l’étude que nous avons effectuée, et selon les besoins du cabinet, nous avons opté
pour une application mobile et une application web avec des nouvelles fonctionnalités. Cette
application mobile aura pour objectifs :
Chapitre I : Etude préalable
Page 9
– Un espace utilisateurs qui contient les fonctionnalités suivantes :
o Consultation des informations générales concernant le cabinet de formation
l'escalier consulting.
o Avoir la localisation de l'escalier consulting et l'itinéraire avec l'intégration du
Google Map.
o Contact de l'escalier consulting : l'utilisateur a le droit de contacter le cabinet de
formation en mettant ses informations personnelles dans un message.
o Inscription et connexion à son espace : après l’inscription, l'utilisateur doit
s'authentifier pour avoir accès à certaines informations (détails des formations,
participation à un événement ou une formation).
o Consultation des formations : la possibilité de consulter les formations organisées
par catégories ainsi que les détails génériques de chaque formation : date de la
formation, prix de la formation et les diplômes compatibles. les détails des
formations seront disponibles à l’utilisateur après son inscription et la connexion à
son espace.
o La participation à une formation : après l'inscription dans l'application ,l'utilisateur
peut savoir toutes les détails d'une formation , en effet, il choisis une formation et
envoi un demande de participation et il attend la confirmation de la part de
l'administrateur si il ya des places disponibles et son diplôme est compatible avec
la formation.
o Réception des notifications lorsqu'il y a un nouveau événement dans le cabinet de
formations l'escalier consulting, pour les membres inscrits.
– Un espace web pour l'administrateur qui a les fonctionnalités suivantes :
o Ajout, Modification, Suppression des types, des événements et des formations
d'après une interface administrateur.
o Confirmation ou refus des demandes d'inscription d'un utilisateur dans
l'application.
o Confirmation ou refus des demandes de participation d'un utilisateur à une
formation choisis.
Chapitre I : Etude préalable
Page 10
V. Spécification des besoins
1. Les besoins fonctionnels
Notre application doit satisfaire les besoins fonctionnels suivant :
– Pour l'administrateur : après l’authentification il aura l’autorisation de :
o Gérer les formations.
o Gérer les événements.
o Gérer les inscriptions.
o Gérer la participation aux formations.
– Pour l'utilisateur : après l’authentification il aura l’autorisation de :
o Consulter les détails des formations.
o Consulter les actualités et les événements.
o Contacter l'administrateur de l'escalier consulting.
o Participer à une formation choisis.
2. Les besoins non fonctionnels
Concernent les contraintes à prendre en considération pour mettre en place une solution
adéquate aux attentes du concepteur des architectures dynamiques.
Les exigences de notre application sont les suivantes :
– La sécurité : il s’agit d’une interface d’authentification qui permet à l’administrateur
et à l'utilisateur de se connecter pour la consultation de son espace de travail.
– Performance : un temps de chargement rapide de données.
– L’ergonomie : l’application doit être cohérente de point de vue de l’ergonomie. La
qualité de l’ergonomie sera un facteur essentiel, étant donné l’utilisation intensive qui
sera faite de l’application. L’interface graphique de l’application doit être facile et
facile à manipuler afin de garantir une navigation aisée et intuitive.
– Extensibilité et maintenance : afin de permettre la maintenance et l’évolution de
l’application, il faut prendre en considération la généricité et la documentation du code
source.
– Efficacité : l’exécution de l’application doit se faire sans erreurs et sans plantage.
Pour ce faire, nous allons passer par une période de test afin de détecter et corriger les
erreurs.
Chapitre I : Etude préalable
Page 11
Conclusion
Dans ce chapitre, nous avons pu insérer notre projet dans son contexte en présentant la
solution adoptée pour résoudre les problèmes qui répondent à nos besoins. Dans le chapitre
suivant, nous allons présenter la conception qui a été mise en œuvre tout au long de la
réalisation de ce projet.
Chapitre II
Conception de la
solution
Chapitre II : Conception de la solution
Page 13
Introduction
Ce chapitre-ci est destiné à la conception qui est une étape primordiale dans le cycle de
vie d’une application, elle a pour objectif d’élaborer à partir du modèle du système obtenu
lors de l’étape d’analyse de besoin, des modèles détaillés de l’architecture du système. Elle
vise également la réduction de la complexité du système.
Cette section sera présentée comme suit : nous commençons par le choix de la méthode
et les outils de modélisation. Ensuite nous identifions les acteurs et les diagrammes des cas
d’utilisation, puis nous présentons les diagrammes de séquence, ensuite le diagramme de
classe et pour finir le modèle relationnel de la base de données.
I. Méthodes et outils de modélisation
Pour élaborer cette application nous devons établir une conception pour atteindre le but
final de notre projet. Pour cela nous avons choisit un langage de conception adapté avec notre
besoins.
1. Langage de modélisation (UML)
Pour la conception de notre système nous avons adopté une méthode orientée objet. En
effet cette dernière est une approche incontournable dans le cadre du développement des
applications. Nous avons donc choisit le langage de modélisation UML pour représenter.
UML, c’est l’acronyme anglais pour « Unified Modeling Language ». On le traduit par
« Langage de modélisation unifié ». La notation UML est un langage visuel constitué d’un
ensemble de schémas, appelés des diagrammes, pour représenter le logiciel à développer.[1]
Il existe 13 diagrammes qui sont dépendants hiérarchiquement et se complètent, de
façon à permettre la modélisation d'un projet tout au long de son cycle de vie. Ces
diagrammes sont :
– Diagrammes structurels ou statiques:
o Diagramme de classes
o Diagramme d'objets
o Diagramme de composants
o Diagramme de déploiement
o Diagramme des paquetages
o Diagramme de structure composite
Chapitre II : Conception de la solution
Page 14
o Diagramme de profils
– Diagrammes comportementaux :
o Diagramme des cas d'utilisation
o Diagramme états-transitions
o Diagramme d'activité
– Diagrammes d'interaction ou dynamiques :
o Diagramme de séquence
o Diagramme de communication
o Diagramme global d'interaction
o Diagramme de temps
Cependant dans notre rapport, nous n’allons traiter que les diagrammes de cas
d’utilisation, les diagrammes de séquences et le diagramme de classe.
2. L'outil de modélisation
POWER AMC est l'un des outils majeurs de modélisation des données et des processus.
Il a été créé par la société Sybase, mais est désormais propriété de SAP [E3].
Les avantages de POWER AMC sont :
– Power AMC est un outil simple à utiliser. Le déploiement d’un poste suffit à rendre
l’outil efficient.
– L’outil fonctionne nativement avec tous les SGBD courants du marché (ORACLE,
SQL SERVEUR, DB2/UDB).
– L’outil permet une documentation des développements.
– L’outil permet une retro-documentation de l’existant.
– L'outil génère des graphiques exportables et importables facilement via un format
XML.
II. Identification des acteurs et des cas d’utilisations
Un acteur est un utilisateur type qui a toujours le même comportement vis-à-vis d’un
cas d’utilisation. Ainsi les utilisateurs d’un système appartiennent à une ou plusieurs classes
d’acteurs selon les rôles qu’ils tiennent par rapport au système [1].
Une même personne physique peut se comporter en autant d’acteurs différents que le
nombre de rôles qu’elle joue vis-à-vis du système.
Chapitre II : Conception de la solution
Page 15
Un acteur peut aussi être un système externe avec lequel le cas d’utilisation va interagir.
Un acteur peut être représenté symboliquement par un « bonhomme » et être identifié
par son nom. Il peut aussi être formalisé par une classe stéréotypée « acteur ».
Notre système présente deux parties : une application web et une application mobile.
Nous avons identifié les acteurs et nous les avons classé suivant l’application:
Acteur Application
Administrateur Application web
Utilisateur Passager Application mobile
Utilisateur Inscrit Application mobile
Tableau 1: Liste des acteurs par application
Les acteurs et les cas d’utilisation sont résumés dans le tableau suivant
Acteur Cas d'utilisation
Administrateur
Gérer les formations
Gérer les événements
Gérer les inscriptions
Gérer les participations
Utilisateur Inscrit
Gérer profil
Se désabonner
Consulter les types des formations
Consulter les catégories des formations
Consulter les détails des formations
Participer à une formation
Consulter les actualités des événements
Contacter l'administrateur
Utilisateur Passager
S'inscrire
Consulter les types des formations
Consulter les catégories des formations
Consulter les actualités des événements
Contacter l'administrateur
Tableau 2: Identification des acteurs et des cas d'utilisations
Chapitre II : Conception de la solution
Page 16
III. Diagrammes de cas d'utilisation
Tout système peut être décrit par un certain nombre de cas d’utilisation correspondant
aux besoins exprimés par l’ensemble des utilisateurs. À chaque utilisateur, vu comme acteur,
correspondra un certain nombre de cas d’utilisation du système. L’ensemble de ces cas
d’utilisation se représente sous forme d’un diagramme.
Un cas d’utilisation correspond à un certain nombre d’actions que le système devra
exécuter en réponse à un besoin d’un acteur. Un cas d’utilisation doit produire un résultat
observable pour un ou plusieurs acteurs ou parties prenantes du système [1].
Une interaction permet de décrire les échanges entre un acteur et un cas d’utilisation.
Pour la lisibilité du diagramme de cas d’utilisation global nous l’avons séparé en deux
diagrammes : un pour l’application web et l’autre pour l’application mobile.
1. Diagramme de cas d’utilisation global
a. Diagramme de cas d’utilisation global pour l'application web
Figure 7 : Diagramme de cas d'utilisation global pour l’application web
Chapitre II : Conception de la solution
Page 17
b. Diagramme du cas d’utilisation global pour l'application mobile
Figure 8 : Diagramme de cas d'utilisation global pour l’application mobile
Chapitre II : Conception de la solution
Page 18
2. Raffinement des cas d’utilisation pour l’application web
a. Raffinement du cas d'utilisation " Gérer les formations"
Figure 9 : Raffinement de cas d'utilisation " Gérer les formations"
Chapitre II : Conception de la solution
Page 19
Description textuelle du cas d'utilisation "Gérer les formations"
Cas d'utilisation "Gérer les formations"
Résumé: Ce cas d'utilisation permet à l'administrateur de gérer les formations.
Acteur: Administrateur
Pré-conditions : Administrateur authentifié
Scénario nominal : Ajouter formation
1. choisir une catégorie de formation
2. Remplir les champs
3. Ajouter la formation
Scénario alternatif A.1: Modifier formation
1. Choisir la formation à modifier.
2. Le système affiche les informations de la formation.
3. Modifier la formation.
Scénario alternatif A.2: Supprimer formation
1. Choisir la formation à supprimer.
2. Supprimer la formation.
Scénario alternatif A.3: Consulter formation
1. Le système affiche toutes les formations existant.
Post-condition: formation ajoutée, formation modifiée, formation supprimée et formation
affichée
Tableau 3: Description du cas d'utilisation «Gérer les formations»
Chapitre II : Conception de la solution
Page 20
b. Raffinement de cas d'utilisation " Gérer les événements"
Figure 10 : Raffinement de cas d'utilisation " Gérer les événements"
c. Raffinement de cas d'utilisation " Gérer les inscriptions"
Figure 11 : Raffinement de cas d'utilisation " Gérer les inscriptions"
Chapitre II : Conception de la solution
Page 21
Description textuelle du cas d'utilisation " gérer les inscriptions"
Cas d'utilisation: Gérer les inscriptions
Résumé: Ce Cas d’utilisation permet à l’administrateur d'accepter ou refuser les inscriptions
Acteur: Administrateur
Pré-condition s : Administrateur authentifié.
Scénario nominal: Accepter inscription
1. Consulter les demandes d'inscriptions.
2. Accepter une demande d'inscription reçue.
Scénario alternatif : Refuser inscription
1. Consulter les demandes d'inscriptions.
2. Refuser une demande d'inscriptions reçue.
Tableau 4: Description du cas d'utilisation «Gérer les inscriptions»
d. Raffinement de cas d'utilisation " Gérer les participations"
Figure 12 : Raffinement de cas d'utilisation " Gérer les participations"
Chapitre II : Conception de la solution
Page 22
3. Raffinement de cas d’utilisation pour l’application mobile
a. Raffinement de cas d'utilisation " Inscrire"
Figure 13 : Raffinement de cas d'utilisation " Inscrire"
Description textuelle du cas d'utilisation "Inscrire"
Cas d'utilisation : Inscrire
Résumé: Ce Cas d’utilisation permet à l’utilisateur d'envoyer une demande d'inscription
depuis l'application mobile.
Acteur : utilisateur
Pré-condition : Interface d'inscription existe.
Scénario nominal:
1. Le système affiche le formulaire d'inscription.
2. L'utilisateur rempli le formulaire en saisissant les informations.
3. L'utilisateur clique sur le bouton s'inscrire.
4. La demande d'inscription est envoyée à l’administrateur.
Scénario alternatif : Erreurs détectées dans le remplissage du formulaire :
1. Le système réaffiche le formulaire de saisie en indiquant les erreurs détectées.
2. L'utilisateur corrige les erreurs.
3. Le cas d’utilisation reprend à l’action 3 du scénario nominal.
Post-condition : demande d'inscription envoyée.
Tableau 5: Description du cas d'utilisation «Inscrire»
Chapitre II : Conception de la solution
Page 23
b. Raffinement de cas d'utilisation " Consulter les catégories des formations"
Figure 14 : Raffinement de cas d'utilisation " Consulter les catégories des formations"
Description textuelle du cas d'utilisation " Consulter les catégories des formations"
Cas d'utilisation : Consulter les catégories des formations
Résumé: Ce cas d'utilisation permet à l’utilisateur de consulter les catégories des formations
Acteur: Utilisateur
Pré-condition: Interface de catégories des formations existe.
Scénario nominal:
1. L'utilisateur clique sur la rubrique formation du menu.
2. Le système affiche les catégories des formations.
3. L'utilisateur consulte les catégories.
Scénarios alternatifs: Erreurs détectées dans l'affichage des catégories de formation :
1. Le système réaffiche les catégories de formation.
2. Le cas d’utilisation reprend à l’action 3 du scénario nominal.
Post-condition: Catégorie de formation consultée.
Tableau 6: Description du cas d'utilisation «Consulter les catégories des formations»
Chapitre II : Conception de la solution
Page 24
c. Raffinement de cas d'utilisation " Consulter les types des formations"
Figure 15 : Raffinement de cas d'utilisation " Consulter les types des formations"
d. Raffinement de cas d'utilisation " Consulter les actualités des événements"
Figure 16 : Raffinement de cas d'utilisation " Consulter les actualités des événements"
Chapitre II : Conception de la solution
Page 25
e. Raffinement de cas d'utilisation " Consulter les détails des formations"
Figure 17 : Raffinement de cas d'utilisation " Consulter les détails des formations"
Description textuelle du cas d'utilisation " Consulter les détails des formations"
Cas d'utilisation : Consulter les détails des formations
Résumé: Ce cas d'utilisation permet à l’utilisateur de consulter les détails des formations
Acteur: Utilisateur inscrit
Pré-condition: Interface de détails des formations existe.
Scénario nominal:
1. L'utilisateur clique sur la rubrique formation du menu.
2. Le système affiche les catégories de formation.
3. L'utilisateur clique sur une catégorie de formation.
4. Le système affiche les types de formations.
5. L'utilisateur clique sur voir les détails.
6. La page des détails des formations est affichée.
Post-condition: détails de formation consultée.
Tableau 7: Description du cas d'utilisation «Consulter les détails des formations»
Chapitre II : Conception de la solution
Page 26
f. Raffinement de cas d'utilisation "Contacter l'administrateur"
Figure 18 : Raffinement de cas d'utilisation " Contacter l'administrateur "
Description textuelle du cas d'utilisation " Contacter l'administrateur"
Cas d'utilisation 1 : Contacter l'administrateur
Résumé: Ce cas d’utilisation permet à l’utilisateur de contacter l'administrateur par l'envoi
d'un message
Acteur : utilisateur
Pré-condition : Utilisateur authentifié.
Scénario nominal:
1. L'utilisateur clique sur la rubrique contact du menu.
2. Le système affiche le formulaire de contact.
3. L'utilisateur rempli les champs du contact.
4. L'utilisateur clique sur "envoyer".
5. Message envoyé à l’administrateur.
Scénario alternatif: Erreurs détectées dans l'envoi du message:
1. Le système réaffiche le formulaire de saisie en indiquant les erreurs détectées.
2. L'utilisateur corrige les erreurs.
3. Le cas d’utilisation reprend à l’action 4 du scénario nominal.
Post condition : message envoyé.
Tableau 8: Description du cas d'utilisation «Contacter l'administrateur»
Chapitre II : Conception de la solution
Page 27
g. Raffinement de cas d'utilisation " Participer à une formation"
Figure 19 : Raffinement du cas d'utilisation " Participer à une formation"
Description textuelle du cas d'utilisation " Participer à une formation"
Cas d'utilisation 1 : Participer à une formation
Résumé: Ce cas d’utilisation permet à l’utilisateur de participer à une formation choisis.
Acteur : utilisateur inscrit
Pré-condition : Utilisateur authentifié.
Scénario nominal
1. L'utilisateur clique sur la rubrique formation du menu.
2 Le système affiche les catégories de formation.
3. L'utilisateur clique sur une catégorie de formation.
4. Le système affiche les types de formations.
5. L'utilisateur clique sur voir les détails.
6. La page des détails des formations est affichée.
7. L'utilisateur clique sur participer à cette formation.
8. Demande de participation envoyé à l’administrateur.
Post condition : demande envoyée.
Tableau 9: Description du cas d'utilisation «Participer à une formation»
Chapitre II : Conception de la solution
Page 28
IV. Diagrammes de séquences
L’objectif du diagramme de séquence est de représenter les interactions entre objets en
indiquant la chronologie des échanges. Cette représentation peut se réaliser par cas
d’utilisation en considérant les différents scénarios associés [1].
1. Diagramme de séquence de "ajouter formation"
Figure 20: diagramme de séquence de "ajouter formation"
Chapitre II : Conception de la solution
Page 29
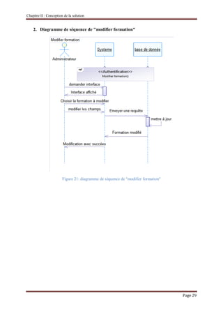
2. Diagramme de séquence de "modifier formation"
Figure 21: diagramme de séquence de "modifier formation"
Chapitre II : Conception de la solution
Page 30
3. Diagramme de séquence de "Supprimer formation"
Figure 22: diagramme de séquence de "Supprimer formation"
Chapitre II : Conception de la solution
Page 31
4. Diagramme de séquence "Gérer participation"
Figure 23: diagramme de séquence de "Gérer participation"
Chapitre II : Conception de la solution
Page 32
5. Diagramme de séquence "Consulter détails des formations"
Figure 24: diagramme de séquence de "Consulter détails des formations"
Chapitre II : Conception de la solution
Page 33
V. Diagramme de classe
Le diagramme de classe constitue l’un des pivots essentiels de la modélisation avec UML.
En effet, ce diagramme permet de donner la représentation statique du système à développer.
Cette représentation est centrée sur les concepts de classe et d’association. Chaque classe se
décrit par les données et les traitements dont elle est responsable pour elle-même et vis-à-vis
des autres classes. Les traitements sont matérialisés par des opérations. Le détail des
traitements n’est pas représenté directement dans le diagramme de classe ; seul l’algorithme
général et le pseudo-code correspondant peuvent être associés à la modélisation [1].
Chapitre II : Conception de la solution
Page 34
Figure 25 : Diagramme de classe
Chapitre II : Conception de la solution
Page 35
VI. Transformation du diagramme de classe en modèle relationnel
1. Les règles de transformation
– Règle1: présence de la cardinalité (?..1) d’un côté de l’association
o Chaque classe se transforme en une table
o Chaque attribut de classe se transforme en un champ de table
o L’identifiant de la classe qui est associée à la cardinalité (?..1) devient la clé
étrangère de l’autre classe.
– Règle2: présence de (?..N) des deux côtés de l’association
o Chaque classe se transforme en une table
o Chaque attribut de classe se transforme en un champ de table
o L’association se transforme en une table. Cette table a comme champs l’identifiant
de chacune des deux classes, plus d’éventuels autres attributs.
– Règle3: présence d’une généralisation
o Méthode 1 :
 Créer une table avec tous les attributs des classes
 Ajouter un attribut pour distinguer les types des objets
o Méthode 2 : Créer une table pour chaque sous type, chaque table se compose des
attributs génériques et d’attributs spécifiques
2. Modèle relationnel
En appliquant les règles de transformation du diagramme de classe en modèle
relationnel on obtient le résultat suivant :
Administrateur (idU,mot_de_passe,adresse_mail,nom_u)
Utilisateur_inscrit ( idU, mot_de_passe,adresse_mail,nom,prenom,tel,#idSt)
Statut (idSt,nom)
Diplôme (idD,nom)
Posséder (idD,idU)
Specialité (idS,nom)
Evenenemt (idA,prix,detail,date,titre,lieu,#idS)
Catégorie (idC,nom)
Type (idT,nom,#idC)
Chapitre II : Conception de la solution
Page 36
Formation (idA,prix,detail,date,durée,intervenant,nb_place,#idC)
Participation (idU,idA,validation,nb_place_max)
Conclusion
Dans ce chapitre, nous avons étudié la conception de cette application. A ce propos,
nous avons adopté la méthode de conception UML pour l’élaboration des diagrammes de cas
d’utilisation, de classe et de séquence.
Dans ce qui suit, nous allons présenter la description des différentes interfaces de
l’application ainsi que les outils et les langages utilisés.
Chapitre III
Implémentation et
Réalisation
Chapitre III : Implémentation et Réalisation
Page 38
Introduction
Ce chapitre représente le dernier volet de ce rapport, il sera consacré à l’implémentation
de notre système. Nous commençons par la présentation des ressources matérielles et
logicielles utilisées. Nous passons ensuite à présenter des captures d’écran dans le but de
mettre en évidence l’aspect ergonomique et fonctionnel des interfaces développées.
I. Environnement de Travail
1. Environnement matériel
Pour développer l’application, nous avons utilisé comme environnement matériel un
ordinateur portable et un téléphone portable qui possèdent les caractéristiques suivant :
Marque ASUS
Processeur Intel Core i5 1.80 GHz
Mémoire 6 GO
Disque Dur 4 GO
Système d'exploitation Windows 7 64 bits
Tableau 10 : Environnement matériel 1
Marque Samsung Galaxy grand prime plus
Processeur 1400 MHz, Quad-core, Cortex-A53
Mémoire 1.5 GO
Disque Dur 8 GO
Système d'exploitation Android 6.0
Tableau 11 : Environnement matériel 1
2. Environnement logiciel
a. Application Mobile
– Android Studio
Android studio est un est un environnement de développement pour
développer des applications Android. Il est basé sur IntelliJ IDEA, mis gratuitement à la
Chapitre III : Implémentation et Réalisation
Page 39
disposition des développeurs Android accompagné de sa documentation complète. Il est créé
par Google pour remplacer l’ancien IDE eclipse.
b. Application web
– Sublime Text
Sublime Text est un éditeur de texte générique codé en C++ et Python,
disponible sur Windows, Mac et Linux. Le logiciel a été conçu tout d'abord comme une
extension pour Vim, riche en fonctionnalités. Sublime Text intègre la plupart des
fonctionnalités de base d'un éditeur de texte, dont la coloration syntaxique personnalisable,
l’auto complétion, un système de plugins… L'éditeur propose cependant des fonctions plus
avancées.
– XAMPP
XAMPP est une distribution Apache entièrement gratuite et facile à installer
contenant MySQL, PHP et Perl. Le paquetage open source XAMPP a été mis au point pour
être incroyablement facile à installer et à utiliser [E4].
– MySql
MySQL est un système de gestion de base de données relationnelle
(SGBDR). Il est distribué sous une double licence GPL et propriétaire. Il fait partie des
logiciels de gestion de base de données les plus utilisés au monde, autant par le grand public
(applications web principalement) que par des professionnels, en concurrence avec Oracle et
Microsoft SQL Server.
Chapitre III : Implémentation et Réalisation
Page 40
3. Langage de programmation et technologies utilisés
a. JAVA
Java est un langage de programmation informatique orientée Objet. La
particularité et l'objectif central de Java est que les logiciels écrits dans ce langage doivent
être très facilement portables sur plusieurs systèmes.
b. Xml
XML L'Extensible Markup Language (XML, « langage de balisage extensible
» en français) est un métalangage informatique de balisage générique qui dérive du SGML.
c. JSON
JSON ou JavaScript Object Notation, est un format de données textuelles
dérivé de la notation des objets du langage JavaScript.
d. PHP
PHP: Hypertext Preprocessor, plus connu sous son sigle PHP (acronyme
récursif), est un langage de programmation libre, principalement utilisé pour produire des
pages Web dynamiques via un serveur HTTP, mais pouvant également fonctionner comme
n'importe quel langage interprété de façon locale. PHP est un langage impératif orienté objet.
e. HTML 5
HTML L’HyperText Markup Language, généralement abrégé HTML, est le
format de données conçu pour représenter les pages web. C’est un langage de balisage
permettant d’écrire de l’hypertexte, d’où son nom.
Chapitre III : Implémentation et Réalisation
Page 41
f. JavaScript
JavaScript est un langage de programmation de scripts principalement
employé dans les pages web interactives mais aussi pour les serveurs.
II. Description des interfaces réalisées
Cette section comporte des captures d’écran de quelques interfaces de l’application
réalisée accompagnée par une brève description.
1. Application mobile
a. Icone principale de l'application
Figure 26 : Icone principale de l'application
La figure représente les différents types des icônes de l’application (hdpi, mdpi,
xhdpi,xxhdpi, xxxhdpi).
Chapitre III : Implémentation et Réalisation
Page 42
b. Interface de démarrage de l'application
Figure 27 : page de démarrage
Lorsque l'utilisateur démarre l'application "escalier Consulting", elle affiche cette page
pendant 3 secondes puis elle le redirige vers la page d'accueil.
Chapitre III : Implémentation et Réalisation
Page 43
c. Menu de l'application
Figure 28 : Menu de l'application
Cette interface montre le menu de l'application.
d. Interface Qui sommes nous
Figure 29 : Interface qui somme nous
Dans cette interface, on précise c'est quoi l'escalier consulting.
Chapitre III : Implémentation et Réalisation
Page 44
e. Interface d'accueil
Figure 30 : interface d'accueil
Dans cette page on trouve un « slide » des photos réels du bureau de formation, on trouve
quelques activités du bureau et en bas il ya des liens des réseaux sociaux de l'escalier
consulting.
Chapitre III : Implémentation et Réalisation
Page 45
f. Interface de formation
Figure 31 : Interface de formation
Cette interface montre les catégories et les types de formation existants dans le bureau de
formation "escalier consulting", on trouve juste une phrase qui définit cette catégorie de
formation. Pour voir les types des formations, on clique sur voir tous.
Chapitre III : Implémentation et Réalisation
Page 46
g. Interface de types des formations
Figure 32 : Interface des types des formations
Cette interface montre les types de formations existants dans chaque catégorie. Chaque
utilisateur peut voir cette page mais pour voir plus de détails il doit cliquer sur voir plus , pour
être rediriger vers la page de connexion (seul un utilisateur inscrit peut voir les détails).
Chapitre III : Implémentation et Réalisation
Page 47
h. Interface de connexion
Figure 33: Interface de connexion
L’interface d’authentification est l’une des interfaces les plus importantes dans
l’application mobile, car l’utilisateur qui peut voir les détails des formations et participer à
une formation doit être enregistré dans notre système.
A travers cette interface l’utilisateur donne son email et son mot de passe. Si cette
combinaison correspond aux informations qui existent dans la base de données, l’application
le redirige vers l’interface de détails de formation sinon un message d’erreur apparait.
Lorsque l’utilisateur n’est pas identifié, il clique sur inscrivez vous ici, il sera rediriger vers la
page d’inscription.
Chapitre III : Implémentation et Réalisation
Page 48
i. Interface d'inscription
Figure 34: Interface d'inscription
Pour qu'il puisse voir les détails des formations, l'utilisateur doit être inscrit dans
l'application. Cette page lui permet de s’inscrire en saisissant son nom, son prénom, son CIN,
son statut, son adresse mail et un mot de passe. Chaque inscription doit sera acceptée ou
refusée par l'administrateur.
Chapitre III : Implémentation et Réalisation
Page 49
j. Interface de détails des formations
Figure 35 : Interface de détails des formations
Cette interface montre à l’utilisateur inscrit les détails des formations tels que le prix, la
date ... . Puis lorsque l'utilisateur veut participer à une formation il clique sur participer dans
cette formation, l'application lui affiche la page de participation.
Chapitre III : Implémentation et Réalisation
Page 50
k. Interface de participation
Figure 36: Interface de participation
Dans la page de participation, l'utilisateur doit préciser sa spécialité et son diplôme pour
que l'administrateur puisse savoir qu'il a le droit de participer à cette formation ou non en
vérifiant la compatibilité avec le domaine de formation et sa spécialité.
Chapitre III : Implémentation et Réalisation
Page 51
l. Interface évènement
Figure 37: Interface d'évènement
Dans cette interface on trouve les évènements réalisés par l'escalier consulting.
Chapitre III : Implémentation et Réalisation
Page 52
m. Interface de contact
Figure 38 : Interface de contact
Chaque utilisateur de l'application peut contacter l'administrateur par l'envoi d'un message.
1. Application web
a. Interface d'authentification
Figure 39 : Interface d'authentification
Chapitre III : Implémentation et Réalisation
Page 53
L’accès à l’application web est protégé par un système d’authentification.
L’administrateur doit saisir son login et son mot de passe de passe affin d’y accéder.
b. Interface d'accueil
Figure 40 : page d'accueil
Dans cette interface l’administrateur peur d’accéder aux plusieurs fonctionnalités de
l’application
– Lien vers la page d’accueil
– Formations
– Événements
– Diplôme
– Spécialité
– Types formation
– Inscription
– Participation
– Fermeture la session de l’administrateur et retour vers la page d’authentification.
Chapitre III : Implémentation et Réalisation
Page 54
c. Interface ajout événement
Figure 41: Interface ajout événement
Cette interface représente l’étape de l’ajoute des événements par l’administrateur qui
contient titre, détails, date, heure, prix et lieu.
d. Interface ajout type
Figure 42 : Interface ajout type
Chapitre III : Implémentation et Réalisation
Page 55
Cette interface représente l’étape de l’ajoute des types de formations par l’administrateur
qui doit choisir la catégorie dont ce type lui est associé puis il saisie le type.
Conclusion
Dans ce chapitre on a mis l’accent sur la description des caractéristiques de
l’environnement du travail et décrit les plateformes matérielles et logiciel sur lesquelles nous
avons construit notre application d’une part, d’autre part par la représentation des différents
interfaces développées tout au long de l’application.
Conclusion générale
Page 56
Conclusion Générale
Au bout de notre cursus en licence informatique, nous avons été chargés de réaliser un
projet de fin d’études. Notre travail s'est basé sur le développement d'un programme sur les
Technologies mobiles (Smartphone). Ceci nous a amené à découvrir une nouvelle plateforme
de développement et à enrichir notre savoir et notre expérience.
Ce projet se dirige dans le cadre de notre licence appliquée en technologies de
l'informatique au sein de l’Institut Supérieur d’Études Technologique de Mahdia pour le
compte de l'escalier consulting.
Au cours de la phase de conception et de réalisation de notre application, nous avons
élaboré une étude préalable contenant une analyse et une critique du site de la société escalier
Consulting » afin de préciser le choix et but principal de la future application. Cette phase a
constitué le point de départ pour l’étape de spécification des besoins. Une fois nos objectifs
sont fixés nous avons enchaîné avec la conception afin de mener à bien notre projet. Nous
avons procédé à la phase de réalisation au cours de laquelle nous nous sommes familiarisés
avec plusieurs langages de programmation dont java, PHP, HTML5...
A la fin de ce projet, nous citons que quelques fonctions n'ont pas été réalisé tels que
localisation de l'escalier consulting et l'itinéraire avec l'intégration du Google Map et le reçu
des notifications lorsqu'il ya des nouveaux événements que je vais les continuer bientôt.
Pour conclure, notre travail peut être sujet à des extensions. En effet, nous envisageons
d’ajouter une application «Escalier Consulting» sur Play store dans notre travail et la
possibilité de développer sous d’autres plateformes.
Bibliographie
Bibliographie
[E1] escalierconsulting.com
[E2] https://openclassrooms.com/courses/debutez-l-analyse-logicielle-avec-uml/uml-c-est-quoi
[E3] https://www.next-decision.fr/editeurs/autres/sap-power-amc
[E4] https://www.apachefriends.org/fr/index.html
[1] UML2 Analyse et conception de Joseph Gabay et David Gabay
Résumé
Ce travail s’inscrit dans le cadre de l’accomplissement de notre stage de fin d'études à
l'institut supérieur des études technologiques de Mahdia. Le stage a eu lieu dans le bureau
de formation l'escalier consulting ayant comme objectif la création d’une application
mobile que nous avons nommée “L'escalier Consulting”.
Nous avons commencé par une analyse des solutions existantes, suivie d’une conception
de la solution envisagée. Pour l’implémentation, nous avons utilisé l’environnement de
développement intégré Android Studio qui nous a permis d’élaborer des interfaces
ergonomiques et faciles à utilisés.
Mot clé: Formation , Android , PHP , MYSQL , UML, Web
Abstract
This work is part of the completion of our internship at the Higher Institute of
Technological Studies Mahdia. The internship took place in the training office stair
consulting with the objective of creating a mobile application that we named "L'escalier
Consulting".
We started with an analysis of existing solutions, followed by a design of the proposed
solution. For the implementation, we used the Android Studio integrated development
environment that allowed us to develop ergonomic and easy-to-use interfaces.
Key words : training, Android , PHP, MYSQL, UML , Web.
,
‫ملخص‬
‫تطب‬ ‫تطوير‬ ‫على‬ ‫عملنا‬ ‫حيث‬ ‫الدروس‬ ‫ختم‬ ‫تربص‬ ‫خالل‬ ‫به‬ ‫قمنا‬ ‫الذي‬ ‫التقرير‬ ‫هذا‬ ‫يقدم‬‫يقة‬‫ه‬‫اتف‬
‫خدمات‬ ‫تحسين‬ ‫إلى‬ ‫تهدف‬ ‫التي‬ ‫و‬ ‫أندرويد‬ ‫ذكي‬ ‫جوال‬‫التدريب‬ ‫مكتب‬‫كونسيتين‬ ‫"إسكالي‬"‫غ‬.
‫حاليا‬ ‫الموجودة‬ ‫الحلول‬ ‫تحليل‬ ‫و‬ ‫بدراسة‬ ‫أوال‬ ‫بدأنا‬,‫د‬ ‫هندسي‬ ‫تصور‬ ‫بوضع‬ ‫قمنا‬ ‫ثم‬‫قيق‬‫و‬‫مفصل‬
‫فقد‬ ‫التطوير‬ ‫يخص‬ ‫ما‬ ‫في‬ ‫أما‬ ‫تطويره‬ ‫المراد‬ ‫للحل‬‫استعملنا‬‫المدم‬ ‫التطوير‬ ‫منظومة‬‫ان‬ ‫جة‬‫درويد‬
‫سهلة‬ ‫و‬ ‫جاذبة‬ ‫رقمية‬ ‫واجهة‬ ‫خلق‬ ‫إمكانية‬ ‫لنا‬ ‫أتاح‬ ‫بدوره‬ ‫الذي‬ ‫و‬ ‫ستديو‬‫االستعمال‬.
‫مفاتيح‬ ‫كلمات‬.‫,واب‬ ‫,أندرويد‬ ‫تدريب‬ :

Rapport final pfe_systeme_de_gestion _de_cabinet_de_formation_mobile_web

  • 1.
    République Tunisienne Ministère del’Enseignement Supérieur et de la Recherche Scientifique Direction Générales des Etudes Technologiques Institut Supérieur des Etudes Technologiques de Mahdia Département Technologies de l’Informatique PROJET DE FIN D’ETUDES PRESENTE POUR OBTENIR LE TITRE : DIPLÔME NATIONAL DE LICENCE APPLIQUEE EN TECHNOLOGIES DE L’INFORMATIQUE (TI) Parcours : Développement des Systèmes d’Information (DSI) Réalisé par : GOUIA Salma SOUTENU LE 25/06/2018 DEVANT LE JURY D’EXAMEN : Mr : BEN JAZIA Mohamed Président Mr : ISSA Malloug Rapporteur Mme: CHERITI Dalila Encadreur-ISET Mr : JAIDENE Sami Encadreur-Entreprise A.U. : 2017-2018 ISET Mahdia |  11 Av. Mourouj 5111 Hiboun Mahdia |  http://www.isetma.rnu.tn |  73683407 |  73683399 Conception et réalisation d'un système de gestion d'un cabinet de formation
  • 3.
    Dédicace A mes parents Pourtous les sacrifices qu’ils ont faits et pour tout le soutien qu’ils ont offert tout au long de mes études. J’espère qu’ils puissent trouver dans ce modeste travail un témoignage d’amour et d’affection envers eux. A mes chères sœurs En témoignage de mes sincères reconnaissances pour les efforts qu’ils ont consenti pour l’accomplissement de mes études. Je leur dédie ce modeste travail en témoignage de mon grand amour et ma gratitude infinie. A mon cher frère A mon frère Je te remercie pour ton encouragements et pour le soutien que tu m’as apporté. A mes amis et mes collègues Pour leur encouragement et pour tous les bons moments qu’on a vécus ensemble. J’espère que notre amitié durera éternellement.
  • 4.
    Remerciement Il met particulièrementagréable avant de présenter mon travail, d’exprimer toute ma gratitude envers les personnes qui de près ou de loin m’ont apporté leur sollicitude. J’adresse ma profonde reconnaissance au responsable du bureau de formation Escalier Consulting Mr Sami Jaidene pour l’aide, les explications pertinentes et les conseils précieux qui ont le grand impact dans la réussite du projet réalisé. Je tiens à remercier mon encadrant, Madame Cheriti Dalila, pour son assistance, sa disponibilité, ces conseils judicieux lors de la réalisation de ce projet et son aide à l’aboutissement de la bonne organisation de ce rapport. Mes remerciements s’adressent également à mes enseignants de l’Institut Supérieur Des Etudes Technologiques De Mahdia et toute personne qui a contribué à l’´élaboration de ce travail. Je tiens également à exprimer toute ma gratitude aux membres du jury pour avoir accepté de juger ce modeste travail. Enfin, je ne veux pas oublier tous ceux qui ne cessent de m’encourager de près ou de loin.
  • 5.
    Table des matières Introductiongénérale..............................................................................................................1 Chapitre I Etude Préalable .....................................................................................................2 Introduction ........................................................................................................................3 I. Présentation de l’Organisme d’accueil .........................................................................3 II. Présentation du projet ..................................................................................................5 III. Etude et Critique de l’existant .....................................................................................5 IV. Solution proposée........................................................................................................8 V. Spécification des besoins ...........................................................................................10 1. Les besoins fonctionnels.........................................................................................10 2. Les besoins non fonctionnels ..................................................................................10 Conclusion........................................................................................................................11 Chapitre II Conception de la solution...................................................................................12 I. Méthodes et outils de modélisation ............................................................................13 1. Langage de modélisation (UML) ............................................................................13 2. L'outil de modélisation ...........................................................................................14 II. Identification des acteurs et des cas d’utilisations.......................................................14 III. Diagrammes de cas d'utilisation..................................................................................16 1. Diagramme de cas d’utilisation global....................................................................16 a. Diagramme de cas d’utilisation global pour l'application web .............................16 b. Diagramme du cas d’utilisation global pour l'application mobile.........................17 2. Raffinement des cas d’utilisation pour l’application web ........................................18 a. Raffinement du cas d'utilisation " Gérer les formations"......................................18 b. Raffinement de cas d'utilisation " Gérer les événements" ....................................20 c. Raffinement de cas d'utilisation " Gérer les inscriptions".....................................20 d. Raffinement de cas d'utilisation " Gérer les participations"..................................21 3. Raffinement de cas d’utilisation pour l’application mobile .....................................22 a. Raffinement de cas d'utilisation " Inscrire"..........................................................22 b. Raffinement de cas d'utilisation " Consulter les catégories des formations" .........23 c. Raffinement de cas d'utilisation " Consulter les types des formations".................24 d. Raffinement de cas d'utilisation " Consulter les actualités des événements".........24 e. Raffinement de cas d'utilisation " Consulter les détails des formations"...............25
  • 6.
    f. Raffinement decas d'utilisation "Contacter l'administrateur"...............................26 g. Raffinement de cas d'utilisation " Participer à une formation" .............................27 IV. Diagrammes de séquences........................................................................................28 1. Diagramme de séquence de "ajouter formation" .....................................................28 2. Diagramme de séquence de "modifier formation"...................................................29 3. Diagramme de séquence de "Supprimer formation"................................................30 4. Diagramme de séquence "Gérer participation"........................................................31 5. Diagramme de séquence "Consulter détails des formations" ...................................32 V. Diagramme de classe ................................................................................................33 VI. Transformation du diagramme de classe en modèle relationnel .................................35 1. Les règles de transformation...................................................................................35 2. Modèle relationnel..................................................................................................35 Conclusion........................................................................................................................36 Chapitre III Implémentation et Réalisation...........................................................................37 Introduction ......................................................................................................................38 I. Environnement de Travail..........................................................................................38 1. Environnement matériel..........................................................................................38 2. Environnement logiciel...........................................................................................38 a. Application Mobile.............................................................................................38 b. Application web..................................................................................................39 3. Langage de programmation et technologies utilisés ................................................40 a. JAVA .................................................................................................................40 b. Xml ....................................................................................................................40 c. JSON..................................................................................................................40 d. PHP ....................................................................................................................40 e. HTML 5 .............................................................................................................40 f. JavaScript ...........................................................................................................41 II. Description des interfaces réalisées ............................................................................41 1. Application mobile.................................................................................................41 a. Icone principale de l'application..........................................................................41 b. Interface de démarrage de l'application ...............................................................42 c. Menu de l'application..........................................................................................43 d. Interface Qui sommes nous.................................................................................43
  • 7.
    e. Interface d'accueil...............................................................................................44 f. Interface de formation.........................................................................................45 g. Interface de types des formations ........................................................................46 h. Interface de connexion........................................................................................47 i. Interface d'inscription..........................................................................................48 j. Interface de détails des formations ......................................................................49 k. Interface de participation.....................................................................................50 l. Interface évènement............................................................................................51 m. Interface de contact .........................................................................................52 1. Application web .....................................................................................................52 a. Interface d'authentification..................................................................................52 b. Interface d'accueil ...............................................................................................53 c. Interface ajout événement ...................................................................................54 d. Interface ajout type .............................................................................................54 Conclusion........................................................................................................................55 Conclusion Générale ............................................................................................................56 Bibliographie........................................................................................................................57
  • 8.
    Liste des figures Figure1: Logo de l'escalier consulting....................................................................................3 Figure 2 : Page d'accueil du site..............................................................................................6 Figure 3 : L'adresse et le contact du l'escalier consulting........................................................6 Figure 4 : Rubrique nos événements .......................................................................................7 Figure 5 : Rubrique formation "Catégorie" .............................................................................7 Figure 6 : Rubrique formation "type"......................................................................................8 Figure 7 : Diagramme de cas d'utilisation global pour l’application web ...............................16 Figure 8 : Diagramme de cas d'utilisation global pour l’application mobile...........................17 Figure 9 : Raffinement de cas d'utilisation " Gérer les formations"........................................18 Figure 10 : Raffinement de cas d'utilisation " Gérer les événements" ....................................20 Figure 11 : Raffinement de cas d'utilisation " Gérer les inscriptions" ....................................20 Figure 12 : Raffinement de cas d'utilisation " Gérer les participations" .................................21 Figure 13 : Raffinement de cas d'utilisation " Inscrire"..........................................................22 Figure 14 : Raffinement de cas d'utilisation " Consulter les catégories des formations" .........23 Figure 15 : Raffinement de cas d'utilisation " Consulter les types des formations" ................24 Figure 16 : Raffinement de cas d'utilisation " Consulter les actualités des événements" ........24 Figure 17 : Raffinement de cas d'utilisation " Consulter les détails des formations" ..............25 Figure 18 : Raffinement de cas d'utilisation " Contacter l'administrateur " ............................26 Figure 19 : Raffinement du cas d'utilisation "........................................................................27 Figure 20: diagramme de séquence de "ajouter formation"....................................................28 Figure 21: diagramme de séquence de "modifier formation".................................................29 Figure 22: diagramme de séquence de "Supprimer formation"..............................................30 Figure 23: diagramme de séquence de "Gérer participation" .................................................31 Figure 24: diagramme de séquence de "Consulter détails des formations".............................32 Figure 25 : Diagramme de classe ..........................................................................................34 Figure 26 : Icone principale de l'application..........................................................................41 Figure 27 : page de démarrage..............................................................................................42 Figure 28 : Menu de l'application..........................................................................................43 Figure 29 : Interface qui somme nous ...................................................................................43 Figure 30 : interface d'accueil ...............................................................................................44
  • 9.
    Figure 31 :Interface de formation.........................................................................................45 Figure 32 : Interface des types des formations ......................................................................46 Figure 33: Interface de connexion.........................................................................................47 Figure 34 : Interface d'inscription .........................................................................................48 Figure 35 : Interface de détails des formations ......................................................................49 Figure 36 : Interface de participation ....................................................................................50 Figure 37 : Interface d'évènement .........................................................................................51 Figure 38 : Interface de contact.............................................................................................52 Figure 39 : Interface d'authentification..................................................................................52 Figure 40 : page d'accueil ....................................................................................................53 Figure 41 : Interface ajout événement ...................................................................................54 Figure 42 : Interface ajout type .............................................................................................54
  • 10.
    Liste des Tableaux Tableau1 : Liste des acteurs par application .........................................................................15 Tableau 2 : Identification des acteurs et des cas d'utilisations................................................15 Tableau 3 : Description du cas d'utilisation «Gérer les formations».......................................19 Tableau 4: Description du cas d'utilisation «Gérer les inscriptions» ......................................21 Tableau 5 : Description du cas d'utilisation «Inscrire» ..........................................................22 Tableau 6 : Description du cas d'utilisation «Consulter les catégories des formations»..........23 Tableau 7 : Description du cas d'utilisation «Consulter les détails des formations» ...............25 Tableau 8 : Description du cas d'utilisation «Contacter l'administrateur» ..............................26 Tableau 9 : Description du cas d'utilisation «Participer à une formation»..............................27 Tableau 10 : Environnement matériel 1.................................................................................38 Tableau 11 : Environnement matériel 1.................................................................................38
  • 11.
    Introduction générale Page 1 Introductiongénérale Etant donné la forte croissance du marché du mobile et des applications mobiles, aujourd’hui, le développement d’application mobile intéresse énormément d’utilisateurs et il est reconnu dans la plupart des domaines y compris les domaines de l'étude, En effet, les logiciels et les applications mobiles dans ce domaine connaissent actuellement un essor important. Leurs utilisations se multiplient et ces produits peuvent être très variés. C’est dans ce contexte, que s’intègre notre projet de fin d’étude effectué au sein du bureau de formation l'escalier consulting et qui consiste à réaliser un système de gestion du cabinet de formation intitulé «L'escalier Consulting». Nous sommes appelé à concevoir, développer et intégrer un système incluant des interfaces claires et faciles à utiliser afin de mettre en place une solution mobile pour consulter les informations concernant le cabinet de formation, les formations, les événements , contacter l'escalier consulting facilement et s’inscrire à une formation choisis. Pour une meilleure accessibilité à ces informations, nous avons décidé de développer une application mobile capable de gérer et d’exposer toutes ses informations et de les synchroniser à travers la communication avec une application web dédiée. Ce rapport détaillera les différentes phases dont nous sommes passées afin d’aboutir à une application fiable et satisfaisante. Pour cela le rapport sera composé des trois chapitres suivants : - Une étude préalable qui nous permet de placer le projet dans son contexte général. Nous présentons l'organisme d'accueil ainsi qu'une description du projet et une spécification des besoins fonctionnels et non fonctionnels du système. - Une étude conceptuelle où nous nous identifierons les acteurs du système en se basant sur le langage de modélisation UML et nous présenterons les diagrammes nécessaires. - Un dernier chapitre, où nous présenterons les outils matériels et logiciels utilisés pour l’implémentation de notre système, ainsi que les interfaces de certaines fonctionnalités mises au point.
  • 12.
  • 13.
    Chapitre I :Etude préalable Page 3 Introduction L’étude d’un projet est une démarche stratégique qui va nous permettre d’avoir une vision globale sur ce dernier visant ainsi à bien organiser le bon déroulement du projet. Cette étude fera donc l’objet du premier chapitre qui sera consacré à la présentation de l’organisme d’accueil, la présentation du projet et la spécification des besoins fonctionnels et non fonctionnels de notre système. I. Présentation de l’Organisme d’accueil L’escalier Consulting est un cabinet de formation spécialisé en développement personnel et professionnel des individus avec leurs diversités, leurs différences et leurs paradoxes. Passionnés par la communication interpersonnelle, nos capacités d’écoute, de conseil et de conviction nous ont permis de définir des opérations de communication qui répondent spécifiquement aux besoins de chacun. Nous sommes en mesure d’apporter à une personne un développement personnel et professionnel percutant et à une entreprise une croissance efficace voire même efficiente par le biais d’une expérience étendue et d’une solide formation de nos intervenants. En près de 10 ans, L’escalier Consulting a créé et développé une large gamme de formations novatrices dont le but était de donner un sens à la place de chacun et la valoriser aux yeux des autres [E1]. Figure1 : Logo de l'escalier consulting L'escalier consulting propose trois catégories de formations : des formations qualifiantes, des formations performantes et des formations certifiantes. - Formations Qualifiantes : Pour un diplômé de l’enseignement supérieur, qui souhaite accéder à un poste de responsabilité, l'escalier consulting lui offre des cursus de formation permettant de le perfectionner dans des qualifications professionnelles en rapport direct avec sa formation académique.
  • 14.
    Chapitre I :Etude préalable Page 4 La formation qualifiante dispose de plusieurs types de formations : o Responsable des ressources humaines et formation. o Responsable commercial et du marketing. o Responsable qualité et hygiène. o Conseiller en assurance ( classique et takaful). o Conseiller commercial de banque (classique et islamique). - Formations certifiantes Pour une personne qui veut avoir la reconnaissance de son expertise et la certification de ses compétences, l'escalier consulting lui propose des packages de formation à haut niveau en vue d’obtenir une certification à l’international. La formation certifiante dispose plusieurs types de formations : o Formation des formateurs. o Praticien en PNL. o Maitre Praticien en PNL. o Coach en PNL. o Auditeur interne ISO9001. o Auditeur interne ISO14001. o Auditeur interne ISO22000. - Formations performantes Pour un professionnel, qui souhaite développer ses compétences, améliorer ses connaissances ou tout simplement acquérir de nouvelles performances, l'escalier consulting met à sa disposition la gamme la plus diversifiée des formations en inter et en intra-entreprise. Cette gamme est constituée des formations suivantes : o Communication et qualité. o Développement personnel et efficacité professionnelle. o Management et leadership. o Coaching et team building. o Commercial et marketing.
  • 15.
    Chapitre I :Etude préalable Page 5 II. Présentation du projet Etant donnée l'émergence de la technologie mobile et le taux d’acquisition croissant des Smartphones et tablettes chez le grand public, beaucoup d'applications ont été développées dans divers domaines. Parmi ces domaines, nous trouvons les domaines des formations. Durant ce stage, il nous a été demandé de faire la conception et le développement d’une application mobile et web qui permet de gérer un cabinet de formation. L’origine de ce sujet était une simple idée pour fournir des informations concises et pertinentes sur ce cabinet de formation l'escalier consulting. Au fur et à mesure cette idée a évolué et devenu la conception et la réalisation d’une solution qui permet la gestion d’un cabinet de formation qui sera constitué de deux applications : – une application mobile permettant aux utilisateurs de consulter les informations concernant le cabinet de formation, les formations et les événements, de contacter l'escalier consulting facilement et d’avoir la possibilité de participer à une formation choisis. – une application web avec laquelle l'administrateur peut gérer les formations, leurs détailles et les événements, gérer les inscriptions et les participations aux formations et gérer les contacts. Ce type d’application métier s’avère très utile non seulement afin de subvenir aux besoins des étudiants, jeunes diplômés et les employés, mais il peut aussi représenter un réel avantage pour les administrateurs des cabinets de formations. III. Etude et Critique de l’existant Afin d’avoirs une idée claire et précise sur l’existant et pour mieux répondre au besoin de notre projet nous avons visité le site dont le lien est le suivant : "escalierconsulting.com". - Dans la page d'accueil du site, on trouve le logo du cabinet ainsi qu’un menu qui nous permet d’avoir accès aux différentes pages du site.
  • 16.
    Chapitre I :Etude préalable Page 6 Figure 2 : Page d'accueil du site - En cliquant sur « CONTACTEZ-NOUS » on a accès à la page de la « Figure 3 », on trouve l'adresse du bureau de formation l'escalier consulting, les numéros du téléphone, l'adresse mail et les réseaux sociaux. Figure 3 : L'adresse et le contact du l'escalier consulting - Dans la rubrique « NOS EVENEMENTS », on remarque, que la dernière date d'un événement est 20 Août 2017 donc ce site n’est pas de mis à jour pour les événements.
  • 17.
    Chapitre I :Etude préalable Page 7 Figure 4 : Rubrique nos événements - Dans la rubrique formation, on trouve que les noms des catégories et des types et on ne peut pas avoir plus de détails. Lorsqu'on clique sur le bouton "voir plus" on est redirigé vers la page du contact pour contacter l'administrateur puis nous devons attendre la réponse. Figure 5 : Rubrique formation "Catégorie"
  • 18.
    Chapitre I :Etude préalable Page 8 Figure 6 : Rubrique formation "type" La critique de l’existant doit mettre en évidence les activités fondamentales et les informations associées, ainsi que les principaux dysfonctionnements du système actuel, autrement dit, de l’ancien site de l'escalier consulting. Suite à l’analyse que nous avons fait du site d’escalier consulting, nous avons trouvé qu’il présente les limites suivantes : – Le site ne présente pas un espace membre pour des utilisateurs inscrits donc il n’y a pas de possibilité pour voir les informations détaillées sur les formations. – Le site ne présente pas d’espace permettant aux utilisateurs de participer à des formations. – Pas de mise à jour des actualités : le visiteur du site ne trouve aucune actualité concernant des événements actuels ou futurs. IV. Solution proposée Après l’étude que nous avons effectuée, et selon les besoins du cabinet, nous avons opté pour une application mobile et une application web avec des nouvelles fonctionnalités. Cette application mobile aura pour objectifs :
  • 19.
    Chapitre I :Etude préalable Page 9 – Un espace utilisateurs qui contient les fonctionnalités suivantes : o Consultation des informations générales concernant le cabinet de formation l'escalier consulting. o Avoir la localisation de l'escalier consulting et l'itinéraire avec l'intégration du Google Map. o Contact de l'escalier consulting : l'utilisateur a le droit de contacter le cabinet de formation en mettant ses informations personnelles dans un message. o Inscription et connexion à son espace : après l’inscription, l'utilisateur doit s'authentifier pour avoir accès à certaines informations (détails des formations, participation à un événement ou une formation). o Consultation des formations : la possibilité de consulter les formations organisées par catégories ainsi que les détails génériques de chaque formation : date de la formation, prix de la formation et les diplômes compatibles. les détails des formations seront disponibles à l’utilisateur après son inscription et la connexion à son espace. o La participation à une formation : après l'inscription dans l'application ,l'utilisateur peut savoir toutes les détails d'une formation , en effet, il choisis une formation et envoi un demande de participation et il attend la confirmation de la part de l'administrateur si il ya des places disponibles et son diplôme est compatible avec la formation. o Réception des notifications lorsqu'il y a un nouveau événement dans le cabinet de formations l'escalier consulting, pour les membres inscrits. – Un espace web pour l'administrateur qui a les fonctionnalités suivantes : o Ajout, Modification, Suppression des types, des événements et des formations d'après une interface administrateur. o Confirmation ou refus des demandes d'inscription d'un utilisateur dans l'application. o Confirmation ou refus des demandes de participation d'un utilisateur à une formation choisis.
  • 20.
    Chapitre I :Etude préalable Page 10 V. Spécification des besoins 1. Les besoins fonctionnels Notre application doit satisfaire les besoins fonctionnels suivant : – Pour l'administrateur : après l’authentification il aura l’autorisation de : o Gérer les formations. o Gérer les événements. o Gérer les inscriptions. o Gérer la participation aux formations. – Pour l'utilisateur : après l’authentification il aura l’autorisation de : o Consulter les détails des formations. o Consulter les actualités et les événements. o Contacter l'administrateur de l'escalier consulting. o Participer à une formation choisis. 2. Les besoins non fonctionnels Concernent les contraintes à prendre en considération pour mettre en place une solution adéquate aux attentes du concepteur des architectures dynamiques. Les exigences de notre application sont les suivantes : – La sécurité : il s’agit d’une interface d’authentification qui permet à l’administrateur et à l'utilisateur de se connecter pour la consultation de son espace de travail. – Performance : un temps de chargement rapide de données. – L’ergonomie : l’application doit être cohérente de point de vue de l’ergonomie. La qualité de l’ergonomie sera un facteur essentiel, étant donné l’utilisation intensive qui sera faite de l’application. L’interface graphique de l’application doit être facile et facile à manipuler afin de garantir une navigation aisée et intuitive. – Extensibilité et maintenance : afin de permettre la maintenance et l’évolution de l’application, il faut prendre en considération la généricité et la documentation du code source. – Efficacité : l’exécution de l’application doit se faire sans erreurs et sans plantage. Pour ce faire, nous allons passer par une période de test afin de détecter et corriger les erreurs.
  • 21.
    Chapitre I :Etude préalable Page 11 Conclusion Dans ce chapitre, nous avons pu insérer notre projet dans son contexte en présentant la solution adoptée pour résoudre les problèmes qui répondent à nos besoins. Dans le chapitre suivant, nous allons présenter la conception qui a été mise en œuvre tout au long de la réalisation de ce projet.
  • 22.
  • 23.
    Chapitre II :Conception de la solution Page 13 Introduction Ce chapitre-ci est destiné à la conception qui est une étape primordiale dans le cycle de vie d’une application, elle a pour objectif d’élaborer à partir du modèle du système obtenu lors de l’étape d’analyse de besoin, des modèles détaillés de l’architecture du système. Elle vise également la réduction de la complexité du système. Cette section sera présentée comme suit : nous commençons par le choix de la méthode et les outils de modélisation. Ensuite nous identifions les acteurs et les diagrammes des cas d’utilisation, puis nous présentons les diagrammes de séquence, ensuite le diagramme de classe et pour finir le modèle relationnel de la base de données. I. Méthodes et outils de modélisation Pour élaborer cette application nous devons établir une conception pour atteindre le but final de notre projet. Pour cela nous avons choisit un langage de conception adapté avec notre besoins. 1. Langage de modélisation (UML) Pour la conception de notre système nous avons adopté une méthode orientée objet. En effet cette dernière est une approche incontournable dans le cadre du développement des applications. Nous avons donc choisit le langage de modélisation UML pour représenter. UML, c’est l’acronyme anglais pour « Unified Modeling Language ». On le traduit par « Langage de modélisation unifié ». La notation UML est un langage visuel constitué d’un ensemble de schémas, appelés des diagrammes, pour représenter le logiciel à développer.[1] Il existe 13 diagrammes qui sont dépendants hiérarchiquement et se complètent, de façon à permettre la modélisation d'un projet tout au long de son cycle de vie. Ces diagrammes sont : – Diagrammes structurels ou statiques: o Diagramme de classes o Diagramme d'objets o Diagramme de composants o Diagramme de déploiement o Diagramme des paquetages o Diagramme de structure composite
  • 24.
    Chapitre II :Conception de la solution Page 14 o Diagramme de profils – Diagrammes comportementaux : o Diagramme des cas d'utilisation o Diagramme états-transitions o Diagramme d'activité – Diagrammes d'interaction ou dynamiques : o Diagramme de séquence o Diagramme de communication o Diagramme global d'interaction o Diagramme de temps Cependant dans notre rapport, nous n’allons traiter que les diagrammes de cas d’utilisation, les diagrammes de séquences et le diagramme de classe. 2. L'outil de modélisation POWER AMC est l'un des outils majeurs de modélisation des données et des processus. Il a été créé par la société Sybase, mais est désormais propriété de SAP [E3]. Les avantages de POWER AMC sont : – Power AMC est un outil simple à utiliser. Le déploiement d’un poste suffit à rendre l’outil efficient. – L’outil fonctionne nativement avec tous les SGBD courants du marché (ORACLE, SQL SERVEUR, DB2/UDB). – L’outil permet une documentation des développements. – L’outil permet une retro-documentation de l’existant. – L'outil génère des graphiques exportables et importables facilement via un format XML. II. Identification des acteurs et des cas d’utilisations Un acteur est un utilisateur type qui a toujours le même comportement vis-à-vis d’un cas d’utilisation. Ainsi les utilisateurs d’un système appartiennent à une ou plusieurs classes d’acteurs selon les rôles qu’ils tiennent par rapport au système [1]. Une même personne physique peut se comporter en autant d’acteurs différents que le nombre de rôles qu’elle joue vis-à-vis du système.
  • 25.
    Chapitre II :Conception de la solution Page 15 Un acteur peut aussi être un système externe avec lequel le cas d’utilisation va interagir. Un acteur peut être représenté symboliquement par un « bonhomme » et être identifié par son nom. Il peut aussi être formalisé par une classe stéréotypée « acteur ». Notre système présente deux parties : une application web et une application mobile. Nous avons identifié les acteurs et nous les avons classé suivant l’application: Acteur Application Administrateur Application web Utilisateur Passager Application mobile Utilisateur Inscrit Application mobile Tableau 1: Liste des acteurs par application Les acteurs et les cas d’utilisation sont résumés dans le tableau suivant Acteur Cas d'utilisation Administrateur Gérer les formations Gérer les événements Gérer les inscriptions Gérer les participations Utilisateur Inscrit Gérer profil Se désabonner Consulter les types des formations Consulter les catégories des formations Consulter les détails des formations Participer à une formation Consulter les actualités des événements Contacter l'administrateur Utilisateur Passager S'inscrire Consulter les types des formations Consulter les catégories des formations Consulter les actualités des événements Contacter l'administrateur Tableau 2: Identification des acteurs et des cas d'utilisations
  • 26.
    Chapitre II :Conception de la solution Page 16 III. Diagrammes de cas d'utilisation Tout système peut être décrit par un certain nombre de cas d’utilisation correspondant aux besoins exprimés par l’ensemble des utilisateurs. À chaque utilisateur, vu comme acteur, correspondra un certain nombre de cas d’utilisation du système. L’ensemble de ces cas d’utilisation se représente sous forme d’un diagramme. Un cas d’utilisation correspond à un certain nombre d’actions que le système devra exécuter en réponse à un besoin d’un acteur. Un cas d’utilisation doit produire un résultat observable pour un ou plusieurs acteurs ou parties prenantes du système [1]. Une interaction permet de décrire les échanges entre un acteur et un cas d’utilisation. Pour la lisibilité du diagramme de cas d’utilisation global nous l’avons séparé en deux diagrammes : un pour l’application web et l’autre pour l’application mobile. 1. Diagramme de cas d’utilisation global a. Diagramme de cas d’utilisation global pour l'application web Figure 7 : Diagramme de cas d'utilisation global pour l’application web
  • 27.
    Chapitre II :Conception de la solution Page 17 b. Diagramme du cas d’utilisation global pour l'application mobile Figure 8 : Diagramme de cas d'utilisation global pour l’application mobile
  • 28.
    Chapitre II :Conception de la solution Page 18 2. Raffinement des cas d’utilisation pour l’application web a. Raffinement du cas d'utilisation " Gérer les formations" Figure 9 : Raffinement de cas d'utilisation " Gérer les formations"
  • 29.
    Chapitre II :Conception de la solution Page 19 Description textuelle du cas d'utilisation "Gérer les formations" Cas d'utilisation "Gérer les formations" Résumé: Ce cas d'utilisation permet à l'administrateur de gérer les formations. Acteur: Administrateur Pré-conditions : Administrateur authentifié Scénario nominal : Ajouter formation 1. choisir une catégorie de formation 2. Remplir les champs 3. Ajouter la formation Scénario alternatif A.1: Modifier formation 1. Choisir la formation à modifier. 2. Le système affiche les informations de la formation. 3. Modifier la formation. Scénario alternatif A.2: Supprimer formation 1. Choisir la formation à supprimer. 2. Supprimer la formation. Scénario alternatif A.3: Consulter formation 1. Le système affiche toutes les formations existant. Post-condition: formation ajoutée, formation modifiée, formation supprimée et formation affichée Tableau 3: Description du cas d'utilisation «Gérer les formations»
  • 30.
    Chapitre II :Conception de la solution Page 20 b. Raffinement de cas d'utilisation " Gérer les événements" Figure 10 : Raffinement de cas d'utilisation " Gérer les événements" c. Raffinement de cas d'utilisation " Gérer les inscriptions" Figure 11 : Raffinement de cas d'utilisation " Gérer les inscriptions"
  • 31.
    Chapitre II :Conception de la solution Page 21 Description textuelle du cas d'utilisation " gérer les inscriptions" Cas d'utilisation: Gérer les inscriptions Résumé: Ce Cas d’utilisation permet à l’administrateur d'accepter ou refuser les inscriptions Acteur: Administrateur Pré-condition s : Administrateur authentifié. Scénario nominal: Accepter inscription 1. Consulter les demandes d'inscriptions. 2. Accepter une demande d'inscription reçue. Scénario alternatif : Refuser inscription 1. Consulter les demandes d'inscriptions. 2. Refuser une demande d'inscriptions reçue. Tableau 4: Description du cas d'utilisation «Gérer les inscriptions» d. Raffinement de cas d'utilisation " Gérer les participations" Figure 12 : Raffinement de cas d'utilisation " Gérer les participations"
  • 32.
    Chapitre II :Conception de la solution Page 22 3. Raffinement de cas d’utilisation pour l’application mobile a. Raffinement de cas d'utilisation " Inscrire" Figure 13 : Raffinement de cas d'utilisation " Inscrire" Description textuelle du cas d'utilisation "Inscrire" Cas d'utilisation : Inscrire Résumé: Ce Cas d’utilisation permet à l’utilisateur d'envoyer une demande d'inscription depuis l'application mobile. Acteur : utilisateur Pré-condition : Interface d'inscription existe. Scénario nominal: 1. Le système affiche le formulaire d'inscription. 2. L'utilisateur rempli le formulaire en saisissant les informations. 3. L'utilisateur clique sur le bouton s'inscrire. 4. La demande d'inscription est envoyée à l’administrateur. Scénario alternatif : Erreurs détectées dans le remplissage du formulaire : 1. Le système réaffiche le formulaire de saisie en indiquant les erreurs détectées. 2. L'utilisateur corrige les erreurs. 3. Le cas d’utilisation reprend à l’action 3 du scénario nominal. Post-condition : demande d'inscription envoyée. Tableau 5: Description du cas d'utilisation «Inscrire»
  • 33.
    Chapitre II :Conception de la solution Page 23 b. Raffinement de cas d'utilisation " Consulter les catégories des formations" Figure 14 : Raffinement de cas d'utilisation " Consulter les catégories des formations" Description textuelle du cas d'utilisation " Consulter les catégories des formations" Cas d'utilisation : Consulter les catégories des formations Résumé: Ce cas d'utilisation permet à l’utilisateur de consulter les catégories des formations Acteur: Utilisateur Pré-condition: Interface de catégories des formations existe. Scénario nominal: 1. L'utilisateur clique sur la rubrique formation du menu. 2. Le système affiche les catégories des formations. 3. L'utilisateur consulte les catégories. Scénarios alternatifs: Erreurs détectées dans l'affichage des catégories de formation : 1. Le système réaffiche les catégories de formation. 2. Le cas d’utilisation reprend à l’action 3 du scénario nominal. Post-condition: Catégorie de formation consultée. Tableau 6: Description du cas d'utilisation «Consulter les catégories des formations»
  • 34.
    Chapitre II :Conception de la solution Page 24 c. Raffinement de cas d'utilisation " Consulter les types des formations" Figure 15 : Raffinement de cas d'utilisation " Consulter les types des formations" d. Raffinement de cas d'utilisation " Consulter les actualités des événements" Figure 16 : Raffinement de cas d'utilisation " Consulter les actualités des événements"
  • 35.
    Chapitre II :Conception de la solution Page 25 e. Raffinement de cas d'utilisation " Consulter les détails des formations" Figure 17 : Raffinement de cas d'utilisation " Consulter les détails des formations" Description textuelle du cas d'utilisation " Consulter les détails des formations" Cas d'utilisation : Consulter les détails des formations Résumé: Ce cas d'utilisation permet à l’utilisateur de consulter les détails des formations Acteur: Utilisateur inscrit Pré-condition: Interface de détails des formations existe. Scénario nominal: 1. L'utilisateur clique sur la rubrique formation du menu. 2. Le système affiche les catégories de formation. 3. L'utilisateur clique sur une catégorie de formation. 4. Le système affiche les types de formations. 5. L'utilisateur clique sur voir les détails. 6. La page des détails des formations est affichée. Post-condition: détails de formation consultée. Tableau 7: Description du cas d'utilisation «Consulter les détails des formations»
  • 36.
    Chapitre II :Conception de la solution Page 26 f. Raffinement de cas d'utilisation "Contacter l'administrateur" Figure 18 : Raffinement de cas d'utilisation " Contacter l'administrateur " Description textuelle du cas d'utilisation " Contacter l'administrateur" Cas d'utilisation 1 : Contacter l'administrateur Résumé: Ce cas d’utilisation permet à l’utilisateur de contacter l'administrateur par l'envoi d'un message Acteur : utilisateur Pré-condition : Utilisateur authentifié. Scénario nominal: 1. L'utilisateur clique sur la rubrique contact du menu. 2. Le système affiche le formulaire de contact. 3. L'utilisateur rempli les champs du contact. 4. L'utilisateur clique sur "envoyer". 5. Message envoyé à l’administrateur. Scénario alternatif: Erreurs détectées dans l'envoi du message: 1. Le système réaffiche le formulaire de saisie en indiquant les erreurs détectées. 2. L'utilisateur corrige les erreurs. 3. Le cas d’utilisation reprend à l’action 4 du scénario nominal. Post condition : message envoyé. Tableau 8: Description du cas d'utilisation «Contacter l'administrateur»
  • 37.
    Chapitre II :Conception de la solution Page 27 g. Raffinement de cas d'utilisation " Participer à une formation" Figure 19 : Raffinement du cas d'utilisation " Participer à une formation" Description textuelle du cas d'utilisation " Participer à une formation" Cas d'utilisation 1 : Participer à une formation Résumé: Ce cas d’utilisation permet à l’utilisateur de participer à une formation choisis. Acteur : utilisateur inscrit Pré-condition : Utilisateur authentifié. Scénario nominal 1. L'utilisateur clique sur la rubrique formation du menu. 2 Le système affiche les catégories de formation. 3. L'utilisateur clique sur une catégorie de formation. 4. Le système affiche les types de formations. 5. L'utilisateur clique sur voir les détails. 6. La page des détails des formations est affichée. 7. L'utilisateur clique sur participer à cette formation. 8. Demande de participation envoyé à l’administrateur. Post condition : demande envoyée. Tableau 9: Description du cas d'utilisation «Participer à une formation»
  • 38.
    Chapitre II :Conception de la solution Page 28 IV. Diagrammes de séquences L’objectif du diagramme de séquence est de représenter les interactions entre objets en indiquant la chronologie des échanges. Cette représentation peut se réaliser par cas d’utilisation en considérant les différents scénarios associés [1]. 1. Diagramme de séquence de "ajouter formation" Figure 20: diagramme de séquence de "ajouter formation"
  • 39.
    Chapitre II :Conception de la solution Page 29 2. Diagramme de séquence de "modifier formation" Figure 21: diagramme de séquence de "modifier formation"
  • 40.
    Chapitre II :Conception de la solution Page 30 3. Diagramme de séquence de "Supprimer formation" Figure 22: diagramme de séquence de "Supprimer formation"
  • 41.
    Chapitre II :Conception de la solution Page 31 4. Diagramme de séquence "Gérer participation" Figure 23: diagramme de séquence de "Gérer participation"
  • 42.
    Chapitre II :Conception de la solution Page 32 5. Diagramme de séquence "Consulter détails des formations" Figure 24: diagramme de séquence de "Consulter détails des formations"
  • 43.
    Chapitre II :Conception de la solution Page 33 V. Diagramme de classe Le diagramme de classe constitue l’un des pivots essentiels de la modélisation avec UML. En effet, ce diagramme permet de donner la représentation statique du système à développer. Cette représentation est centrée sur les concepts de classe et d’association. Chaque classe se décrit par les données et les traitements dont elle est responsable pour elle-même et vis-à-vis des autres classes. Les traitements sont matérialisés par des opérations. Le détail des traitements n’est pas représenté directement dans le diagramme de classe ; seul l’algorithme général et le pseudo-code correspondant peuvent être associés à la modélisation [1].
  • 44.
    Chapitre II :Conception de la solution Page 34 Figure 25 : Diagramme de classe
  • 45.
    Chapitre II :Conception de la solution Page 35 VI. Transformation du diagramme de classe en modèle relationnel 1. Les règles de transformation – Règle1: présence de la cardinalité (?..1) d’un côté de l’association o Chaque classe se transforme en une table o Chaque attribut de classe se transforme en un champ de table o L’identifiant de la classe qui est associée à la cardinalité (?..1) devient la clé étrangère de l’autre classe. – Règle2: présence de (?..N) des deux côtés de l’association o Chaque classe se transforme en une table o Chaque attribut de classe se transforme en un champ de table o L’association se transforme en une table. Cette table a comme champs l’identifiant de chacune des deux classes, plus d’éventuels autres attributs. – Règle3: présence d’une généralisation o Méthode 1 :  Créer une table avec tous les attributs des classes  Ajouter un attribut pour distinguer les types des objets o Méthode 2 : Créer une table pour chaque sous type, chaque table se compose des attributs génériques et d’attributs spécifiques 2. Modèle relationnel En appliquant les règles de transformation du diagramme de classe en modèle relationnel on obtient le résultat suivant : Administrateur (idU,mot_de_passe,adresse_mail,nom_u) Utilisateur_inscrit ( idU, mot_de_passe,adresse_mail,nom,prenom,tel,#idSt) Statut (idSt,nom) Diplôme (idD,nom) Posséder (idD,idU) Specialité (idS,nom) Evenenemt (idA,prix,detail,date,titre,lieu,#idS) Catégorie (idC,nom) Type (idT,nom,#idC)
  • 46.
    Chapitre II :Conception de la solution Page 36 Formation (idA,prix,detail,date,durée,intervenant,nb_place,#idC) Participation (idU,idA,validation,nb_place_max) Conclusion Dans ce chapitre, nous avons étudié la conception de cette application. A ce propos, nous avons adopté la méthode de conception UML pour l’élaboration des diagrammes de cas d’utilisation, de classe et de séquence. Dans ce qui suit, nous allons présenter la description des différentes interfaces de l’application ainsi que les outils et les langages utilisés.
  • 47.
  • 48.
    Chapitre III :Implémentation et Réalisation Page 38 Introduction Ce chapitre représente le dernier volet de ce rapport, il sera consacré à l’implémentation de notre système. Nous commençons par la présentation des ressources matérielles et logicielles utilisées. Nous passons ensuite à présenter des captures d’écran dans le but de mettre en évidence l’aspect ergonomique et fonctionnel des interfaces développées. I. Environnement de Travail 1. Environnement matériel Pour développer l’application, nous avons utilisé comme environnement matériel un ordinateur portable et un téléphone portable qui possèdent les caractéristiques suivant : Marque ASUS Processeur Intel Core i5 1.80 GHz Mémoire 6 GO Disque Dur 4 GO Système d'exploitation Windows 7 64 bits Tableau 10 : Environnement matériel 1 Marque Samsung Galaxy grand prime plus Processeur 1400 MHz, Quad-core, Cortex-A53 Mémoire 1.5 GO Disque Dur 8 GO Système d'exploitation Android 6.0 Tableau 11 : Environnement matériel 1 2. Environnement logiciel a. Application Mobile – Android Studio Android studio est un est un environnement de développement pour développer des applications Android. Il est basé sur IntelliJ IDEA, mis gratuitement à la
  • 49.
    Chapitre III :Implémentation et Réalisation Page 39 disposition des développeurs Android accompagné de sa documentation complète. Il est créé par Google pour remplacer l’ancien IDE eclipse. b. Application web – Sublime Text Sublime Text est un éditeur de texte générique codé en C++ et Python, disponible sur Windows, Mac et Linux. Le logiciel a été conçu tout d'abord comme une extension pour Vim, riche en fonctionnalités. Sublime Text intègre la plupart des fonctionnalités de base d'un éditeur de texte, dont la coloration syntaxique personnalisable, l’auto complétion, un système de plugins… L'éditeur propose cependant des fonctions plus avancées. – XAMPP XAMPP est une distribution Apache entièrement gratuite et facile à installer contenant MySQL, PHP et Perl. Le paquetage open source XAMPP a été mis au point pour être incroyablement facile à installer et à utiliser [E4]. – MySql MySQL est un système de gestion de base de données relationnelle (SGBDR). Il est distribué sous une double licence GPL et propriétaire. Il fait partie des logiciels de gestion de base de données les plus utilisés au monde, autant par le grand public (applications web principalement) que par des professionnels, en concurrence avec Oracle et Microsoft SQL Server.
  • 50.
    Chapitre III :Implémentation et Réalisation Page 40 3. Langage de programmation et technologies utilisés a. JAVA Java est un langage de programmation informatique orientée Objet. La particularité et l'objectif central de Java est que les logiciels écrits dans ce langage doivent être très facilement portables sur plusieurs systèmes. b. Xml XML L'Extensible Markup Language (XML, « langage de balisage extensible » en français) est un métalangage informatique de balisage générique qui dérive du SGML. c. JSON JSON ou JavaScript Object Notation, est un format de données textuelles dérivé de la notation des objets du langage JavaScript. d. PHP PHP: Hypertext Preprocessor, plus connu sous son sigle PHP (acronyme récursif), est un langage de programmation libre, principalement utilisé pour produire des pages Web dynamiques via un serveur HTTP, mais pouvant également fonctionner comme n'importe quel langage interprété de façon locale. PHP est un langage impératif orienté objet. e. HTML 5 HTML L’HyperText Markup Language, généralement abrégé HTML, est le format de données conçu pour représenter les pages web. C’est un langage de balisage permettant d’écrire de l’hypertexte, d’où son nom.
  • 51.
    Chapitre III :Implémentation et Réalisation Page 41 f. JavaScript JavaScript est un langage de programmation de scripts principalement employé dans les pages web interactives mais aussi pour les serveurs. II. Description des interfaces réalisées Cette section comporte des captures d’écran de quelques interfaces de l’application réalisée accompagnée par une brève description. 1. Application mobile a. Icone principale de l'application Figure 26 : Icone principale de l'application La figure représente les différents types des icônes de l’application (hdpi, mdpi, xhdpi,xxhdpi, xxxhdpi).
  • 52.
    Chapitre III :Implémentation et Réalisation Page 42 b. Interface de démarrage de l'application Figure 27 : page de démarrage Lorsque l'utilisateur démarre l'application "escalier Consulting", elle affiche cette page pendant 3 secondes puis elle le redirige vers la page d'accueil.
  • 53.
    Chapitre III :Implémentation et Réalisation Page 43 c. Menu de l'application Figure 28 : Menu de l'application Cette interface montre le menu de l'application. d. Interface Qui sommes nous Figure 29 : Interface qui somme nous Dans cette interface, on précise c'est quoi l'escalier consulting.
  • 54.
    Chapitre III :Implémentation et Réalisation Page 44 e. Interface d'accueil Figure 30 : interface d'accueil Dans cette page on trouve un « slide » des photos réels du bureau de formation, on trouve quelques activités du bureau et en bas il ya des liens des réseaux sociaux de l'escalier consulting.
  • 55.
    Chapitre III :Implémentation et Réalisation Page 45 f. Interface de formation Figure 31 : Interface de formation Cette interface montre les catégories et les types de formation existants dans le bureau de formation "escalier consulting", on trouve juste une phrase qui définit cette catégorie de formation. Pour voir les types des formations, on clique sur voir tous.
  • 56.
    Chapitre III :Implémentation et Réalisation Page 46 g. Interface de types des formations Figure 32 : Interface des types des formations Cette interface montre les types de formations existants dans chaque catégorie. Chaque utilisateur peut voir cette page mais pour voir plus de détails il doit cliquer sur voir plus , pour être rediriger vers la page de connexion (seul un utilisateur inscrit peut voir les détails).
  • 57.
    Chapitre III :Implémentation et Réalisation Page 47 h. Interface de connexion Figure 33: Interface de connexion L’interface d’authentification est l’une des interfaces les plus importantes dans l’application mobile, car l’utilisateur qui peut voir les détails des formations et participer à une formation doit être enregistré dans notre système. A travers cette interface l’utilisateur donne son email et son mot de passe. Si cette combinaison correspond aux informations qui existent dans la base de données, l’application le redirige vers l’interface de détails de formation sinon un message d’erreur apparait. Lorsque l’utilisateur n’est pas identifié, il clique sur inscrivez vous ici, il sera rediriger vers la page d’inscription.
  • 58.
    Chapitre III :Implémentation et Réalisation Page 48 i. Interface d'inscription Figure 34: Interface d'inscription Pour qu'il puisse voir les détails des formations, l'utilisateur doit être inscrit dans l'application. Cette page lui permet de s’inscrire en saisissant son nom, son prénom, son CIN, son statut, son adresse mail et un mot de passe. Chaque inscription doit sera acceptée ou refusée par l'administrateur.
  • 59.
    Chapitre III :Implémentation et Réalisation Page 49 j. Interface de détails des formations Figure 35 : Interface de détails des formations Cette interface montre à l’utilisateur inscrit les détails des formations tels que le prix, la date ... . Puis lorsque l'utilisateur veut participer à une formation il clique sur participer dans cette formation, l'application lui affiche la page de participation.
  • 60.
    Chapitre III :Implémentation et Réalisation Page 50 k. Interface de participation Figure 36: Interface de participation Dans la page de participation, l'utilisateur doit préciser sa spécialité et son diplôme pour que l'administrateur puisse savoir qu'il a le droit de participer à cette formation ou non en vérifiant la compatibilité avec le domaine de formation et sa spécialité.
  • 61.
    Chapitre III :Implémentation et Réalisation Page 51 l. Interface évènement Figure 37: Interface d'évènement Dans cette interface on trouve les évènements réalisés par l'escalier consulting.
  • 62.
    Chapitre III :Implémentation et Réalisation Page 52 m. Interface de contact Figure 38 : Interface de contact Chaque utilisateur de l'application peut contacter l'administrateur par l'envoi d'un message. 1. Application web a. Interface d'authentification Figure 39 : Interface d'authentification
  • 63.
    Chapitre III :Implémentation et Réalisation Page 53 L’accès à l’application web est protégé par un système d’authentification. L’administrateur doit saisir son login et son mot de passe de passe affin d’y accéder. b. Interface d'accueil Figure 40 : page d'accueil Dans cette interface l’administrateur peur d’accéder aux plusieurs fonctionnalités de l’application – Lien vers la page d’accueil – Formations – Événements – Diplôme – Spécialité – Types formation – Inscription – Participation – Fermeture la session de l’administrateur et retour vers la page d’authentification.
  • 64.
    Chapitre III :Implémentation et Réalisation Page 54 c. Interface ajout événement Figure 41: Interface ajout événement Cette interface représente l’étape de l’ajoute des événements par l’administrateur qui contient titre, détails, date, heure, prix et lieu. d. Interface ajout type Figure 42 : Interface ajout type
  • 65.
    Chapitre III :Implémentation et Réalisation Page 55 Cette interface représente l’étape de l’ajoute des types de formations par l’administrateur qui doit choisir la catégorie dont ce type lui est associé puis il saisie le type. Conclusion Dans ce chapitre on a mis l’accent sur la description des caractéristiques de l’environnement du travail et décrit les plateformes matérielles et logiciel sur lesquelles nous avons construit notre application d’une part, d’autre part par la représentation des différents interfaces développées tout au long de l’application.
  • 66.
    Conclusion générale Page 56 ConclusionGénérale Au bout de notre cursus en licence informatique, nous avons été chargés de réaliser un projet de fin d’études. Notre travail s'est basé sur le développement d'un programme sur les Technologies mobiles (Smartphone). Ceci nous a amené à découvrir une nouvelle plateforme de développement et à enrichir notre savoir et notre expérience. Ce projet se dirige dans le cadre de notre licence appliquée en technologies de l'informatique au sein de l’Institut Supérieur d’Études Technologique de Mahdia pour le compte de l'escalier consulting. Au cours de la phase de conception et de réalisation de notre application, nous avons élaboré une étude préalable contenant une analyse et une critique du site de la société escalier Consulting » afin de préciser le choix et but principal de la future application. Cette phase a constitué le point de départ pour l’étape de spécification des besoins. Une fois nos objectifs sont fixés nous avons enchaîné avec la conception afin de mener à bien notre projet. Nous avons procédé à la phase de réalisation au cours de laquelle nous nous sommes familiarisés avec plusieurs langages de programmation dont java, PHP, HTML5... A la fin de ce projet, nous citons que quelques fonctions n'ont pas été réalisé tels que localisation de l'escalier consulting et l'itinéraire avec l'intégration du Google Map et le reçu des notifications lorsqu'il ya des nouveaux événements que je vais les continuer bientôt. Pour conclure, notre travail peut être sujet à des extensions. En effet, nous envisageons d’ajouter une application «Escalier Consulting» sur Play store dans notre travail et la possibilité de développer sous d’autres plateformes.
  • 67.
    Bibliographie Bibliographie [E1] escalierconsulting.com [E2] https://openclassrooms.com/courses/debutez-l-analyse-logicielle-avec-uml/uml-c-est-quoi [E3]https://www.next-decision.fr/editeurs/autres/sap-power-amc [E4] https://www.apachefriends.org/fr/index.html [1] UML2 Analyse et conception de Joseph Gabay et David Gabay
  • 68.
    Résumé Ce travail s’inscritdans le cadre de l’accomplissement de notre stage de fin d'études à l'institut supérieur des études technologiques de Mahdia. Le stage a eu lieu dans le bureau de formation l'escalier consulting ayant comme objectif la création d’une application mobile que nous avons nommée “L'escalier Consulting”. Nous avons commencé par une analyse des solutions existantes, suivie d’une conception de la solution envisagée. Pour l’implémentation, nous avons utilisé l’environnement de développement intégré Android Studio qui nous a permis d’élaborer des interfaces ergonomiques et faciles à utilisés. Mot clé: Formation , Android , PHP , MYSQL , UML, Web Abstract This work is part of the completion of our internship at the Higher Institute of Technological Studies Mahdia. The internship took place in the training office stair consulting with the objective of creating a mobile application that we named "L'escalier Consulting". We started with an analysis of existing solutions, followed by a design of the proposed solution. For the implementation, we used the Android Studio integrated development environment that allowed us to develop ergonomic and easy-to-use interfaces. Key words : training, Android , PHP, MYSQL, UML , Web. , ‫ملخص‬ ‫تطب‬ ‫تطوير‬ ‫على‬ ‫عملنا‬ ‫حيث‬ ‫الدروس‬ ‫ختم‬ ‫تربص‬ ‫خالل‬ ‫به‬ ‫قمنا‬ ‫الذي‬ ‫التقرير‬ ‫هذا‬ ‫يقدم‬‫يقة‬‫ه‬‫اتف‬ ‫خدمات‬ ‫تحسين‬ ‫إلى‬ ‫تهدف‬ ‫التي‬ ‫و‬ ‫أندرويد‬ ‫ذكي‬ ‫جوال‬‫التدريب‬ ‫مكتب‬‫كونسيتين‬ ‫"إسكالي‬"‫غ‬. ‫حاليا‬ ‫الموجودة‬ ‫الحلول‬ ‫تحليل‬ ‫و‬ ‫بدراسة‬ ‫أوال‬ ‫بدأنا‬,‫د‬ ‫هندسي‬ ‫تصور‬ ‫بوضع‬ ‫قمنا‬ ‫ثم‬‫قيق‬‫و‬‫مفصل‬ ‫فقد‬ ‫التطوير‬ ‫يخص‬ ‫ما‬ ‫في‬ ‫أما‬ ‫تطويره‬ ‫المراد‬ ‫للحل‬‫استعملنا‬‫المدم‬ ‫التطوير‬ ‫منظومة‬‫ان‬ ‫جة‬‫درويد‬ ‫سهلة‬ ‫و‬ ‫جاذبة‬ ‫رقمية‬ ‫واجهة‬ ‫خلق‬ ‫إمكانية‬ ‫لنا‬ ‫أتاح‬ ‫بدوره‬ ‫الذي‬ ‫و‬ ‫ستديو‬‫االستعمال‬. ‫مفاتيح‬ ‫كلمات‬.‫,واب‬ ‫,أندرويد‬ ‫تدريب‬ :