PRESENTATION
0                     Semaine Scientifique du CPWF – VOLTA 03 – 05 Juillet 2012




                                               MODELISATION
                                               D’ACCOMPAGNE
                                                  MENT AU
                                               BURKINA FASO


    04 JUILLET 2012              ZOUNGRANA Pierre, Ingénieur Hydrologue au
                                     Secrétariat Permanent du PAGIRE
PLAN DE PRESENTATION


1.   INTRODUCTION

2.   OBJECTIFS

3.   DEMARCHE METHODOLOGIQUE

4.   LES PREMIERS RESULTATS

5.   CONCLUSION
1. INTRODUCTION
3




     LA MODELISATION D’ACCOMPAGNEMENT EST UNE
     REPRESENTATION SCHEMATIQUE DES ACTIONS ET DES
     INITIATIVES DES ACTEURS SUR LEUR MILIEU, SUR LES
     RESSOURCES NATURELLES AVEC MISE EN EVIDENCE
     DES CONSEQUENCES VOIRE DES IMPACTS.
     IL S’AGIT PAR DES DEMARCHES PARTICIPATIVES DE
     MONTRER AUX USAGERS LES CONSEQUENCES DES
     ACTIONS ET INITIATIVES SUR LES RESSOURCES
     NATURELLES AFIN DE METTRE EN EVIDENCE LES
     BONNES ET MAUVAISES PRATIQUES ET LEUR
     PERMETTRE D’ADOPTER DE BONNES ATTITUDES EN
     TERME DE BONNE GESTION DES RESSOURCES EN EAU.
2. OBJECTIFS
4




      Le CPWF V4 vise à travers la modélisation
      d’accompagnement, à appuyer les politiques et
      initiatives de la Gestion Intégrée des Ressources en Eau
      (GIRE) au Burkina Faso par une analyse participative
      des processus et hypothèses qui sous–tendent
      l’élaboration et la mise en place des politiques
      publiques dans le secteur de l’eau à des échelles
      multiples. Le projet vise spécifiquement à favoriser les
      interactions entre différents niveaux de prise de
      décision pour la réalisation de la GIRE à l’échelle du
      sous – bassin versant par le biais d’une approche de
      modélisation participative qui mette à contribution les
      acteurs dans l’espace de gestion de la ressource.
3. DEMARCHE METHODOLOGIQUE 
5




     L’axe de travail du projet V4 s’appui sur un principe
     important de la GIRE qui est le principe de la
     participation. Pour ce faire la méthodologie est basée
     sur les partenariats étroits entre les chercheurs et les
     acteurs du secteur. Le projet met à contribution un
     modèle de représentations des perceptions des actions
     et initiatives qui est un couplage d’un modèle
     biophysique (hydrologique et de simulation) et d’un
     modèle social construit à l’aide d’informations collectées
     et validées par des réunions de concertations avec les
     acteurs de différents niveaux : local ( usagers du sous
     bassin, services déconcentrés etc..) national (décideurs
     politiques).
3. DEMARCHE METHODOLOGIQUE
6




         LA DEMARCHE METHODOLOGIQUE A SUIVI LES
         ETAPES SUIVANTES:
         - REUNION DE CADRAGE
         MISSION DE CONCERTATION POUR LE CHOIX DU SITE
         PILOTE
         - MISSION DE CONCERTATION ET DE DIAGNOSTIC
         AVEC LES ACTEURS SUR LE TERRAIN
         - ATELIERS DE CONCERTATION
    1.     - ATELIER DES « ECLAIREURS »
    2.     - ATELIER DES ACTEURS (NIVEAU LOCAL)
    3.     - ATELIER DES ACTEURS ( NIVEAU NATIONAL)
4. LES PREMIERS RESULTATS
7




     A ce jour, le projet a mené diverses actions au Burkina
     Faso dont des missions et des réunions de concertations
     et des ateliers de travail avec les acteurs de la GIRE à
     tous les niveaux (niveau central, niveau bassin, niveau
     régional/provincial et local).
        4.1. Mission terrain pour diagnostic
     Des missions de concertation sur le terrain avec les
     acteurs qui ont permis au projet d’avoir un
     diagnostic des problématiques et enjeux liés aux
     ressources en eau dans l’espace de gestion du CLE
     Bougouriba 7
4. PREMIERS RESULTATS
8




       4.2. ATELIER DES ECLAIREURS
     Un groupe d’acteurs que nous avons désigné
     « éclaireurs » (anciens animateurs de projets,
     société civile, administration, les partenaires
     techniques et financiers de la GIRE) en raison des
     rôles qu’ils ont pu jouer dans le processus GIRE au
     Burkina Faso ont été réuni en un atelier de 3 jours.
     Cet atelier a permis de faire une ébauche de ce
     qui pouvait être un plan d’action du Projet pour les
     3 ans.
9
4. PREMIERS RESULTATS
10




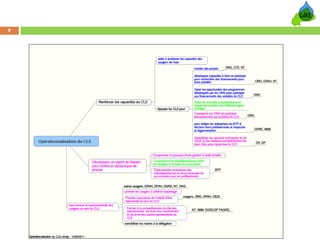
      4.3. ATELIER DES ACTEURS LOCAUX (multi –échelle)
      En raison de caractère participatif de notre démarche, les
      acteurs des différents niveaux ont été réuni et devaient
      répondre à 5 questions :
      Quels sont les rôles du CLE ? à quoi un CLE peut-il servir ?
      Quels sont les enjeux dont le CLE pourrait se saisir ?
      Quelles sont les actions que le CLE peut mener ?
      Sur quels acteurs le CLE peut-il s’appuyer pour mener à bien
      ses ces rôles et actions ?
      De quelles responsabilités le CLE devrait être dotées pour
      mener à bien ses actions ?
4. PREMIERS RESULTATS
11




        4.3.1. Atelier des acteurs (niveau local)
     A Diébougou, trois échelles d’acteurs ont été
     réuni pour l’exercice et les résultats sont
     consignés dans les tableaux suivants:
12
4. PREMIERS RESULTATS
13




          4.3.2. Atelier des acteurs (niveau national)
      A Ouagadougou le 20 juin dernier, un atelier
      des acteurs de la GIRE du niveau national a
      réuni une vingtaine d’acteurs. Le dépouillement
      des réponses est en cours et au terme de ce
      dépouillement on pourrait voir la perception
      de cette échelle d’acteurs sur les cinq questions
      posées
5. CONCLUSION
14




      La première phase de concertation avec les acteurs de
      différentes échelles du CLE de la Bougouriba 7 vient d’être
      bouclée avec l’atelier des acteurs du niveau national. Le
      dépouillement des réponses données aux questions montrent
      que dans l’ensemble les réponses se recoupent, cependant
      l’importance accordée aux réponses variait d’une catégorie
      d’acteur à une autre.
      La prochaine étape consistera à échantillonner des acteurs
      des différents niveaux pour travailler sur les réponses ayant
      obtenu un score élevé afin de ressortir des rôles, des enjeux
      et des responsabilités dévolus au CLE de la Bougouriba 7
      pour mettre en œuvre ses actions en vue à terme d’aider le
      CLE à élaborer un plan de gestion de la Bougouriba 7
15

MODELISATION D’ACCOMPAGNEMENT AU BURKINA FASO

  • 1.
    PRESENTATION 0 Semaine Scientifique du CPWF – VOLTA 03 – 05 Juillet 2012 MODELISATION D’ACCOMPAGNE MENT AU BURKINA FASO 04 JUILLET 2012 ZOUNGRANA Pierre, Ingénieur Hydrologue au Secrétariat Permanent du PAGIRE
  • 2.
    PLAN DE PRESENTATION 1. INTRODUCTION 2. OBJECTIFS 3. DEMARCHE METHODOLOGIQUE 4. LES PREMIERS RESULTATS 5. CONCLUSION
  • 3.
    1. INTRODUCTION 3 LA MODELISATION D’ACCOMPAGNEMENT EST UNE REPRESENTATION SCHEMATIQUE DES ACTIONS ET DES INITIATIVES DES ACTEURS SUR LEUR MILIEU, SUR LES RESSOURCES NATURELLES AVEC MISE EN EVIDENCE DES CONSEQUENCES VOIRE DES IMPACTS. IL S’AGIT PAR DES DEMARCHES PARTICIPATIVES DE MONTRER AUX USAGERS LES CONSEQUENCES DES ACTIONS ET INITIATIVES SUR LES RESSOURCES NATURELLES AFIN DE METTRE EN EVIDENCE LES BONNES ET MAUVAISES PRATIQUES ET LEUR PERMETTRE D’ADOPTER DE BONNES ATTITUDES EN TERME DE BONNE GESTION DES RESSOURCES EN EAU.
  • 4.
    2. OBJECTIFS 4 Le CPWF V4 vise à travers la modélisation d’accompagnement, à appuyer les politiques et initiatives de la Gestion Intégrée des Ressources en Eau (GIRE) au Burkina Faso par une analyse participative des processus et hypothèses qui sous–tendent l’élaboration et la mise en place des politiques publiques dans le secteur de l’eau à des échelles multiples. Le projet vise spécifiquement à favoriser les interactions entre différents niveaux de prise de décision pour la réalisation de la GIRE à l’échelle du sous – bassin versant par le biais d’une approche de modélisation participative qui mette à contribution les acteurs dans l’espace de gestion de la ressource.
  • 5.
    3. DEMARCHE METHODOLOGIQUE  5 L’axe de travail du projet V4 s’appui sur un principe important de la GIRE qui est le principe de la participation. Pour ce faire la méthodologie est basée sur les partenariats étroits entre les chercheurs et les acteurs du secteur. Le projet met à contribution un modèle de représentations des perceptions des actions et initiatives qui est un couplage d’un modèle biophysique (hydrologique et de simulation) et d’un modèle social construit à l’aide d’informations collectées et validées par des réunions de concertations avec les acteurs de différents niveaux : local ( usagers du sous bassin, services déconcentrés etc..) national (décideurs politiques).
  • 6.
    3. DEMARCHE METHODOLOGIQUE 6 LA DEMARCHE METHODOLOGIQUE A SUIVI LES ETAPES SUIVANTES: - REUNION DE CADRAGE MISSION DE CONCERTATION POUR LE CHOIX DU SITE PILOTE - MISSION DE CONCERTATION ET DE DIAGNOSTIC AVEC LES ACTEURS SUR LE TERRAIN - ATELIERS DE CONCERTATION 1. - ATELIER DES « ECLAIREURS » 2. - ATELIER DES ACTEURS (NIVEAU LOCAL) 3. - ATELIER DES ACTEURS ( NIVEAU NATIONAL)
  • 7.
    4. LES PREMIERS RESULTATS 7 A ce jour, le projet a mené diverses actions au Burkina Faso dont des missions et des réunions de concertations et des ateliers de travail avec les acteurs de la GIRE à tous les niveaux (niveau central, niveau bassin, niveau régional/provincial et local). 4.1. Mission terrain pour diagnostic Des missions de concertation sur le terrain avec les acteurs qui ont permis au projet d’avoir un diagnostic des problématiques et enjeux liés aux ressources en eau dans l’espace de gestion du CLE Bougouriba 7
  • 8.
    4. PREMIERS RESULTATS 8 4.2. ATELIER DES ECLAIREURS Un groupe d’acteurs que nous avons désigné « éclaireurs » (anciens animateurs de projets, société civile, administration, les partenaires techniques et financiers de la GIRE) en raison des rôles qu’ils ont pu jouer dans le processus GIRE au Burkina Faso ont été réuni en un atelier de 3 jours. Cet atelier a permis de faire une ébauche de ce qui pouvait être un plan d’action du Projet pour les 3 ans.
  • 9.
  • 10.
    4. PREMIERS RESULTATS 10 4.3. ATELIER DES ACTEURS LOCAUX (multi –échelle) En raison de caractère participatif de notre démarche, les acteurs des différents niveaux ont été réuni et devaient répondre à 5 questions : Quels sont les rôles du CLE ? à quoi un CLE peut-il servir ? Quels sont les enjeux dont le CLE pourrait se saisir ? Quelles sont les actions que le CLE peut mener ? Sur quels acteurs le CLE peut-il s’appuyer pour mener à bien ses ces rôles et actions ? De quelles responsabilités le CLE devrait être dotées pour mener à bien ses actions ?
  • 11.
    4. PREMIERS RESULTATS 11 4.3.1. Atelier des acteurs (niveau local) A Diébougou, trois échelles d’acteurs ont été réuni pour l’exercice et les résultats sont consignés dans les tableaux suivants:
  • 12.
  • 13.
    4. PREMIERS RESULTATS 13 4.3.2. Atelier des acteurs (niveau national) A Ouagadougou le 20 juin dernier, un atelier des acteurs de la GIRE du niveau national a réuni une vingtaine d’acteurs. Le dépouillement des réponses est en cours et au terme de ce dépouillement on pourrait voir la perception de cette échelle d’acteurs sur les cinq questions posées
  • 14.
    5. CONCLUSION 14 La première phase de concertation avec les acteurs de différentes échelles du CLE de la Bougouriba 7 vient d’être bouclée avec l’atelier des acteurs du niveau national. Le dépouillement des réponses données aux questions montrent que dans l’ensemble les réponses se recoupent, cependant l’importance accordée aux réponses variait d’une catégorie d’acteur à une autre. La prochaine étape consistera à échantillonner des acteurs des différents niveaux pour travailler sur les réponses ayant obtenu un score élevé afin de ressortir des rôles, des enjeux et des responsabilités dévolus au CLE de la Bougouriba 7 pour mettre en œuvre ses actions en vue à terme d’aider le CLE à élaborer un plan de gestion de la Bougouriba 7
  • 15.