Actualités et projets de l’ABES
Jounées ABES 2010 / 26-27 mai 2010
Actualités du Sudoc
Actualités J.ABES 2010 – Pierre Maraval
Chronologie
CBS 4.2 Rechargement 
du Catalogue Sudoc public
Mai                                                         Juin                                          Juillet 
2010
En production
depuis le 10 mai
Nouvelle version du 
Catalogue Sudoc public
Export et mise à jour 
des notices pour 
WorldCat
Chargement 
des OCN
Sudoc professionnel
CBS 4.1 en production le 10 mai : nouveautés
 Bases externes : recherche fédérée
 SRU Update : protocole utilisé pour la mise à
jour du catalogue WorldCat
WinIBW
 Nouvelle version actuellement en test à l’ABES
 Demandes d’exemplarisation automatique :
 Ouverture du formulaire en ligne sur le site web
de l’ABES le 16 mars
03.03.20
Test de la nouvelle version 4.5 :
 Ajout de fonctionnalités au PEB (demande libre,
liste de fournisseurs)
 Optimisation du temps d’affichage des pages
 Interrogation via SRU (Search & Retrieve URL)
Mise en production prochainement
Sudoc public (1/3)
En parallèle, développements effectués par
l’ABES depuis février 2010 :
 Accès au texte intégral dès l’affichage court
 Navigation à facettes pour affiner la recherche
 Optimisation lien Google Books
 Saisie assistée pour le filtre par bibliothèques
par auto-complétion
 Flux RSS
 Indexation par les moteurs de recherche
Sudoc public (2/3)
 Lancement d’un projet en partenariat avec
l’UNPIdF pour la mise en place d’une version
mobile
Opac personnalisés :
 A la demande des établissements
 Dans le cadre de la mise en place des plans de
conservation partagés
Sudoc public (3/3)
Worldcat
Actualités J.ABES 2010 – Pierre Maraval
WorldCat
Fin décembre 2009 : export des notices
bibliographiques du Sudoc pour les
établissements ayant choisi d’adhérer à
WorldCat.
Février 2010 : export des notices bibliothèques
Option choisie :
 Lien notice WorldCat/notice Sudoc via l’ISBN/ISSN
WorldCat
 Demandes de modifications et d’améliorations
 Les affichages courts des noms des bibliothèques
affichés à l’issue d’une recherche conformes à
l’intitulé court Sudoc (OK)
 La géolocalisation pour que les établissements
français à l’étranger soient rattachés à leur région
géographique (OK)
 Meilleur affichage des adresses (sur plusieurs
lignes), visibilité du code postal, chargement
complet des liens vers les sites web des
établissements, supprimer toute référence à
«OCLC-LBS » pour« French Union Catalogue :
Sudoc»
WorldCat à venir
 Fourniture à l’ensemble des bibliothèques du
réseau ayant choisi d’intégrer WorldCat d’un
document récapitulatif des correspondances
RCR/Registry et des règles d’usage à respecter.
 Nouvelle mise à jour prévue fin juin début
juillet 2010
 Puis une mise à jour tous les 3 mois
 Jusqu’à la mise à jour quasi-instantanée via le
SRU-Update d’OCLC
Webstats
Actualités J.ABES 2010 – Pierre Maraval
Webstats (1/3)
18 janvier 2010 : mise en production du
nouveau Webstats
Améliorations apportées depuis janvier :
 Optimisation code source
 Corrections de bugs
 Amélioration de l’export et de la navigation
 Mise à jour de la version le 10 mai 2010
Webstats (2/3)
Développement de la version 2.0 à partir de
juillet (mise en production fin 2010)
 Statistiques par login
 Ajout de nouvelles données (stats par pays)
 Graphes d’évolution / d’état
 Info bulles
 Comparaisons entre ILN
 Statistiques à accès réservé pour les directeurs
2 sessions de formation à distance les 28 janvier
et 8 mars
Pour toute information complémentaire :
 Tutoriels disponibles sur le LMS de l’ABES :
http://moodle.abes.fr
 Aide en ligne & FAQ accessibles dans Webstats :
Webstats (3/3)
Numes et Signets-Universités
2 outils de mutualisation
à votre disposition
Actualités J.ABES 2010 – Christine Fleury
Nés en 2009 !!!
Numes Signets-Universités
 collaborations
 labellisation des signets
des CADIST
 complémentarités
 collaborations
 complémentarités
 Une brique indispensable dans le cadre des grands
chantiers de numérisation
 Un outil spécifique au service des bibliothèques de
l’enseignement supérieur et de la recherche
 Des données interconnectées et complémentaires
avec celles du site Patrimoine Numérique (ministère
de la Culture) et du portail européen Michaël
http://www.numes.fr
• Un outil de 
pilotage 
Identification des 
projets de 
numérisation            
(à venir, en cours, 
réalisés) • Un outil de 
recherche
Un réservoir 
d’informations 
bibliographiques 
Description des 
corpus 
numérisés
• Un outil de 
valorisation 
Point d’accès 
vers les 
corpus 
numérisés
 depuis septembre 2009
 30 établissements
contributeurs
 96 corpus décrits
 700 consultations/mois
(moyenne)
recherche
moissonnage du
Patrimoine Numérique
 données
moissonables en OAI
activités fonctionnalités
http://www.signets‐universites.fr/
Des débuts
prometteurs
Juin 2009
Prix i‐expo de 
la meilleure 
initiative 
en mai 2010
 57 établissements
contributeurs
 dont 7 CADIST
 2400 signets
d’avril 2009 à mai 2010
 850 nouveaux signets
 3500 visiteurs /mois
(en moyenne)
recherche (Exalead)
 vérification régulière
des URL
moissonnable en OAI
 abonnements RSS
 actualités
 intermède
activités fonctionnalités
Appel à contribution !!!
simplicité d’utilisation
 création autonome des compte utilisateurs
 pas de compétence technique particulière : de
simples formulaires à remplir
 gratuité
 valorisation
 mise en commun des données
Formation et Assistance
deux services en extension
Actualités J.ABES 2010 – Christine Fleury
Formation en présentiel 2009
Sudoc 7ème 
vague  : 34
Sudoc
coordinateurs
19Supeb : 12
formation 
initiale : 245
Star : 70
Calames : 24
404 agents formés
Sudoc 7ème 
vague : 17
Sudoc
coordinateurs : 
5
Supeb :2,5
formation 
initiale : 94,5
Star : 9 Calames : 4
132 journées de formation
novembre 2009 : mise en place d’une plate-
forme d’autoformation (Moodle) réservée aux
membres des réseaux ABES
 nécessite la création d’un compte dans Moodle
didacticiels et tutoriels en ligne
 utiliser les scripts WinIBW
 autoformation à la WebDewey
 autoformation à Webstats
Formation à distance
Enseignement à distance
 mise en œuvre de Webinaires (outil Webex) =
organisation de sessions d’enseignement à
distance : le formateur et un groupe sont en ligne
en simultané
 Thématiques abordés
 nouvelles versions des applications
 remise à niveau à destination des correspondants
 point d’information sur de nouvelles fonctionnalités
 …
L’assistance en 2009
 4 guichets = un par produit
 activité sur les guichets
+des centaines de mails … et d’échanges sur les
différentes listes de diffusion
2511
268
86
132
0 500 1000 1500 2000 2500 3000
Sudoc professionnel
Sudoc public
Calames public
Star
ABESsvp, les objectifs
 un guichet d’assistance unique pour l’ensemble des
membres des réseaux et utilisateurs des produits de
l’ABES
 la mise en œuvre d’une base de connaissances
 l’optimisation du circuit de l’assistance
 amélioration des workflows
 indicateurs statistiques
 la mise en œuvre d’une démarche qualité
ABESsvp, le projet …
Petit historique du projet Réalisation
 janvier- avril 2009 : étude
préalable effectuée par 6
élèves conservateurs de
l’enssib (groupe projet)
 octobre 2009 : finalisation
du cahier des charges par
l’équipe projet
 janvier 2010 : appel
d’offres obtenu par la
société Linagora
 socle technique : Drupal
 développements selon la
méthode Agile
 VABF : tests réalisés
avec la participation de 4
établissements
 Entrée en VSR : très
prochainement !!!
03.03.20
Un guichet unique
pour tous
…. des entrées
spécialisées pour
chacun
Contextualiser l’assistance
« Faire connaissance »
 élaboration progressive d’une
base de connaissances
comportant l’ensemble des
questions/réponses publiées
 des FAQ spécifiques par application
 navigation par domaines
 moteur de recherche
Mieux communiquer
 message d’alerte de l’ABES en direct pour informer les
utilisateurs en cas de problème
 formulaires conçus pour permettre + d’échanges
 demande de précisions, compléments d’information
 indice de satisfaction
Optimiser l’organisation de l’ assistance
meilleur acheminement des questions vers les
équipes compétentes (application / domaine)
meilleure visibilité de l’activité d’assistance
grâce à des indicateurs statistiques
mise en œuvre d’une charte qualité rédigée en
relation avec l’AURA
 engagement sur les délais
 distinction entre l’assistance aux professionnels et
au grand public
 personnalisation
 discrétion
 mesure en continu de votre indice de satisfaction
Améliorer la qualité
Refonte du site web
de l’ABES
Actualités J.ABES 2010 - Isabelle Mauger Perez
Le site web
actuel
Objectifs
Un site institutionnel qui présente l’ABES, ses
missions, ses produits, ses services
Un site professionnel qui s’adresse aux
membres des réseaux de l’ABES en leur
proposant des conseils, des outils, des
recommandations normatives, etc…..
Un site portail donnant accès aux quatre
catalogues : Sudoc, Calames, Numes, Signets
Principes et calendrier
Des informations en fonction du type de public
 Les professionnels de la documentation
 Les partenaires institutionnels
 Les entreprises
 Le grand public
Des entrées par produits
 Sudoc, Calames, Numes, Signets
Des informations par services
 Les formations, les groupements de commandes…
Calendrier : 1er trimestre 2011
Les projets API Sudoc
Actualités J.ABES 2010 - Isabelle Mauger Perez
De nouveaux services au-delà
des outils du Sudoc (1/2)
Volet 1 : l’exemplarisation automatique des
données du Sudoc
 Programme opérationnel
 Utilisation interne à l’ABES
Volet 2 : l’ouverture des autorités du Sudoc
 Une interface web en cours de finalisation
 Fonctionnalités
 Recherche
 Modification
 Création
 Utilisateurs : STAR, Calames, ORI-OAI et d’autres
De nouveaux services au-delà
des outils du Sudoc (2/2)
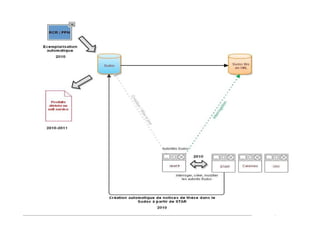
Volet 3 : le signalement automatique des thèses
de STAR (ouverture septembre 2010)
 données bibliographiques
 données d’exemplaires
 données d’autorité
Volet 4 : des exports à la demande en self-service
(ouverture en 2011)
 utilisateurs : les établissements du réseau Sudoc
 pour les produits standard uniquement (catalogue des
périodiques ou de publications en série)
03.03.20
Le portail des thèses
Actualités J.ABES 2010 - Isabelle Mauger Perez
Conduite de projet, partenariat,
accompagnement, calendrier
 Le Comité de définition et d’opération est l’instance
de validation du projet. Le CDO a tranché :
 le nom de domaine : www.theses.fr
 le périmètre du Portail
 Thèses de doctorat uniquement
 Habilitations à diriger les recherches.
 Partenariat : CCSD, ANRT, associations de docteurs
et chercheurs
 Collaboration avec l’Agence pour le Patrimoine
Immatériel de l’Etat (APIE)
 Version beta début 2011
Quelques chiffres autour de STAR
25 établissements en production
65 établissements en cours de bascule
13 nouveaux établissements en septembre 2010
Plus de 1 800 thèses archivées
 dont 1381 signalées dans DART-Europe
 dont 202 thèses envoyées à TEL
 et 171 hébergées par l’ABES
Le chantier du nouveau STAR (1/2)
 Amélioration des liens STAR – Sudoc grâce au
projet API Sudoc
 Les exports actuels sont regroupés dans un cycle
appelé « cycle dépôt légal »
 Ce qui change : possibilité d’utiliser un « cycle
mise à jour »
 nouvel envoi au Sudoc
 mise à jour de DART-Europe
 dépôt de nouvelles versions pour diffusion sur la
plateforme ABES
Le chantier du nouveau STAR (2/2)
Nouveaux formulaires de saisie
 Ergonomie
 Rapidité de chargement des pages
 Contrôles avant sauvegarde plus nombreux
Nouveau circuit et paramétrage possible
 Création du rôle Correspondant STAR
 4 rôles pour saisir les métadonnées TEF et déposer
les fichiers
 Le personnel de scolarité
 Le bibliothécaire
 Le gestionnaire des fichiers et des droits
 Le validateur
 Le correspondant STAR peut décider de fusionner ces
4 rôles en un rôle unique qui a la responsabilité de
toutes les métadonnées
Journée de
démonstration
pour tous les
correspondants
STAR
Mercredi
22
septembre
2010
Le chantier des sujets de thèses
Le Fichier central des thèses : transfert de
l’Université Paris 10 à l’ABES le 1er janvier
2010 sans interruption de service
Recense les thèses en cours en sciences
humaines et sociales
Un nouveau réseau
 115 établissements
 142 « correspondants sujets thèses »
Le Fichier central des thèses sera inclus dans
le Portail des thèses
Le chantier des publics du
portail des thèses
Enquête en ligne auprès des doctorants du
Fichier central des thèses : 145 réponses.
Enquête en ligne auprès des docteurs et
jeunes chercheurs : plus de 800 réponses
actuellement. Dépouillement en juin.
Enquête (avant l’été) auprès des établissements
pour :
 1. étudier les passerelles possibles entre leurs systèmes
d’information et le portail
 2. recenser les projets relatifs aux thèses
(rétronumérisation, thèses en ligne…)
Le chantier des données
Données Sudoc : regroupement des notices du
Sudoc traitant d’une même thèse (FRBR)
Données Fichier central des thèses : nettoyage
Extension du jeu de métadonnées TEF pour
rendre compte de toutes les thèses quel que soit
leur support ou leur statut légal
Conventions sur objectifs Sudoc-PS
Modernisation du PEB
ERMS partagé
Actualités J.ABES 2010 – Jean-Philippe Aynié
De nouvelles conventions sur
objectifs pour les CR du Sudoc-PS
 2009 : transfert de mission et Groupe du travail sur « l’avenir du
Sudoc-PS »
 2010-2011 : mise en œuvre de conventions sur objectifs
 Objectif : passer d’un dispositif caduque et complexe à un
dispositif simplifié reposant sur une logique de projets
 2 niveaux de contractualisation (national et régional/thématique)
 8 CR pilotes en 2010 ; négociations sur site ; détermination des
nouveaux critères de calcul
Modernisation du PEB
 Constat : baisse des demandes, archaïsme du fonctionnement,
multiplicité des dispositifs.
 Étude 6&10 (2006) ; Groupes de travail et journées d’études
AURA (2007-2009) ; Transfert de mission à l’ABES
 Reprise du dossier PEB par l’ABES, élargi à sa modernisation et
à la fourniture à distance de documents
 Janv.-déc. 2010 : réunions Groupe de travail PEB
 2011 : Mise en œuvre du scénario de modernisation choisi par
le GT PEB
Portage du projet Couperin d’ERMS partagé
 Depuis janvier 2010 : rédaction du dossier de consultation des entreprises.
 30 avril 2010 : lancement de la consultation
 Fin juillet ou sept. 2010 : notification du marché
 5 établissements pilotes sur 1 an : Université Lumière Lyon 2, Université
Paris Descartes, Université Bordeaux 1, INRIA, PRES de Toulouse
 Selon le bilan de l’expérience : passage à un projet de plus grande ampleur
pour un ERMS déployé dans tous les établissements volontaires et
intégrant le volet signalement
 Septembre 2010 : formalisation des besoins de l’ABES et du réseau Sudoc
 Étude de la faisabilité de l’adossement du Sudoc à une base de
connaissance et de l’alimentation automatique du Sudoc par cette base

Jabes 2010 - Session plénière "Actualités et projets de l’Abes"

  • 1.
    Actualités et projetsde l’ABES Jounées ABES 2010 / 26-27 mai 2010
  • 2.
    Actualités du Sudoc ActualitésJ.ABES 2010 – Pierre Maraval
  • 3.
  • 4.
    Sudoc professionnel CBS 4.1en production le 10 mai : nouveautés  Bases externes : recherche fédérée  SRU Update : protocole utilisé pour la mise à jour du catalogue WorldCat WinIBW  Nouvelle version actuellement en test à l’ABES  Demandes d’exemplarisation automatique :  Ouverture du formulaire en ligne sur le site web de l’ABES le 16 mars 03.03.20
  • 5.
    Test de lanouvelle version 4.5 :  Ajout de fonctionnalités au PEB (demande libre, liste de fournisseurs)  Optimisation du temps d’affichage des pages  Interrogation via SRU (Search & Retrieve URL) Mise en production prochainement Sudoc public (1/3)
  • 6.
    En parallèle, développementseffectués par l’ABES depuis février 2010 :  Accès au texte intégral dès l’affichage court  Navigation à facettes pour affiner la recherche  Optimisation lien Google Books  Saisie assistée pour le filtre par bibliothèques par auto-complétion  Flux RSS  Indexation par les moteurs de recherche Sudoc public (2/3)
  • 7.
     Lancement d’unprojet en partenariat avec l’UNPIdF pour la mise en place d’une version mobile Opac personnalisés :  A la demande des établissements  Dans le cadre de la mise en place des plans de conservation partagés Sudoc public (3/3)
  • 8.
  • 9.
    WorldCat Fin décembre 2009: export des notices bibliographiques du Sudoc pour les établissements ayant choisi d’adhérer à WorldCat. Février 2010 : export des notices bibliothèques Option choisie :  Lien notice WorldCat/notice Sudoc via l’ISBN/ISSN
  • 10.
    WorldCat  Demandes demodifications et d’améliorations  Les affichages courts des noms des bibliothèques affichés à l’issue d’une recherche conformes à l’intitulé court Sudoc (OK)  La géolocalisation pour que les établissements français à l’étranger soient rattachés à leur région géographique (OK)  Meilleur affichage des adresses (sur plusieurs lignes), visibilité du code postal, chargement complet des liens vers les sites web des établissements, supprimer toute référence à «OCLC-LBS » pour« French Union Catalogue : Sudoc»
  • 11.
    WorldCat à venir Fourniture à l’ensemble des bibliothèques du réseau ayant choisi d’intégrer WorldCat d’un document récapitulatif des correspondances RCR/Registry et des règles d’usage à respecter.  Nouvelle mise à jour prévue fin juin début juillet 2010  Puis une mise à jour tous les 3 mois  Jusqu’à la mise à jour quasi-instantanée via le SRU-Update d’OCLC
  • 12.
  • 13.
    Webstats (1/3) 18 janvier2010 : mise en production du nouveau Webstats Améliorations apportées depuis janvier :  Optimisation code source  Corrections de bugs  Amélioration de l’export et de la navigation  Mise à jour de la version le 10 mai 2010
  • 14.
    Webstats (2/3) Développement dela version 2.0 à partir de juillet (mise en production fin 2010)  Statistiques par login  Ajout de nouvelles données (stats par pays)  Graphes d’évolution / d’état  Info bulles  Comparaisons entre ILN  Statistiques à accès réservé pour les directeurs
  • 15.
    2 sessions deformation à distance les 28 janvier et 8 mars Pour toute information complémentaire :  Tutoriels disponibles sur le LMS de l’ABES : http://moodle.abes.fr  Aide en ligne & FAQ accessibles dans Webstats : Webstats (3/3)
  • 16.
    Numes et Signets-Universités 2outils de mutualisation à votre disposition Actualités J.ABES 2010 – Christine Fleury
  • 17.
    Nés en 2009!!! Numes Signets-Universités  collaborations  labellisation des signets des CADIST  complémentarités  collaborations  complémentarités
  • 18.
     Une briqueindispensable dans le cadre des grands chantiers de numérisation  Un outil spécifique au service des bibliothèques de l’enseignement supérieur et de la recherche  Des données interconnectées et complémentaires avec celles du site Patrimoine Numérique (ministère de la Culture) et du portail européen Michaël http://www.numes.fr
  • 19.
    • Un outil de  pilotage  Identification des  projets de  numérisation             (à venir, en cours,  réalisés) •Un outil de  recherche Un réservoir  d’informations  bibliographiques  Description des  corpus  numérisés • Un outil de  valorisation  Point d’accès  vers les  corpus  numérisés
  • 20.
     depuis septembre2009  30 établissements contributeurs  96 corpus décrits  700 consultations/mois (moyenne) recherche moissonnage du Patrimoine Numérique  données moissonables en OAI activités fonctionnalités
  • 21.
  • 22.
  • 23.
    en mai 2010 57 établissements contributeurs  dont 7 CADIST  2400 signets d’avril 2009 à mai 2010  850 nouveaux signets  3500 visiteurs /mois (en moyenne) recherche (Exalead)  vérification régulière des URL moissonnable en OAI  abonnements RSS  actualités  intermède activités fonctionnalités
  • 24.
    Appel à contribution!!! simplicité d’utilisation  création autonome des compte utilisateurs  pas de compétence technique particulière : de simples formulaires à remplir  gratuité  valorisation  mise en commun des données
  • 25.
    Formation et Assistance deuxservices en extension Actualités J.ABES 2010 – Christine Fleury
  • 26.
    Formation en présentiel2009 Sudoc 7ème  vague  : 34 Sudoc coordinateurs 19Supeb : 12 formation  initiale : 245 Star : 70 Calames : 24 404 agents formés Sudoc 7ème  vague : 17 Sudoc coordinateurs :  5 Supeb :2,5 formation  initiale : 94,5 Star : 9 Calames : 4 132 journées de formation
  • 27.
    novembre 2009 :mise en place d’une plate- forme d’autoformation (Moodle) réservée aux membres des réseaux ABES  nécessite la création d’un compte dans Moodle didacticiels et tutoriels en ligne  utiliser les scripts WinIBW  autoformation à la WebDewey  autoformation à Webstats Formation à distance
  • 28.
    Enseignement à distance mise en œuvre de Webinaires (outil Webex) = organisation de sessions d’enseignement à distance : le formateur et un groupe sont en ligne en simultané  Thématiques abordés  nouvelles versions des applications  remise à niveau à destination des correspondants  point d’information sur de nouvelles fonctionnalités  …
  • 29.
    L’assistance en 2009 4 guichets = un par produit  activité sur les guichets +des centaines de mails … et d’échanges sur les différentes listes de diffusion 2511 268 86 132 0 500 1000 1500 2000 2500 3000 Sudoc professionnel Sudoc public Calames public Star
  • 30.
    ABESsvp, les objectifs un guichet d’assistance unique pour l’ensemble des membres des réseaux et utilisateurs des produits de l’ABES  la mise en œuvre d’une base de connaissances  l’optimisation du circuit de l’assistance  amélioration des workflows  indicateurs statistiques  la mise en œuvre d’une démarche qualité
  • 31.
    ABESsvp, le projet… Petit historique du projet Réalisation  janvier- avril 2009 : étude préalable effectuée par 6 élèves conservateurs de l’enssib (groupe projet)  octobre 2009 : finalisation du cahier des charges par l’équipe projet  janvier 2010 : appel d’offres obtenu par la société Linagora  socle technique : Drupal  développements selon la méthode Agile  VABF : tests réalisés avec la participation de 4 établissements  Entrée en VSR : très prochainement !!! 03.03.20
  • 32.
    Un guichet unique pourtous …. des entrées spécialisées pour chacun Contextualiser l’assistance
  • 33.
    « Faire connaissance»  élaboration progressive d’une base de connaissances comportant l’ensemble des questions/réponses publiées  des FAQ spécifiques par application  navigation par domaines  moteur de recherche
  • 34.
    Mieux communiquer  messaged’alerte de l’ABES en direct pour informer les utilisateurs en cas de problème  formulaires conçus pour permettre + d’échanges  demande de précisions, compléments d’information  indice de satisfaction
  • 36.
    Optimiser l’organisation del’ assistance meilleur acheminement des questions vers les équipes compétentes (application / domaine) meilleure visibilité de l’activité d’assistance grâce à des indicateurs statistiques
  • 37.
    mise en œuvred’une charte qualité rédigée en relation avec l’AURA  engagement sur les délais  distinction entre l’assistance aux professionnels et au grand public  personnalisation  discrétion  mesure en continu de votre indice de satisfaction Améliorer la qualité
  • 38.
    Refonte du siteweb de l’ABES Actualités J.ABES 2010 - Isabelle Mauger Perez
  • 39.
  • 40.
    Objectifs Un site institutionnelqui présente l’ABES, ses missions, ses produits, ses services Un site professionnel qui s’adresse aux membres des réseaux de l’ABES en leur proposant des conseils, des outils, des recommandations normatives, etc….. Un site portail donnant accès aux quatre catalogues : Sudoc, Calames, Numes, Signets
  • 41.
    Principes et calendrier Desinformations en fonction du type de public  Les professionnels de la documentation  Les partenaires institutionnels  Les entreprises  Le grand public Des entrées par produits  Sudoc, Calames, Numes, Signets Des informations par services  Les formations, les groupements de commandes… Calendrier : 1er trimestre 2011
  • 42.
    Les projets APISudoc Actualités J.ABES 2010 - Isabelle Mauger Perez
  • 43.
    De nouveaux servicesau-delà des outils du Sudoc (1/2) Volet 1 : l’exemplarisation automatique des données du Sudoc  Programme opérationnel  Utilisation interne à l’ABES Volet 2 : l’ouverture des autorités du Sudoc  Une interface web en cours de finalisation  Fonctionnalités  Recherche  Modification  Création  Utilisateurs : STAR, Calames, ORI-OAI et d’autres
  • 44.
    De nouveaux servicesau-delà des outils du Sudoc (2/2) Volet 3 : le signalement automatique des thèses de STAR (ouverture septembre 2010)  données bibliographiques  données d’exemplaires  données d’autorité Volet 4 : des exports à la demande en self-service (ouverture en 2011)  utilisateurs : les établissements du réseau Sudoc  pour les produits standard uniquement (catalogue des périodiques ou de publications en série)
  • 45.
  • 46.
    Le portail desthèses Actualités J.ABES 2010 - Isabelle Mauger Perez
  • 47.
    Conduite de projet,partenariat, accompagnement, calendrier  Le Comité de définition et d’opération est l’instance de validation du projet. Le CDO a tranché :  le nom de domaine : www.theses.fr  le périmètre du Portail  Thèses de doctorat uniquement  Habilitations à diriger les recherches.  Partenariat : CCSD, ANRT, associations de docteurs et chercheurs  Collaboration avec l’Agence pour le Patrimoine Immatériel de l’Etat (APIE)  Version beta début 2011
  • 48.
    Quelques chiffres autourde STAR 25 établissements en production 65 établissements en cours de bascule 13 nouveaux établissements en septembre 2010 Plus de 1 800 thèses archivées  dont 1381 signalées dans DART-Europe  dont 202 thèses envoyées à TEL  et 171 hébergées par l’ABES
  • 49.
    Le chantier dunouveau STAR (1/2)  Amélioration des liens STAR – Sudoc grâce au projet API Sudoc  Les exports actuels sont regroupés dans un cycle appelé « cycle dépôt légal »  Ce qui change : possibilité d’utiliser un « cycle mise à jour »  nouvel envoi au Sudoc  mise à jour de DART-Europe  dépôt de nouvelles versions pour diffusion sur la plateforme ABES
  • 50.
    Le chantier dunouveau STAR (2/2) Nouveaux formulaires de saisie  Ergonomie  Rapidité de chargement des pages  Contrôles avant sauvegarde plus nombreux Nouveau circuit et paramétrage possible  Création du rôle Correspondant STAR  4 rôles pour saisir les métadonnées TEF et déposer les fichiers  Le personnel de scolarité  Le bibliothécaire  Le gestionnaire des fichiers et des droits  Le validateur  Le correspondant STAR peut décider de fusionner ces 4 rôles en un rôle unique qui a la responsabilité de toutes les métadonnées
  • 51.
    Journée de démonstration pour tousles correspondants STAR Mercredi 22 septembre 2010
  • 52.
    Le chantier dessujets de thèses Le Fichier central des thèses : transfert de l’Université Paris 10 à l’ABES le 1er janvier 2010 sans interruption de service Recense les thèses en cours en sciences humaines et sociales Un nouveau réseau  115 établissements  142 « correspondants sujets thèses » Le Fichier central des thèses sera inclus dans le Portail des thèses
  • 53.
    Le chantier despublics du portail des thèses Enquête en ligne auprès des doctorants du Fichier central des thèses : 145 réponses. Enquête en ligne auprès des docteurs et jeunes chercheurs : plus de 800 réponses actuellement. Dépouillement en juin. Enquête (avant l’été) auprès des établissements pour :  1. étudier les passerelles possibles entre leurs systèmes d’information et le portail  2. recenser les projets relatifs aux thèses (rétronumérisation, thèses en ligne…)
  • 54.
    Le chantier desdonnées Données Sudoc : regroupement des notices du Sudoc traitant d’une même thèse (FRBR) Données Fichier central des thèses : nettoyage Extension du jeu de métadonnées TEF pour rendre compte de toutes les thèses quel que soit leur support ou leur statut légal
  • 55.
    Conventions sur objectifsSudoc-PS Modernisation du PEB ERMS partagé Actualités J.ABES 2010 – Jean-Philippe Aynié
  • 56.
    De nouvelles conventionssur objectifs pour les CR du Sudoc-PS  2009 : transfert de mission et Groupe du travail sur « l’avenir du Sudoc-PS »  2010-2011 : mise en œuvre de conventions sur objectifs  Objectif : passer d’un dispositif caduque et complexe à un dispositif simplifié reposant sur une logique de projets  2 niveaux de contractualisation (national et régional/thématique)  8 CR pilotes en 2010 ; négociations sur site ; détermination des nouveaux critères de calcul
  • 57.
    Modernisation du PEB Constat : baisse des demandes, archaïsme du fonctionnement, multiplicité des dispositifs.  Étude 6&10 (2006) ; Groupes de travail et journées d’études AURA (2007-2009) ; Transfert de mission à l’ABES  Reprise du dossier PEB par l’ABES, élargi à sa modernisation et à la fourniture à distance de documents  Janv.-déc. 2010 : réunions Groupe de travail PEB  2011 : Mise en œuvre du scénario de modernisation choisi par le GT PEB
  • 58.
    Portage du projetCouperin d’ERMS partagé  Depuis janvier 2010 : rédaction du dossier de consultation des entreprises.  30 avril 2010 : lancement de la consultation  Fin juillet ou sept. 2010 : notification du marché  5 établissements pilotes sur 1 an : Université Lumière Lyon 2, Université Paris Descartes, Université Bordeaux 1, INRIA, PRES de Toulouse  Selon le bilan de l’expérience : passage à un projet de plus grande ampleur pour un ERMS déployé dans tous les établissements volontaires et intégrant le volet signalement  Septembre 2010 : formalisation des besoins de l’ABES et du réseau Sudoc  Étude de la faisabilité de l’adossement du Sudoc à une base de connaissance et de l’alimentation automatique du Sudoc par cette base