Mutation des formats bibliographiques
à l’ère du numérique et du web de données


         ou .. « du catalogage à l’encodage »


             Formation ADBS (29-30 mai 2012)
                 Intervenante : Christine Fleury
Dispositif pédagogique

• Cette présentation (en ligne sur SlideShare)
• Dossier documentaire :
  – Petit lexique de survie
  – Focus
  – sélection d‟articles
• Visites de ressources
• Démonstrations – utilisation d‟outils dédiés
• TP – manipulation et analyse de données
  (en ligne sur ISSUU)
                         Ce dispositif est placé sous licence :
Au programme
• Introduction : comprendre les facteurs de
  transformation de la sphère bibliographique
• Irruption dans la sphère bibliographique : XML et
  les métadonnées
• Accompagner la transition numérique : nouveaux
  enjeux interprofessionnels -- cas concrets
• Renouvellement des modèles et des règles de
  catalogage : D‟FRBR en RDA
 Focus : L‟importance des identifiants
• Vers le web de données : Introduction à RDF
Un contexte en ébullition



   Introduction
en pleine ®évolution numérique
Mars 1989 :
        Tim Berners-Lee
        donne naissance au
         World Wide Web
CERN
Le Web, un univers en expansion
L’hégémonie de la « sainte trinité »
….
Et cependant …
Plongée dans
 l‟univers
 du web
invisible
Comment lutter ??!!!
---- rappel
De la Dématérialisation des supports

 télévision / radio
 téléphonie           A partir de 1980 :
                       révolution numérique
 photographie
                       qui impacte (presque)
cinéma                l’ensemble des objets
 musique              culturels
 lecture
À l’ère de la numérisation de masse
Se situer dans la chaîne numérique


Source : Olivier Erzscheid – les Bibliothèques numériques
Crédit photo : C.Fleury (cc)- couverture Arabesques n°53 - 2009 – Documents numériques : conservation et accès pérenne
De la Bibliothèque physique
• Des USAGES
                 Des ESPACES

                                       Des ARCHITECTURES




                               source : Olivier Ertzscheid
À la Bibliothèque numérique
                             Des ARCHITECTURES
Des USAGES     Des ESPACES   techniques




                                  source : Olivier Ertzscheid
Missions numériques : valorisation
 médiation diffusion dissémination
               • faciliter l‟accès aux
                 ressources numériques
               • Valoriser les données
                 bibliographiques
               • exposer ses données aux
                 moteurs de recherche

                = renouvellement des
                interfaces des catalogues

               + revisite des formats de
                 données

               Vers le Metadata management
Missions numériques : préservation
                archivage pérenne
                  • Préserver le patrimoine
                    par la numérisation

                  • Garantir l‟intégrité des
                    données numériques

                  • Garantir la pérennité
                    des données numériques
Missions
numériques :
médiation




= «e-Bibliothécaire » ?



(Source : Silvère Mercier)
Irruption dans la sphère
       bibliographique :
XML et les métadonnées
Explosion de la notion de notice
Données libérées = ???
Un contexte en ébullition



            À suivre …
Prologue : le quizz
Règles modèles   formats         identifiants   Langages et     Web
normes                                          protocoles      sémantique
                                                informatiques

ISO 2709         métadonnées     ISBN           HTTP            Open linked data



ISBD             DTD / schémas   ISSN           XML             RDF


FRBR             MARCXML         ISNI           URL / Open      SKOS
                                                URL

FRAD             Dublin Core     DOI            Z3950           FOAF


AACR             EAD             ARK            SRU / SRW       Geoname


RDA              METS            URI / PURL     OAI-PMH         OWL
ils travaillent pour nous : les connaissez-vous ?
Part 1 –
           Irruption dans la sphère
                  bibliographique :
           XML et les métadonnées
sommaire
au générique : l'interopérabilité
Production :


     Dans les rôles principaux :


 •   XML = lingua franca informatique
 •   XSLT : le traducteur universel
 •   Unicode = Babel des écritures

 •   Dans l’ordre d’apparition : TEI, EAD, Dublin Core, MarcXML,
     MODS, MADS, METS, TEF, LOM...
                                            = métadonnées en partage


 •   OAI – PMH = hors de la tour d’ivoire des savoirs
 •   OAIS = la garantie de l’avenir
Focus sur les protocoles

• un objectif : l‟intéropérabilité des systèmes
  d‟échanges de données pour permettre leur circulation


  •   Z39-50 : le pionnier (= interrogation à distance)
  •   FTP : transport entre serveurs
  •   HTTP : la navigation sur le Web
  •   TCP/IP : le transport des données du web

  • SRU/SRW : Z39-50 sur le Web
De l’encodage universel
48 C3 A9 74 C3 A9 72 6F 67 C3 A8 6E 65
                                ‫غير متجانسة‬
                                 异质
                               異種の
                               மாறிலி
= hétérogène
                          ‫כעטערַאדזשיניַאס‬

               ετερογενής
XML - Au royaume du mapping
                             ....
•   le cycle de transformations des données
       –   XML : un langage
       –   XSLT : un traducteur
       –   DTD (MarcXml, Dublin Core, TEF,
           EAD...) : des vocabulaires
       –   Schémas : des structures

• « Rien ne se perd, rien ne se crée, tout se
  transforme » (Lavoisier)
… et du Mash up
•   application composite qui combine des
    contenus ou des services provenant de
    diverses applications et sites

   webservices et API
   RSS
XML – berceau des métadonnées
   Extensible Markup Language
                  1998 : Standard W3C
                              http://www.w3.org/XML/
    Famille des langages “à balises” < />
    + ouvert (non propriétaire)
    + hiérarchique (structuré)

    = format d‟échange
    = interopérabilité
    = langage pivot
XML – une structure hiérarchique
<balise parent>
  <balise fils>donnée</balise fils>
</balise parent>
<annuaire>
  <personne class = " bibliothecaire">
  <nom>Fleury</nom>
      <prenom>Christine</prenom>
      <telephone>555-123456</telephone>
      <email>fleury@abes.fr</email>
  </personne>
</annuaire>
XML – une syntaxe souple
• Head = prologue
   – Référence à la version
   – Encodage (UTF8 par défaut)
   – Déclaration d‟espace de nom
• Éléments
   – <baLiSe>Donnée</baLiSe>
   – <_balise attribut9='valeur'/>

• Exemple :
<?xml version="1.0" standalone="yes"?>
  <magasin>
      <service>
             <produit> Vaisselle </produit>
             <couleur produit = „bleue‟>
      </service>
  </magasin>
<biblio> = élément racine / nœud / parent
   <livre> <!-- Élément enfant titre --> = commentaire
         <titre>Les Misérables</titre>
         <auteur>Victor Hugo</auteur> = éléments
         <nb_tomes>3</nb_tomes>
</livre>
   <livre>
         <titre>L'Assommoir</titre>
         <auteur>Émile Zola</auteur>
         <couverture couleur="rouge" /> = attribut
   </livre>
   <livre lang="en">
         <titre>David Copperfield</titre>
         <auteur>Charles Dickens</auteur>
   </livre>
</biblio>


                                      TP : parser (analyser) avec Editix 2010
XML – DTD …
DTD : Document Type Definition
= structure logique permettant de vérifier la
  conformité du document XML
Exemple :
<!DOCTYPE annuaire [ <!ELEMENT personne
  (nom,prenom,telephone,email? > <!ELEMENT
  nom (#PCDATA) > <!ELEMENT prenom
  (#PCDATA) > <!ELEMENT telephone
  (#PCDATA) > <!ELEMENT email (#PCDATA)
  > <personne> <nom> </nom><prenom>
  Prénom</prenom> <telephone>Tel </telephone>
  <email>Courriel</email></personne>
<?xml version="1.0" encoding="UTF-8"?>           = encodage
   <ex:collection xml:lang="fr"
  xmlns:dc="http://purl.org/dc/elements/1.1/" = schéma de référence
  xmlns="http://www.w3.org/1999/xhtml" = espaces de nom
  <élément>Texte</élément>
       <dc:title>Astérix le Gaulois</dc:title>
              <ex:livre attribut="valeur" type="BD">
       <dc:title>Astérix chez les Belges</dc:title>
<!-- élément répété -->                           = commentaire
       <dc:creator>René Goscinny</dc:creator>
        <dc:creator>Albert Uderzo</dc:creator>
       <dc:description> Astérix chez les Belges est un
       album de <ahref="http://fr.wikipedia.org/wiki/
       Bande_dessinée">bande dessinée</a> de la série Astérix
  le Gaulois créée par René Goscinny et Albert Uderzo.
       </dc:description>
              </ex:livre>
XML – … et Schémas « métier »
             TEI
             DOCBOOK
             DITA
                                     internes
                       = schémas d‟encodage

• Observer                    externes généralistes

             Dublin Core
             MARCXML
             MODS / MADS

             EAD              dédiés
             TEF
             LOM
« au-delà des données »

• Du grec « meta » : au-delà-de
• Selon ISO (2003) : « donnée qui définit et
  décrit une autre donnée »
• Selon NISO (2004) : « information
  structurée qui décrit, explique, localise la
  ressource et en facilite la recherche, l‟usage
  et la gestion »
Les métadonnées multitâches
•   décrire,                •   chercher,
•   identifier,             •   authentifier,
•   organiser,              •   accéder,
•   gérer,                  •   évaluer,
•   référencer,             •   échanger,
•   rapprocher,             •   réutiliser….
•   archiver,

         des ressources (numériques ...et autres…
Des balises <META>
Aux Propriétés d’une image --




http://commons.wikimedia.org/wiki
/File:Sun_STEREO_4dec2006_lrg.
jpg?uselang=fr
Schémas et DTD – Dublin Core
                                            •   Createur
                                            •   Contributeur
                                            •   Editeur
Dublin Core metatdata elements set          •   Titre
                                            •   Date
  • = 15 méta-informations pour faciliter   •   Langue
                                            •   Format
     –l'identification                      •   Sujet
                                            •   Description
     –la recherche                          •   Identifiant
                                            •
     –l‟accès                               •
                                                Relation
                                                Source
                                            •   Type
  aux ressources numériques                 •   Couverture
                                            •   Droits
•   <link rel="schema.dc" href="http://purl.org/DC/elements/1.1/"/>
•   <link rel="schema.cndp" href="http://www.cndp.fr/standards/meta/1.0/" />
•   <meta name="dc.title" content="Dossier documentaire sur les métadonnées " />
•   <meta name="dc.description" content="mise en perspective - nouveaux formats
    bibliographique - renouvellement du cadre normatif - modèle FRBR/règles RDA, un
    assouplissement et un enrichissement des données - XML / métadonnées - une
    (r)évolution technique - numérique et web de données - connaître les bouleversements en
    cours, comprendre les enjeux pour la description bibliographique dans ce contexte
    (numérisation, édition électronique..), mettre en perspective les différents éléments métier
    ( modèles et normes, schémas et structures, environnements techniques et juridique...)" />
•   <meta name="dc.creator" content="Fleury, Christine" />
•   <meta name="cndp.niveau" content="licence professionnelle;maîtrise;master;DUT
    diplôme universitaire de technologie" />
•   <meta name="cndp.discipline" content=" enseignement renforcé des langues; éducation à
    l'image; éducation aux médias; formation à la maîtrise de l'information; culture
    scientifique et technique" />
•   <meta name="dc.subject" scheme="DCC" content="formation" />
•   <meta name="dc.subject" content="e-learning" />
•   <meta name="dc.date" content="2012-04-18" />
•   <meta name="dc.type" scheme="dcMIType" content="Interactive ressource" />
•   <meta name="dc.rights" content="creative common - CC - " />
•   <meta name="dc.language" content="fr" />
•   <meta name="cndp.public" content="Enseignant" />
•   <meta name="cndp.statut" content="Document de travail" />
Schémas et DTD « métier »

• MARCXML
  – http://www.loc.gov/standards/marcxml/
• METS - Metadata Encoding & Transmission Standards
  – http://www.loc.gov/standards/mets/
• MADS - Metadata Authority Description Schema
  – http://www.loc.gov/standards/mads/
• MODS - Metadata Object Description Schema
  – http://www.loc.gov/standards/mads/


• Mapping mode d‟emploi
Schémas et DTD « métier »
• TEI - Text Encoding Initiative
• http://www.tei-c.org/
• http://www.tei-c.org/release/doc/tei-p5-doc/fr/html/

  = système pour faciliter la création, l'échange,
  l'intégration de données textuelles informatisées

« Il ne s'agit pas d'une spécification (DTD ou Schéma) en
  soi mais plutôt d'un cadre (framework) pour en
  développer des particulières. »
TEI vu de l’intérieur
• En-tête :
   – <fileDesc> : Description bibliographique de la ressource dans le
     même style que celle proposée par les RCAA (titre, auteur, édition,
     taille, etc.)
   – <encodingDesc> : Renseignements sur la manière dont le texte a été
     encodé.
   – <profileDesc> : Autres types d‟indications au sujet de la ressource
     (langue, participants à la création, thèmes abordés, etc.)
   – <revisionDesc> : Mises à jour effectuées sur la ressource et
     intermédiaires responsables de sa modification.
• Texte :
   – <front> : Rassemble des données qui se trouvent avant le début du
     texte (page de titre, préface, dédicace, etc.)
   – <group> : Permet d‟associer ensemble plusieurs textes unitaires ou des
     groupes de textes.
   – <body> : Comprend le texte en tant que tel, mis à part les annexes et
     les données préliminaires.
   – <back> : Combine toutes les annexes auxquelles fait allusion le texte
     principal.
TEI vu de l’intérieur
 <div type="Act" n="I"><head>Acte II</head> <div
type="Scene" n="1"><head>Scène 2</head>
<sp><speaker>Rodrigue</speaker> <l part="i">À moi,
comte, deux mots.</l></sp>
<sp><speaker>Comte</speaker> <l
part="m">Parle</l></sp>
<sp><speaker>Rodrique</speaker> <l part="f">Ôte-moi
d'un doute</l></sp> <sp><speaker>Comte</speaker> <l
part="i">Connais-tu bien Don Diègue ?</l></sp>
<sp><speaker>Comte</speaker> <l
part="m">Oui</l></sp>
<sp><speaker>Rodrigue</speaker> <l part="f">Parlons
bas, écoute.</l> <l>Sais-tu que ce vieillard fut la même
vertu,</l> <l>La vaillance et l'honneur de son temps ? Le
sais-tu ?</l></sp> ... </div> ... </div>
Schémas et DTD « métier »
• EAD - Encoded Archival Description
  –http://www.loc.gov/ead

• Visite guidée :
  – Calames http://www.calames.abes.fr/pub/
• Démo : Xmetal pour Calames

• Boite à Outils
  http://www.archivists.org/saagroups/ead
EAD de l’intérieur
• <ead>
      <eadheader>                 l‟entête
      <frontmatter>               les préliminaires

         <archdesc>               la description
  <did>
       <admininfo>
       <bioghist>
       <scopecontent>
  <add>
  <dsc>
       <c01>                      les composants
       </c01>
       <c02>
       </c02>
  </dsc>
       </archdesc>

</ead>
Schémas et DTD « métier »
• TEF - Thèses Electroniques Françaises
     – Recommandation AFNOR – CG46
     – http://www.abes.fr/abes/documents/tef/

• Démo : STAR et STEP - outils pour la
  production de données en TEF
•   http://www.abes.fr/abes/documents/tef/recommandation/ex1_theseSimplePDF.xml

• Visite guidée : theses.fr moteur de
  recherche des thèses françaises
Schémas et DTD « métier »
OAI : une philosophie

• = Open Archives Initiative
  – concepts clés : archive ouverte et libre accès aux
    données de la science
  – http://www.openarchives.org/
  – http://www.openarchives.org/OAI/2.0/guidelines-oai-
    identifier.htm


• Philosophe en convergence avec l‟Open source
OAI-PMH : une réponse informatique
• OAI- PMH : protocole for metadata harvesting
= protocole basé sur XML et le Dublin Core pour
  l'échange de métadonnées entre fournisseurs de
  données et fournisseurs de services

• Répertoires OAI - visites guidées
• http://tel.ccsd.cnrs.fr/oai/oai.php
  http://www.openarchives.org/Register/BrowseSites
• Tester : http://re.cs.uct.ac.za/
OAI : Moissons en partage
Visite guidée
• Soit l‟image :
  http://cdsweb.cern.ch/record/1269064

• En MARC :
  http://cdsweb.cern.ch/record/1269064/export/h
  m?ln=fr
• En MARCXML :
  http://cdsweb.cern.ch/record/1269064/export/x
  m?ln=fr
• En Dublin Core :
  http://cdsweb.cern.ch/record/1269064/export/x
  d?ln=fr
Boite à outils
• Éditeur de Dublin Core
• Editeur de TEI
 Boite à outil EAD
• Vérificateur de conformité (au Shematron)

 Serveur OAI-PMH (data provider)
  http://export.arxiv.org/oai2?verb=GetRecord&identifie
  r=oai:arXiv.org:cs/0112017&metadataPrefix=oai_dc
• OAINum (BnF / Gallica )
En savoir plus

• OAI-PMH
  http://www.culture.gouv.fr/culture/dll/OAI-
  PMH.htm
• schémas de métadonnées « métier »
  http://bibliodoc.francophonie.org/article.php3?
  id_article=178
• Métadonnées : mutations et perspectives –
  Séminaire INRIA - 29 sept./ 3 oct. 2008 – Dijon
  – ADBS Editions
Part 2 - Accompagner la transition
            numérique : nouveaux enjeux
                      interprofessionnels
sommaire
                          -- cas concrets
Le cas de l‟e-book
Convergences éditeurs /libraires/bibliothècaires
formats




                               droits d‟auteur
Source : ebooksgratuits.com/                     77
Convergence des métadonnées - ONIX
 • ONIX* for books » : norme qui définit un format
   d’échange de métadonnées des fichiers numériques

 • élaborée et maintenue par le groupe international
   EDItEUR



 Visite guidée :
 • http://www.onixedit.com/fr/Accueil.aspx
 • http://publishers.oclc.org/en/default.htm
Convergence des formats de lecture -                   ePUB
               • Format ePub - « electronic publication »
                 développé par l‟IDPF - avril 2005

               •   Open Ebook V2 - format de fichier ebook
                   non-propriétaire - dérivé d’XML

               • composé de plusieurs fichiers (instance,
                 structure, métadonnées…

               • largement utilisé par les éditeurs
               • facilite la mise en page des livres sur tout
                 appareil de lecture (ordinateur, mobile,
                 smartphone, tablette)

               • + les fichiers PDF créés avec des versions
                 récentes du logiciel Adobe Acrobat sont
                 compatibles avec le format ePub.
Archivage pérenne des données
                          numériques
• modèle OAIS - Open Archival Information
  System = Système ouvert d'archivage
  d'information
  – norme ISO - référence 14721:2003
Modèle OAIS – ex : DIAS (KB - Koninklijke Bibliotheek
Numérisation
du patrimoine
Gallica, côté cour
• Océrisation : du mode image au mode texte
   – recherche plein texte possible
• Données conformes aux standards du Web
   – Brique de Europeana - récupération par OAI PMH
   – visibilité sur les moteurs de recherche
• URL pérenne par document numérisé / par page
   – Document citable
   – Identification univoque
• gestion des métadonnées : données numérisées décrites
  en XML (Dublin Core / METS)
• services web
   – récupération du code pour intégration dans un autre site web
   – audio
Question subsidiaire
Et nos catalogues dans tout ça ???
MAUX ...
• « 89 % des étudiants de premier cycle débutent une
  recherche documentaire en utilisant un moteur de
  recherche, 2 % seulement passent d’abord par le site
  portail d’une bibliothèque »
•   College Students’ Perceptions of the Libraries and Information Resources : A
    Report to the OCLC Membership, Dublin (Ohio) : OCLC, 2006
… et remèdes
• “The future will require the kind of catalog that
  is one link in a chain of services enabling
  users to find, select, and obtain the information
  objects they want. One requirement of this
  future catalog is thus to ingest and disperse
  data from and to many systems inside and
  outside the library. It would be helpful to
  reconsider what needs to be part of catalog
  data —and where catalog data needs to be
  present to facilitate the user’s process of
  discovering, requesting, and getting the
  information they need.”
• (Calhoun, 2006, conclusion d’un rapport commandé par la
  Library of Congress ).
Un contexte en ébullition



         la suite demain…
Part 3 - Renouvellement des modèles
                      et des règles de catalogage

                           D’FRBR en RDA
sommaire
Pavé ISBD – les 8 zones
• zone 0 : contenu et type de médiation (indication
  générale du type de ressource)
• zone 1 : titre et mention de responsabilité (auteurs,
  traducteurs)
• zone 2 : édition (1re, 2e, nouvelle édition)
• zone 3 : zone particulière aux cartographies et aux
  documents électroniques
• zone 4 : adresse bibliographique (lieu d'édition, éditeur,
  date)
• zone 5 : collation (description physique : pagination,
  format, illustration)
• zone 6 : collection
• zone 7 : notes (on y mentionne notamment la présence
  d'une bibliographie si besoin)
• zone 8 : numéro international normalisé (ISBN, ISSN)
  et éventuellement prix.
Les bibliothèques : digital native

                                             Les années1970
                                             • Formats MARC
                                             • Z39.50 : pionnier des protocoles
                                               d'échanges de données


                                             Les années 1980
                                             • Catalogues collectifs via Minitel
                                             • OPACs « Online Public Access
                                               Catalog » = une des premières
Louise Addis, bibliothécaire du
                                               réalisations à grande échelle du principe
Stanford Linear Accelerator Center (SLAC)      de séparation entre contenu et mise en
première bibliothécaire - webmaster (1990)     page
Label Directory FT Field FT Field FT


Ex : 210 - - $aParis$cPresses univers
France$d1992
Source : Emmanuelle Bermès - http://www.slideshare.net/Figoblog/les-
En d‟autres termes …
Source : Philippe Le Pape – Journées ABES 2010
Le point sur les modèles - FRBR

• Functional Requirements for Bibliographic
  Records
= Spécifications fonctionnelles des notices
  bibliographiques

  – Approuvé par le Comité permanent de la Section de
    catalogage de l‟IFLA en 1997
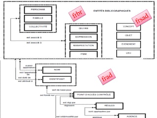
Entités du groupe 1 : production intellectuelle
et/ou artistique
Entités du groupe 2 : les responsabilités
Entités du groupe 3 : les sujets de l‟oeuvre
Ils travaillent pour nous
• A l‟international :
• Pour le modèle FRAD : IFLA working group on “functional
  requirements and numbering of authority records”
  (FRANAR) devenu par la suite « functional requirements
  for authority data” (FRAD)

• Pour le modèle FRSAD : IFLA working group on
  “functional requirements for subject authority data”
  (FRSAD)

• En France :
• BnF - pôle Modélisation fonctionnelle / direction des
  Services et des réseaux / département Information
  bibliographique et numérique.) : participation, traduction
Le point sur les modèles - FRAD

• de 1999 à 2009 : groupe de travail FRANAR
• 2009 : Publication de Functional Requirements for
  Authority Data (FRAD)- A Conceptual Model.
• modèle pour les entités décrites dans les notices
  d‟autorité = « ensemble d‟informations relatives à une
  personne, une famille, une collectivité ou à une œuvre
  dont le nom constitue la base d’un point d’accès
  contrôlé dans des références ou des notices
  bibliographiques au sein d’un catalogue de
  bibliothèque ou d’une base de données
  bibliographiques » = entités du groupe 2 du modèle
  FRBR
• En français :
  http://www.bnf.fr/documents/frad_rapport_final.pdf
Le point sur les modèles - FRSAD

• 2005- : groupe de travail FRSAD
• 2011 : publication de Functional requirements for
  subject authority data : a conceptual model
  (Fonctionnalités requises des notices d‟autorité
  matière)
• modèle pour les entités décrites dans les notices
  d‟autorité matière
• = Entités du groupe 3 du modèle FRBR = sujets
  des œuvres : concept, objet, événement et lieu.
• En français :
  http://www.bnf.fr/documents/frsad_rapport_final.
  pdf
En savoir plus sur FRBR …
 FRBR, c‟est quoi déjà ? Philippe Le Pape , « 5 à 7 » (vidéo),
  ADBS, 2011
 http://www.adbs.fr/rda-le-nouveau-paradigme-du-
  catalogage-1-frbr-c-est-quoi-deja--102461.htm
 http://www.slideshare.net/ADBS/rda-le-nouveau-paradigme-
  du-catalogage-1-frbr-cest-quoi-dj


• Les spécifications (en Français)
• http://www.bnf.fr/fr/professionnels/modelisation_ont
  ologies/a.modele_FRBR.html
• http://www.bnf.fr/documents/frbr_rapport_final.pdf
• http://www.bnf.fr/documents/frad_rapport_final.pdf
LES EFFETS FRBR
    Ou les implications du modèles FRBR
Des principes de Paris aux PIC
• Principes internationaux de catalogage (PIC)
  + travaux de modélisation FRBR et de FRAD =
  corpus sur lequel s‟appuient les nouveaux
  standards de métadonnées bibliographiques et
  les nouveaux codes de catalogage.
• International cataloguing principles
• Statut : standard international
  1ère édition : 2009
• Principes internationaux de catalogage ; trad.
  par Françoise Bourdon, Françoise Leresche,
  Catherine Marandas... - Version française
Transformation de l’ISBD
• International standard bibliographic descriptions :
   Descriptions bibliographiques internationales
  normalisées

2007 : ISBD consolidé




http://www.bnf.fr/fr/professionnels/anx_norm/a.isbd_2010
   _enquete.html
Les conditions de la
        « Frbrisation » des catalogues

• points cruciaux dans les notices Unimarc :
  –   Titres
  –   Codes de langues (101)
  –   Accès auteurs (7XX)
  –   Dates
  –   Édition (205)
  –   Identifiants normalisés
  –   Identifiants de notices
Et RDA dans tout ça ?
Ils travaillent pour nous

• JSC = JOINT STEERING COMMITEE FOR DEVELOPMENT
  OF RDA = Partenaires dans le développement d’une nouvelle
  norme de catalogage international : Resource Description and
  Access


• Partenaires :
    –   The American Library Association
    –   The Australian Committee on Cataloguing
    –   The British Library
    –   The Canadian Committee on Cataloguing
    –   CILIP: Chartered Institute of Library and Information Professionals
    –   Deutsche Nationalbibliothek
    –   The Library of Congress

• http://www.rda-jsc.org/
RDA en Europe ? – EURIG

• EURIG = European RDA Interest Group : Initiative des 4 pays
  "fondateurs" (Allemagne, Espagne, Royaume-Uni, Suède)
• 19 pays représentés
   – Membres : agences bibliographiques
   – Comité exécutif
       • Président : Alan Danskin (BL, membre du JSC)
       • Vice-président : Gildas Illien (BnF)
       • Secrétaire : Laura Peters (KB, Pays-Bas)
• voir les compte-rendus en ligne
• Travaux internationaux sur RDA : État d’avancement (Réunion du
  Groupe technique sur l’adoption de RDA en France, février 2012)
RDA en France ?
Groupe stratégique




                              Groupe technique
RDA en France ?
Boite à outil RDA
 • RDA (Ressources : description et accès)
    – http://www.rdatoolkit.org/
    – http://www.rdatoolkit.org/background

 • RDA dans le monde
    – http://www.rda-jsc.org/working2.html#chair-10
 • RDA en Europe - EURIG
    – http://www.slainte.org.uk/eurig/index.htm
 • RDA en France
    – http://rda-en-france.enssib.fr/
    – http://rda.abes.fr

 • Plaquette RDA
    – http://rda-en-france.enssib.fr/sites/rda-en-france.enssib.fr/files/Depliantv1.pdf
 • Comprendre :
    – http://www.adbs.fr/rda-le-nouveau-paradigme-du-catalogage-2-qu-est-ce-que-le-
      rda--102462.htm
 Veille : http://www.scoop.it/t/frbr-rda-etc
Part 4 –
   Focus – l’importance des identifiants
sommaire
IS – etc …
•   ISBN    monographies
•   ISSN    publications en série
•   ISRC    enregistrements sonores et visuels
•   ISAN    œuvres audiovisuelles
•   ISWC    œuvres musicales
•   ISMN    musique imprimée
•   ISTC    œuvres textuelles
•   ISRN    rapports
•   ISIL    bibliothèques
•   ISNI        les créateurs
Les précurseurs
• ISBN : International
  Standard Book Number • ISSN : International Standard
                                  Serial Number




norme ISO 2108                 norme ISO 3297
Agence internationale          Agence internationale
Périmètre de l’ISBN
• les monographies
• les publications non périodiques faisant l‟objet du dépôt
  légal
• les numéros séparés de publications paraissant une fois par
  an (rapports annuels, annuaires..)
• les publications en plusieurs volumes (un ISBN
  d‟ensemble + un ISBN par volume)
• les présentations ou reliures différentes d‟un même titre
• les documents cartographiques
• les publications en braille
• les microformes
• les documents multimédia (CD-ROM, DVD, livres-audio,
  etc.)
• les documents électroniques (y compris en ligne )
• les logiciels
De ISBN-10 à ISBN-13 …




Convertisseur :
• http://www.isbn.org/converterpub.asp
  – 2-7654-0912-9 ?
                                     En savoir plus
ISBN-13 : 978-2-84365-104-5

• 978 : code EAN du produit « livre »
• 2 : zone linguistique francophone
• 84365 : éditions de l‟ADBS
• 104 : numéro d‟ordre dans la
  production de cet éditeur
• 5 : caractère de contrôle.
Décryptage




Trouver un livre
Trouver un éditeur
Périmètre de l’ISSN
les « ressources continues » =

• les publications en série
   – périodiques (journaux, revues, magazines, etc.)
   – monographies en série (annuaires, annales, etc.) : un ISSN
     pour le titre de la série + un ISBN pour chaque volume
   – collections de monographies


• les ressources intégratrices
   – sites Web à mises à jour intégrées,
   – publications à feuillets mobiles
La loi des séries
 • ISSN : International Standard Serial
   Number




ISO 3297:2007
Titre clé

                             • = nom de la publication +
• Attribution du titre clé     (éventuellement) un
  = titre normalisé            qualificatif (souvent le lieu
  unique attribué à une        de publication).
  publication en série
                             • Ex : ISSN - 0999-2138 est
  par le Réseau de
                               associé au titre-clé «Ouest-
  l'ISSN et lié à son
                               France (Rennes)».
  ISSN.
ISSN-L
• Objectif : identifier sans ambiguïté une ressource
  donnée indépendamment de son support.
• attribué à la plus ancienne version inscrite dans le
  registre de l'ISSN

   – Cadre d‟utilisation : l'ISSN-L permet d‟établir un lien entre la
     version imprimée d'un quotidien et sa version en ligne /
     numérisée



   – Accès au registre ISSN : http://portal.issn.org
Focus - ISRC
• International Standard Recording Code
  (enregistrements sonores et visuels)
   – ISO 3901


• opérateur : International Federation of the
  Phonographic Industry (IFPI)

ISRC FR-AB5-07-12345 ?
Focus - ISIL
• International Standard Identifier for Libraries and
  Related Organisations
   – ISO 15511 (2003)

• Structure :
   – en France : FR- N°RCR (12 caractères
     alphanumériques)
   – Ex :

• Cadre d‟utilisation : localisations, prêt (ILL),
  campagne de numérisation

• Agence en France : ABES
Focus - ISNI
• International Standard Name Identify
(Code international des noms )
   – ISO 27729:2012

• Opérateur
   – Agence internationale ISNI (ISNI-IA).
   – La BnF et la British Library en sont membres

• Cadre d‟utilisation : identifier au niveau
  international les identités publiques des personnes
  ou des collectivités impliquées dans la création,
  production, gestion et distribution des contenus
  intellectuels et artistiques ou faisant l‟objet de ces
  contenus.
ARK
• Archival Resource Key

• Opérateur : California Digital Library

• Voir sur Gallica :
  http://gallica.bnf.fr/ark:/12148/bpt6k107371t
• Voir sur le catalogue de la BnF :
• http://catalogue.bnf.fr/ark:/12148/cb3100947
  5p
URI


• URI : Unified Resource Identifier
  –   URC : Uniform Resource Characteristic
  –   URN : Uniform Resource Name
  –   URL : Uniform Resource Locator
  –   PURL : Persistent Uniform Resource Locator
       • http://purl.net/


• Open Url : http://nbn-resolving.org/resolve_urn.htm
DOI
• DOI - Digital Object Identifier
   – norme : ISO 26324 (1998 )
• Opérateur : DOI Foundation (IDF) : http://www.doi.org
   – Crossref dans le domaine de la recherche
   – INIST-CNRS en France


• Résolveur : http://dx.doi.org/
Ex : http://dx.doi.org/10.3929/ethz-a-000565688
Perma lien Europeana :
http://www.europeana.eu/p
ortal/record/08549/93F426
F1A8763CA1FE06BE75B
59DEA0F5BEEEF2C.html
#.T6qFCVPxl7A.2tag
Créateur de QR Code :
http://2tag.nl/index.php
sommaire
Vers un Web « de données liées»
Pourquoi ?                       Comment ?
 valoriser « nos » données       S‟imprégner de la
                                   philosophie du web de
 tirer bénéfice des données
                                   données et de la culture
  créées par les autres
                                   des standards du Web
 exploiter la richesse des
                                  Sortir les données de leurs
  données (scientifiques,
                                   entrepôts (bases de
  gouvernementales,
                                   données… ) pour les
  statistiques, encyclopédiques,
                                   rendre disponibles sur le
  d‟autorité, bibliographiques)
                                   WEB
                                  = conditions pour entrer
 Voir vidéo Tim Berners LEE dans l‟écosystème du
  TED 2009                         linked data web
Rendons à César
Des silos de données
Visualisation
Mashup de données
Données de géolocalisation
http://sws.geonames.org/3031189 ????
<rdf:RDF>
<gn:Feature rdf:about="http://sws.geonames.org/3031189/">
<rdfs:isDefinedBy>http://sws.geonames.org/3031189/about.rdf</rdfs:isDefinedBy>
<gn:name>Pointe des Boulassiers</gn:name>
<gn:featureClass rdf:resource="http://www.geonames.org/ontology#T"/>
<gn:featureCode rdf:resource="http://www.geonames.org/ontology#T.PT"/>
<gn:countryCode>FR</gn:countryCode>
<wgs84_pos:lat>46.01667</wgs84_pos:lat>
<wgs84_pos:long>-1.33333</wgs84_pos:long>
<gn:parentFeature rdf:resource="http://sws.geonames.org/2986492/"/>
<gn:parentCountry rdf:resource="http://sws.geonames.org/3017382/"/>
<gn:parentADM1 rdf:resource="http://sws.geonames.org/2986492/"/>
<gn:nearbyFeatures rdf:resource="http://sws.geonames.org/3031189/nearby.rdf"/>
<gn:locationMap rdf:resource="http://www.geonames.org/3031189/pointe-des-boulassiers.html"/>
</gn:Feature>
<foaf:Document rdf:about="http://sws.geonames.org/3031189/about.rdf">
<foaf:primaryTopic rdf:resource="http://sws.geonames.org/3031189/"/>
<cc:license rdf:resource="http://creativecommons.org/licenses/by/3.0/"/>
<cc:attributionURL rdf:resource="http://sws.geonames.org/3031189/"/>
<cc:attributionName
rdf:datatype="http://www.w3.org/2001/XMLSchema#string">GeoNames</cc:attributionName>
<dcterms:created rdf:datatype="http://www.w3.org/2001/XMLSchema#date">2006-01-
15</dcterms:created>
<dcterms:modified rdf:datatype="http://www.w3.org/2001/XMLSchema#date">1994-01-
06</dcterms:modified>
Pointe des
Boulassiers
France » Poitou-
Charentes
point
Visites au cœur du web de données

• DBPedia
                                • Geoname
• http://mappings.dbpedia.or
  g/server/ontology/classes/    • Musicbrainz

• Exemple :                     • Data.gov
  http://fr.wikipedia.org/wik
  i/Mod%C3%A8le:Infobox
  _Personnage_%28fiction        • http://data.gov.uk/
  %29
En savoir plus sur le web de données

• Tim Berners-Lee : The Next Web of Open, Linked Data (TED 2009)
   – http://dai.ly/cvIl6P (sous-titré en français)
• Linking OpenData
   – http://esw.w3.org/SweoIG/TaskForces/CommunityProjects/LinkingOpenData

• LIBRIS : un catalogue dans le linked data
   – http://dc2008.de/wp-content/uploads/2008/09/malmsten.pdf

• Les catalogues de bibliothèques sur le Web – Emmanuelle Bermès (2009)
   – http://www.slideshare.net/Figoblog/les-catalogues-sur-le-web

• Le web sémantique : un web de métadonnées – Yann Nicolas
   – http://www.slideshare.net/yannn/le-web-smantique-un

• Portail de blogs : http://planete.websemantique.org/
Introduction à RDF
●   Une nouvelle grammaire (descriptive) pour
    tout transformer : /
●   triplet RDF = la clé de la métamorphose :
    isbd.rdf ; DC.rdf ; Marc.rff ; rda.rdf …
●   Pour se comprendre : les ontologies =
    schémas relationnels (SKOS ; FOAF)
●   Des ressources en commun : VIAF,
    Geoname, data.bnf, IdRef …)
RDF – Resource Description Framework
• À la base du Web sémantique : utilisé (notamment)
  pour décrire les ressources du web et leur métadonnées
  et permettre leur traitement automatique

• RDF Model Theory
  – recommandation W3C du 14 février 2002
  – http://www.w3.org/TR/2002/WD-rdf-mt-20020214/V
  – voir la recommandation du W3C (en français)

• Un langage de requête spécifique : SPARQL
  Protocol and RDF Query Language
  – Recommandation W3C du 15 janvier 2008
  – http://www.w3.org/TR/rdf-sparql-protocol/
RDF - syntaxe
• RDF peut s‟écrire dans différentes syntaxes

• RDF/XML - Syntax Specification
   – recommandation W3C du 25 Mars 2002
   – http://www.w3.org/TR/2002/WD-rdf-syntax-grammar-
     20020325/


• Turtle - Terse RDF Triple Language
   – recommandation W3C du 14 January 2008
   – http://www.w3.org/TeamSubmission/2008/SUBM-turtle-
     20080114/
RDF - le principe des triplets
Les données sont décomposées / recomposées en
                              « triplets RDF »
                                           http://www.w3.org/Home/Lassila
 Sujet ( = ce qu‟on décrit )

 Prédicat ( = une Propriété applicable à ce
                                            A pour Créateur
 qu‟on décrit )
 Objet (= une valeur )                     "Ora Lassila"

                               …. et modélisées en « graphes RDF »
Sujet/prédicat/objet
• Quatre-vingt-treize est un
  roman de Victor Hugo paru en
  1874 et dont le thème est la      • (Quatre-vingt-treize, type,
  révolution française                roman)
                                    • (Quatre-vingt-treize, auteur,
• Quatre-vingt-treize est un          Victor Hugo)
  roman
                                    • (Quatre-vingt-treize, année
• Quatre-vingt-treize a pour
  auteur Victor Hugo                  de parution, 1874)
• Quatre-vingt-treize est paru en   • (Quatre-vingt-treize, thème,
  1874                                La Révolution Française)
• Quatre-vingt-treize a pour
  thème la Révolution française

                                      Exemple emprunté à Bernard Vatant –
                                      in Métadonnées, perspectives et Mutations
                                      Séminaire INRIA – 2008)
Sujet / prédicat / objet
Ressource = 1 URI = http://dbpedia.org/resource/Ninety-Three

dbpedia : Ninety-Three         rdf:type
         yago:Novel106367879

dbpedia : Ninety-Three         dcterms : creator            dbpedia : Victor Hugo

dbpedia : Ninety-Three         dcterms : created « 1874 »

dbpedia : Ninety-Three         skos:subject                 dbpedia : Category :
                                                            French revolution
RDF - s’exprimer en URI…
• Principe : chaque ressource (= objet, lieu, livre,
  auteur …..) est identifiée par une - ou plusieurs -
  URI
               -(= identifiant uniforme de ressource)

  – ex : un oiseau =
    http://stitch.cs.vu.nl/vocabularies/rameau/ark:/12148/cb
    11932889r
  – ex : Les Boulassiers http://sws.geonames.org/3031189/
  – ex : Aristote = http://viaf.org/viaf/7524651/#Aristotle
  « same as » http://www.idref.fr/026690276/id
RDF - s’exprimer en URI
• Ex : Dublin Core en RDF
http://dublincore.org/2010/10/11/dcelements.rdf#
http://www.dublincore.org/documents/dcmi-
  terms/#H5


• Ex : ISBD en RDF




 ISBD : http://iflastandards.info/ns/isbd/
RDF - Une langue, des ontologies –
OWL

 • OWL -Web Ontology Langage
   « super -structure » des ontologies
   (= vocabulaires RDF)
   –recommandation W3C du 12
    novembre 2002

                   • // METS ?
RDF - Une langue, des ontologies –
SKOS
• Simple Knowledge Organisation System
  – recommandation W3C du 18 août 2009
  – représentation dans un contexte multilingue de tout
    vocabulaire contrôlé (thésaurus, classifications,
    taxonomies, etc )


 Voir :
  – http://www.w3.org/TR/skos-reference/#semantic-relations
  – http://www.w3.org/2009/08/skos-reference/skos.html
RDF - Une langue, des ontologies –
FOAF
 • Friend of a Friend
    – recommandation W3C du 9 août 2010
    – description des personnes et des relations entre elles
    – http://xmlns.com/foaf/spec/20100809.html



 • Tutoriel
 • tester FOAF
•   <rdf:RDF
•       xmlns:rdf="http://www.w3.org/1999/02/22-rdf-syntax-ns#"
•       xmlns:rdfs="http://www.w3.org/2000/01/rdf-schema#"
•       xmlns:foaf="http://xmlns.com/foaf/0.1/"
•       xmlns:admin="http://webns.net/mvcb/">
•   <foaf:PersonalProfileDocument rdf:about="">
•    <foaf:maker rdf:resource="#me"/>
•    <foaf:primaryTopic rdf:resource="#me"/>
•    <admin:generatorAgent rdf:resource="http://www.ldodds.com/foaf/foaf-a-matic"/>
•    <admin:errorReportsTo rdf:resource="mailto:leigh@ldodds.com"/>
•   </foaf:PersonalProfileDocument>
•   <foaf:Person rdf:ID="me">
•   <foaf:name>Christine Fleury</foaf:name>
•   <foaf:title>Mrs</foaf:title>
•   <foaf:givenname>Christine</foaf:givenname>
•   <foaf:family_name>Fleury</foaf:family_name>
•   <foaf:nick>Kris</foaf:nick>
•   <foaf:mbox_sha1sum>baf561f4c38d516f9063b787b0536bbf3c19239e</foaf:mbox_sha1sum>
•   <foaf:homepage rdf:resource="http://www.netvibes.com/chrisformations#En_savoir_plus..."/>
•   <foaf:workplaceHomepage rdf:resource="http://www.abes.fr/"/>
•   <foaf:knows>
•   <foaf:Person>
•   <foaf:name>Yann Nicolas</foaf:name>
•   <foaf:mbox_sha1sum>6c0599c42710b2534ba4baddda319f0d3539438b</foaf:mbox_sha1sum>
•   <rdfs:seeAlso
    rdf:resource="http://www.idref.fr/071625348"/></foaf:Person></foaf:knows></foaf:Person>
•   </rdf:RDF>
Source : voir
FOAF
Whos’ who ?
Avant ….




« Le Bibliothécaire »
Giuseppe Arcimboldo



                           retour
Avant


   rappel ;-)
En d‟autres termes : comment porter les
données des bibliothèques sur le web de
données ?




Source : Emmanuelle Bermès –
http://www.slideshare.net/Figoblog/les-catalogues-sur-le-web
Des réponses convergentes
Vocabulaires RDF       Réalisations
• MADS/RDF
                        Rameau en SKOS
                          (TEL Plus Project)
 Dublin Core en RDF
                        VIAF : Virtual
                          International Authority
 FRBR / FRSAD en         File (OCLC)
  RDF                  • IdREF : autorités Sudoc
                         en RDF (ABES)
 RDA en RDF           • Projet Open Library
                         http://openlibrary.org/a
 ISBD en RDF            bout/lib
Vers la convergence des autorités
• LCSH -
• http://id.loc.gov/authorities/subjects/sh85024567.rdf
• http://lccn.loc.gov/n98036669

• IdRef – autorités Sudoc
• http://www.idref.fr/autorites/autorites.html
• http://www.idref.fr/027100669

•   Data.bnf –
•   http://data.bnf.fr/semanticweb
•   http://data.bnf.fr/11921997/arthur_rimbaud/#rdt72-11921997
•   http://data.bnf.fr/11928016/jules_verne/rdf.xml,

• VIAF
• http://viaf.org/viaf/7396281/
• http://viaf.org/viaf/7396281/rdf.xml
Avant…
  L'agriculture de la France. Isabelle Albouy-Delponte , Milan, 1997
• Sujets (Rameau/BNF) : Agriculture – France
• Concepts (Thésaurus Motbis) : production agricole / agriculteur exploitant /
  politique agricole européenne / France
• Classe (Dewey) : 630.944 022= Agronomie, agriculture et techniques
  connexes

    La guillotine carcérale : silence, on meurt. Jacqua L., Paris : Nautilus,
    2003
•   Sujet (Rameau/BNF) : Prisons -- France -- 1990-.... -- Récits personnels ;
    Crimes et criminels -- France -- 1990-.... -- Biographies
•   Concepts (Thésaurus BDSP) : Prisonnier, Prison, Accès soins, Solitude,
    Discrimination, Violence, Témoignage, France, Sida
•   Concepts (Thésaurus Enap) : Témoignage, Biographies, Détenu, Vie en
    détention, Condition de détention, Délinquant
•   Classe (Dewey) : 365.440 92 = Établissements pénitentiaires et
    établissements connexes pour les hommes adultes - Étude relative à une
    personne
                                                                          source
Après …




Source : Information numériques : définitions et enjeux, Xavier Poupeau - voir
En d’autres termes … avant
Après ….   Diapo : Emmanuelle Be
… après
… après
La DEWEY en RDF (OCLC)
RAMEAU (et les autres) en SKOS
VIAF : partage d’autorités
Libris : un catalogue en RDF
+ convergences
Boite à Outils RDF


• traduction en RDF des normes, formats …
• http://metadataregistry.org/
Boite à Outils RDF
 • INDICE = pour voir le monde en RDF
    – http://inspector.sindice.com/

 • Pour voir le monde en URI :
 • Les concepts - SKOS -
   http://www.w3.org/2004/02/skos/
 • Les langues - Lexvo -
   http://www.lexvo.org/index.html
 • Les lieux – Geonames : http://sws.geonames.org
 • les personnes et collectivités : tester FOAF
Boite à outils RDF


• Ontologies et espaces de nom :
  –   MADS : http://www.loc.gov/mads/rdf/v1#
  –   OWL : http://www.w3.org/2002/07/owl#
  –   RDF : http://www.w3.org/1999/02/22-rdf-syntax-ns#
  –   RDFS : http://www.w3.org/2000/01/rdf-schema#
  –   SKOS : http://www.w3.org/2004/02/skos/core#
  –   FOAF : http://xmlns.com/foaf/0.1/
#Bonus - D’ FRBR en RDA –
 sur l’air de « en passant par RDF »




• Rendons à César …la palme des meilleures
  présentations sur ces questions épineuses -
   –   http://www.abes.fr/Media/Fichiers/Article-WEB/Journees-ABES/2010pps/LePape_FranceRDA02
   –   http://www.slideshare.net/ADBS/rda-le-nouveau-paradigme-du-catalogage-1-frbr-cest-quoi-dj
la suite ???
              c’est maintenant !!!




Conception : Christine Fleury
Cadre d’intervention : formation proposée par l’ADBS (Domaine /
zoom métiers / Bibliothèques )
Thème : « Mutation des formats bibliographiques » - 29-30 Mai 2012
Cette présentation est placée sous licence Creative Commons

Adbs2012 presentation

  • 1.
    Mutation des formatsbibliographiques à l’ère du numérique et du web de données ou .. « du catalogage à l’encodage » Formation ADBS (29-30 mai 2012) Intervenante : Christine Fleury
  • 2.
    Dispositif pédagogique • Cetteprésentation (en ligne sur SlideShare) • Dossier documentaire : – Petit lexique de survie – Focus – sélection d‟articles • Visites de ressources • Démonstrations – utilisation d‟outils dédiés • TP – manipulation et analyse de données (en ligne sur ISSUU) Ce dispositif est placé sous licence :
  • 3.
    Au programme • Introduction: comprendre les facteurs de transformation de la sphère bibliographique • Irruption dans la sphère bibliographique : XML et les métadonnées • Accompagner la transition numérique : nouveaux enjeux interprofessionnels -- cas concrets • Renouvellement des modèles et des règles de catalogage : D‟FRBR en RDA  Focus : L‟importance des identifiants • Vers le web de données : Introduction à RDF
  • 4.
    Un contexte enébullition Introduction
  • 6.
  • 7.
    Mars 1989 : Tim Berners-Lee donne naissance au World Wide Web CERN
  • 8.
    Le Web, ununivers en expansion
  • 9.
    L’hégémonie de la« sainte trinité » ….
  • 10.
  • 11.
  • 13.
  • 14.
  • 16.
    De la Dématérialisationdes supports  télévision / radio  téléphonie A partir de 1980 : révolution numérique  photographie qui impacte (presque) cinéma l’ensemble des objets  musique culturels  lecture
  • 19.
    À l’ère dela numérisation de masse
  • 20.
    Se situer dansla chaîne numérique Source : Olivier Erzscheid – les Bibliothèques numériques
  • 21.
    Crédit photo :C.Fleury (cc)- couverture Arabesques n°53 - 2009 – Documents numériques : conservation et accès pérenne
  • 22.
    De la Bibliothèquephysique • Des USAGES Des ESPACES Des ARCHITECTURES source : Olivier Ertzscheid
  • 23.
    À la Bibliothèquenumérique Des ARCHITECTURES Des USAGES Des ESPACES techniques source : Olivier Ertzscheid
  • 24.
    Missions numériques :valorisation médiation diffusion dissémination • faciliter l‟accès aux ressources numériques • Valoriser les données bibliographiques • exposer ses données aux moteurs de recherche = renouvellement des interfaces des catalogues + revisite des formats de données Vers le Metadata management
  • 25.
    Missions numériques :préservation archivage pérenne • Préserver le patrimoine par la numérisation • Garantir l‟intégrité des données numériques • Garantir la pérennité des données numériques
  • 26.
  • 27.
    Irruption dans lasphère bibliographique : XML et les métadonnées
  • 29.
    Explosion de lanotion de notice
  • 30.
  • 33.
    Un contexte enébullition À suivre …
  • 34.
    Prologue : lequizz Règles modèles formats identifiants Langages et Web normes protocoles sémantique informatiques ISO 2709 métadonnées ISBN HTTP Open linked data ISBD DTD / schémas ISSN XML RDF FRBR MARCXML ISNI URL / Open SKOS URL FRAD Dublin Core DOI Z3950 FOAF AACR EAD ARK SRU / SRW Geoname RDA METS URI / PURL OAI-PMH OWL
  • 35.
    ils travaillent pournous : les connaissez-vous ?
  • 36.
    Part 1 – Irruption dans la sphère bibliographique : XML et les métadonnées sommaire
  • 37.
    au générique :l'interopérabilité Production : Dans les rôles principaux : • XML = lingua franca informatique • XSLT : le traducteur universel • Unicode = Babel des écritures • Dans l’ordre d’apparition : TEI, EAD, Dublin Core, MarcXML, MODS, MADS, METS, TEF, LOM... = métadonnées en partage • OAI – PMH = hors de la tour d’ivoire des savoirs • OAIS = la garantie de l’avenir
  • 38.
    Focus sur lesprotocoles • un objectif : l‟intéropérabilité des systèmes d‟échanges de données pour permettre leur circulation • Z39-50 : le pionnier (= interrogation à distance) • FTP : transport entre serveurs • HTTP : la navigation sur le Web • TCP/IP : le transport des données du web • SRU/SRW : Z39-50 sur le Web
  • 39.
    De l’encodage universel 48C3 A9 74 C3 A9 72 6F 67 C3 A8 6E 65 ‫غير متجانسة‬ 异质 異種の மாறிலி = hétérogène ‫כעטערַאדזשיניַאס‬ ετερογενής
  • 40.
    XML - Auroyaume du mapping .... • le cycle de transformations des données – XML : un langage – XSLT : un traducteur – DTD (MarcXml, Dublin Core, TEF, EAD...) : des vocabulaires – Schémas : des structures • « Rien ne se perd, rien ne se crée, tout se transforme » (Lavoisier)
  • 41.
    … et duMash up • application composite qui combine des contenus ou des services provenant de diverses applications et sites  webservices et API  RSS
  • 42.
    XML – berceaudes métadonnées  Extensible Markup Language 1998 : Standard W3C http://www.w3.org/XML/ Famille des langages “à balises” < /> + ouvert (non propriétaire) + hiérarchique (structuré) = format d‟échange = interopérabilité = langage pivot
  • 43.
    XML – unestructure hiérarchique <balise parent> <balise fils>donnée</balise fils> </balise parent> <annuaire> <personne class = " bibliothecaire"> <nom>Fleury</nom> <prenom>Christine</prenom> <telephone>555-123456</telephone> <email>fleury@abes.fr</email> </personne> </annuaire>
  • 44.
    XML – unesyntaxe souple • Head = prologue – Référence à la version – Encodage (UTF8 par défaut) – Déclaration d‟espace de nom • Éléments – <baLiSe>Donnée</baLiSe> – <_balise attribut9='valeur'/> • Exemple : <?xml version="1.0" standalone="yes"?> <magasin> <service> <produit> Vaisselle </produit> <couleur produit = „bleue‟> </service> </magasin>
  • 45.
    <biblio> = élémentracine / nœud / parent <livre> <!-- Élément enfant titre --> = commentaire <titre>Les Misérables</titre> <auteur>Victor Hugo</auteur> = éléments <nb_tomes>3</nb_tomes> </livre> <livre> <titre>L'Assommoir</titre> <auteur>Émile Zola</auteur> <couverture couleur="rouge" /> = attribut </livre> <livre lang="en"> <titre>David Copperfield</titre> <auteur>Charles Dickens</auteur> </livre> </biblio> TP : parser (analyser) avec Editix 2010
  • 46.
    XML – DTD… DTD : Document Type Definition = structure logique permettant de vérifier la conformité du document XML Exemple : <!DOCTYPE annuaire [ <!ELEMENT personne (nom,prenom,telephone,email? > <!ELEMENT nom (#PCDATA) > <!ELEMENT prenom (#PCDATA) > <!ELEMENT telephone (#PCDATA) > <!ELEMENT email (#PCDATA) > <personne> <nom> </nom><prenom> Prénom</prenom> <telephone>Tel </telephone> <email>Courriel</email></personne>
  • 47.
    <?xml version="1.0" encoding="UTF-8"?> = encodage <ex:collection xml:lang="fr" xmlns:dc="http://purl.org/dc/elements/1.1/" = schéma de référence xmlns="http://www.w3.org/1999/xhtml" = espaces de nom <élément>Texte</élément> <dc:title>Astérix le Gaulois</dc:title> <ex:livre attribut="valeur" type="BD"> <dc:title>Astérix chez les Belges</dc:title> <!-- élément répété --> = commentaire <dc:creator>René Goscinny</dc:creator> <dc:creator>Albert Uderzo</dc:creator> <dc:description> Astérix chez les Belges est un album de <ahref="http://fr.wikipedia.org/wiki/ Bande_dessinée">bande dessinée</a> de la série Astérix le Gaulois créée par René Goscinny et Albert Uderzo. </dc:description> </ex:livre>
  • 48.
    XML – …et Schémas « métier » TEI DOCBOOK DITA internes = schémas d‟encodage • Observer externes généralistes Dublin Core MARCXML MODS / MADS EAD dédiés TEF LOM
  • 50.
    « au-delà desdonnées » • Du grec « meta » : au-delà-de • Selon ISO (2003) : « donnée qui définit et décrit une autre donnée » • Selon NISO (2004) : « information structurée qui décrit, explique, localise la ressource et en facilite la recherche, l‟usage et la gestion »
  • 51.
    Les métadonnées multitâches • décrire, • chercher, • identifier, • authentifier, • organiser, • accéder, • gérer, • évaluer, • référencer, • échanger, • rapprocher, • réutiliser…. • archiver, des ressources (numériques ...et autres…
  • 53.
  • 54.
    Aux Propriétés d’uneimage -- http://commons.wikimedia.org/wiki /File:Sun_STEREO_4dec2006_lrg. jpg?uselang=fr
  • 57.
    Schémas et DTD– Dublin Core • Createur • Contributeur • Editeur Dublin Core metatdata elements set • Titre • Date • = 15 méta-informations pour faciliter • Langue • Format –l'identification • Sujet • Description –la recherche • Identifiant • –l‟accès • Relation Source • Type aux ressources numériques  • Couverture • Droits
  • 58.
    <link rel="schema.dc" href="http://purl.org/DC/elements/1.1/"/> • <link rel="schema.cndp" href="http://www.cndp.fr/standards/meta/1.0/" /> • <meta name="dc.title" content="Dossier documentaire sur les métadonnées " /> • <meta name="dc.description" content="mise en perspective - nouveaux formats bibliographique - renouvellement du cadre normatif - modèle FRBR/règles RDA, un assouplissement et un enrichissement des données - XML / métadonnées - une (r)évolution technique - numérique et web de données - connaître les bouleversements en cours, comprendre les enjeux pour la description bibliographique dans ce contexte (numérisation, édition électronique..), mettre en perspective les différents éléments métier ( modèles et normes, schémas et structures, environnements techniques et juridique...)" /> • <meta name="dc.creator" content="Fleury, Christine" /> • <meta name="cndp.niveau" content="licence professionnelle;maîtrise;master;DUT diplôme universitaire de technologie" /> • <meta name="cndp.discipline" content=" enseignement renforcé des langues; éducation à l'image; éducation aux médias; formation à la maîtrise de l'information; culture scientifique et technique" /> • <meta name="dc.subject" scheme="DCC" content="formation" /> • <meta name="dc.subject" content="e-learning" /> • <meta name="dc.date" content="2012-04-18" /> • <meta name="dc.type" scheme="dcMIType" content="Interactive ressource" /> • <meta name="dc.rights" content="creative common - CC - " /> • <meta name="dc.language" content="fr" /> • <meta name="cndp.public" content="Enseignant" /> • <meta name="cndp.statut" content="Document de travail" />
  • 59.
    Schémas et DTD« métier » • MARCXML – http://www.loc.gov/standards/marcxml/ • METS - Metadata Encoding & Transmission Standards – http://www.loc.gov/standards/mets/ • MADS - Metadata Authority Description Schema – http://www.loc.gov/standards/mads/ • MODS - Metadata Object Description Schema – http://www.loc.gov/standards/mads/ • Mapping mode d‟emploi
  • 60.
    Schémas et DTD« métier » • TEI - Text Encoding Initiative • http://www.tei-c.org/ • http://www.tei-c.org/release/doc/tei-p5-doc/fr/html/ = système pour faciliter la création, l'échange, l'intégration de données textuelles informatisées « Il ne s'agit pas d'une spécification (DTD ou Schéma) en soi mais plutôt d'un cadre (framework) pour en développer des particulières. »
  • 61.
    TEI vu del’intérieur • En-tête : – <fileDesc> : Description bibliographique de la ressource dans le même style que celle proposée par les RCAA (titre, auteur, édition, taille, etc.) – <encodingDesc> : Renseignements sur la manière dont le texte a été encodé. – <profileDesc> : Autres types d‟indications au sujet de la ressource (langue, participants à la création, thèmes abordés, etc.) – <revisionDesc> : Mises à jour effectuées sur la ressource et intermédiaires responsables de sa modification. • Texte : – <front> : Rassemble des données qui se trouvent avant le début du texte (page de titre, préface, dédicace, etc.) – <group> : Permet d‟associer ensemble plusieurs textes unitaires ou des groupes de textes. – <body> : Comprend le texte en tant que tel, mis à part les annexes et les données préliminaires. – <back> : Combine toutes les annexes auxquelles fait allusion le texte principal.
  • 62.
    TEI vu del’intérieur <div type="Act" n="I"><head>Acte II</head> <div type="Scene" n="1"><head>Scène 2</head> <sp><speaker>Rodrigue</speaker> <l part="i">À moi, comte, deux mots.</l></sp> <sp><speaker>Comte</speaker> <l part="m">Parle</l></sp> <sp><speaker>Rodrique</speaker> <l part="f">Ôte-moi d'un doute</l></sp> <sp><speaker>Comte</speaker> <l part="i">Connais-tu bien Don Diègue ?</l></sp> <sp><speaker>Comte</speaker> <l part="m">Oui</l></sp> <sp><speaker>Rodrigue</speaker> <l part="f">Parlons bas, écoute.</l> <l>Sais-tu que ce vieillard fut la même vertu,</l> <l>La vaillance et l'honneur de son temps ? Le sais-tu ?</l></sp> ... </div> ... </div>
  • 63.
    Schémas et DTD« métier » • EAD - Encoded Archival Description –http://www.loc.gov/ead • Visite guidée : – Calames http://www.calames.abes.fr/pub/ • Démo : Xmetal pour Calames • Boite à Outils http://www.archivists.org/saagroups/ead
  • 64.
    EAD de l’intérieur •<ead> <eadheader> l‟entête <frontmatter> les préliminaires <archdesc> la description <did> <admininfo> <bioghist> <scopecontent> <add> <dsc> <c01> les composants </c01> <c02> </c02> </dsc> </archdesc> </ead>
  • 65.
    Schémas et DTD« métier » • TEF - Thèses Electroniques Françaises – Recommandation AFNOR – CG46 – http://www.abes.fr/abes/documents/tef/ • Démo : STAR et STEP - outils pour la production de données en TEF • http://www.abes.fr/abes/documents/tef/recommandation/ex1_theseSimplePDF.xml • Visite guidée : theses.fr moteur de recherche des thèses françaises
  • 66.
    Schémas et DTD« métier »
  • 67.
    OAI : unephilosophie • = Open Archives Initiative – concepts clés : archive ouverte et libre accès aux données de la science – http://www.openarchives.org/ – http://www.openarchives.org/OAI/2.0/guidelines-oai- identifier.htm • Philosophe en convergence avec l‟Open source
  • 68.
    OAI-PMH : uneréponse informatique • OAI- PMH : protocole for metadata harvesting = protocole basé sur XML et le Dublin Core pour l'échange de métadonnées entre fournisseurs de données et fournisseurs de services • Répertoires OAI - visites guidées • http://tel.ccsd.cnrs.fr/oai/oai.php http://www.openarchives.org/Register/BrowseSites • Tester : http://re.cs.uct.ac.za/
  • 69.
    OAI : Moissonsen partage
  • 70.
    Visite guidée • Soitl‟image : http://cdsweb.cern.ch/record/1269064 • En MARC : http://cdsweb.cern.ch/record/1269064/export/h m?ln=fr • En MARCXML : http://cdsweb.cern.ch/record/1269064/export/x m?ln=fr • En Dublin Core : http://cdsweb.cern.ch/record/1269064/export/x d?ln=fr
  • 71.
    Boite à outils •Éditeur de Dublin Core • Editeur de TEI  Boite à outil EAD • Vérificateur de conformité (au Shematron)  Serveur OAI-PMH (data provider) http://export.arxiv.org/oai2?verb=GetRecord&identifie r=oai:arXiv.org:cs/0112017&metadataPrefix=oai_dc • OAINum (BnF / Gallica )
  • 72.
    En savoir plus •OAI-PMH http://www.culture.gouv.fr/culture/dll/OAI- PMH.htm • schémas de métadonnées « métier » http://bibliodoc.francophonie.org/article.php3? id_article=178 • Métadonnées : mutations et perspectives – Séminaire INRIA - 29 sept./ 3 oct. 2008 – Dijon – ADBS Editions
  • 73.
    Part 2 -Accompagner la transition numérique : nouveaux enjeux interprofessionnels sommaire -- cas concrets
  • 74.
    Le cas del‟e-book
  • 76.
  • 77.
    formats droits d‟auteur Source : ebooksgratuits.com/ 77
  • 80.
    Convergence des métadonnées- ONIX • ONIX* for books » : norme qui définit un format d’échange de métadonnées des fichiers numériques • élaborée et maintenue par le groupe international EDItEUR Visite guidée : • http://www.onixedit.com/fr/Accueil.aspx • http://publishers.oclc.org/en/default.htm
  • 82.
    Convergence des formatsde lecture - ePUB • Format ePub - « electronic publication » développé par l‟IDPF - avril 2005 • Open Ebook V2 - format de fichier ebook non-propriétaire - dérivé d’XML • composé de plusieurs fichiers (instance, structure, métadonnées… • largement utilisé par les éditeurs • facilite la mise en page des livres sur tout appareil de lecture (ordinateur, mobile, smartphone, tablette) • + les fichiers PDF créés avec des versions récentes du logiciel Adobe Acrobat sont compatibles avec le format ePub.
  • 87.
    Archivage pérenne desdonnées numériques • modèle OAIS - Open Archival Information System = Système ouvert d'archivage d'information – norme ISO - référence 14721:2003
  • 88.
    Modèle OAIS –ex : DIAS (KB - Koninklijke Bibliotheek
  • 90.
  • 91.
    Gallica, côté cour •Océrisation : du mode image au mode texte – recherche plein texte possible • Données conformes aux standards du Web – Brique de Europeana - récupération par OAI PMH – visibilité sur les moteurs de recherche • URL pérenne par document numérisé / par page – Document citable – Identification univoque • gestion des métadonnées : données numérisées décrites en XML (Dublin Core / METS) • services web – récupération du code pour intégration dans un autre site web – audio
  • 93.
    Question subsidiaire Et noscatalogues dans tout ça ???
  • 94.
    MAUX ... • «89 % des étudiants de premier cycle débutent une recherche documentaire en utilisant un moteur de recherche, 2 % seulement passent d’abord par le site portail d’une bibliothèque » • College Students’ Perceptions of the Libraries and Information Resources : A Report to the OCLC Membership, Dublin (Ohio) : OCLC, 2006
  • 95.
    … et remèdes •“The future will require the kind of catalog that is one link in a chain of services enabling users to find, select, and obtain the information objects they want. One requirement of this future catalog is thus to ingest and disperse data from and to many systems inside and outside the library. It would be helpful to reconsider what needs to be part of catalog data —and where catalog data needs to be present to facilitate the user’s process of discovering, requesting, and getting the information they need.” • (Calhoun, 2006, conclusion d’un rapport commandé par la Library of Congress ).
  • 96.
    Un contexte enébullition la suite demain…
  • 97.
    Part 3 -Renouvellement des modèles et des règles de catalogage D’FRBR en RDA sommaire
  • 100.
    Pavé ISBD –les 8 zones • zone 0 : contenu et type de médiation (indication générale du type de ressource) • zone 1 : titre et mention de responsabilité (auteurs, traducteurs) • zone 2 : édition (1re, 2e, nouvelle édition) • zone 3 : zone particulière aux cartographies et aux documents électroniques • zone 4 : adresse bibliographique (lieu d'édition, éditeur, date) • zone 5 : collation (description physique : pagination, format, illustration) • zone 6 : collection • zone 7 : notes (on y mentionne notamment la présence d'une bibliographie si besoin) • zone 8 : numéro international normalisé (ISBN, ISSN) et éventuellement prix.
  • 101.
    Les bibliothèques :digital native Les années1970 • Formats MARC • Z39.50 : pionnier des protocoles d'échanges de données Les années 1980 • Catalogues collectifs via Minitel • OPACs « Online Public Access Catalog » = une des premières Louise Addis, bibliothécaire du réalisations à grande échelle du principe Stanford Linear Accelerator Center (SLAC) de séparation entre contenu et mise en première bibliothécaire - webmaster (1990) page
  • 102.
    Label Directory FTField FT Field FT Ex : 210 - - $aParis$cPresses univers France$d1992
  • 105.
    Source : EmmanuelleBermès - http://www.slideshare.net/Figoblog/les-
  • 106.
  • 108.
    Source : PhilippeLe Pape – Journées ABES 2010
  • 109.
    Le point surles modèles - FRBR • Functional Requirements for Bibliographic Records = Spécifications fonctionnelles des notices bibliographiques – Approuvé par le Comité permanent de la Section de catalogage de l‟IFLA en 1997
  • 110.
    Entités du groupe1 : production intellectuelle et/ou artistique
  • 111.
    Entités du groupe2 : les responsabilités
  • 112.
    Entités du groupe3 : les sujets de l‟oeuvre
  • 115.
    Ils travaillent pournous • A l‟international : • Pour le modèle FRAD : IFLA working group on “functional requirements and numbering of authority records” (FRANAR) devenu par la suite « functional requirements for authority data” (FRAD) • Pour le modèle FRSAD : IFLA working group on “functional requirements for subject authority data” (FRSAD) • En France : • BnF - pôle Modélisation fonctionnelle / direction des Services et des réseaux / département Information bibliographique et numérique.) : participation, traduction
  • 116.
    Le point surles modèles - FRAD • de 1999 à 2009 : groupe de travail FRANAR • 2009 : Publication de Functional Requirements for Authority Data (FRAD)- A Conceptual Model. • modèle pour les entités décrites dans les notices d‟autorité = « ensemble d‟informations relatives à une personne, une famille, une collectivité ou à une œuvre dont le nom constitue la base d’un point d’accès contrôlé dans des références ou des notices bibliographiques au sein d’un catalogue de bibliothèque ou d’une base de données bibliographiques » = entités du groupe 2 du modèle FRBR • En français : http://www.bnf.fr/documents/frad_rapport_final.pdf
  • 117.
    Le point surles modèles - FRSAD • 2005- : groupe de travail FRSAD • 2011 : publication de Functional requirements for subject authority data : a conceptual model (Fonctionnalités requises des notices d‟autorité matière) • modèle pour les entités décrites dans les notices d‟autorité matière • = Entités du groupe 3 du modèle FRBR = sujets des œuvres : concept, objet, événement et lieu. • En français : http://www.bnf.fr/documents/frsad_rapport_final. pdf
  • 120.
    En savoir plussur FRBR …  FRBR, c‟est quoi déjà ? Philippe Le Pape , « 5 à 7 » (vidéo), ADBS, 2011  http://www.adbs.fr/rda-le-nouveau-paradigme-du- catalogage-1-frbr-c-est-quoi-deja--102461.htm  http://www.slideshare.net/ADBS/rda-le-nouveau-paradigme- du-catalogage-1-frbr-cest-quoi-dj • Les spécifications (en Français) • http://www.bnf.fr/fr/professionnels/modelisation_ont ologies/a.modele_FRBR.html • http://www.bnf.fr/documents/frbr_rapport_final.pdf • http://www.bnf.fr/documents/frad_rapport_final.pdf
  • 121.
    LES EFFETS FRBR Ou les implications du modèles FRBR
  • 122.
    Des principes deParis aux PIC • Principes internationaux de catalogage (PIC) + travaux de modélisation FRBR et de FRAD = corpus sur lequel s‟appuient les nouveaux standards de métadonnées bibliographiques et les nouveaux codes de catalogage. • International cataloguing principles • Statut : standard international 1ère édition : 2009 • Principes internationaux de catalogage ; trad. par Françoise Bourdon, Françoise Leresche, Catherine Marandas... - Version française
  • 123.
    Transformation de l’ISBD •International standard bibliographic descriptions : Descriptions bibliographiques internationales normalisées 2007 : ISBD consolidé http://www.bnf.fr/fr/professionnels/anx_norm/a.isbd_2010 _enquete.html
  • 124.
    Les conditions dela « Frbrisation » des catalogues • points cruciaux dans les notices Unimarc : – Titres – Codes de langues (101) – Accès auteurs (7XX) – Dates – Édition (205) – Identifiants normalisés – Identifiants de notices
  • 125.
    Et RDA danstout ça ?
  • 126.
    Ils travaillent pournous • JSC = JOINT STEERING COMMITEE FOR DEVELOPMENT OF RDA = Partenaires dans le développement d’une nouvelle norme de catalogage international : Resource Description and Access • Partenaires : – The American Library Association – The Australian Committee on Cataloguing – The British Library – The Canadian Committee on Cataloguing – CILIP: Chartered Institute of Library and Information Professionals – Deutsche Nationalbibliothek – The Library of Congress • http://www.rda-jsc.org/
  • 127.
    RDA en Europe? – EURIG • EURIG = European RDA Interest Group : Initiative des 4 pays "fondateurs" (Allemagne, Espagne, Royaume-Uni, Suède) • 19 pays représentés – Membres : agences bibliographiques – Comité exécutif • Président : Alan Danskin (BL, membre du JSC) • Vice-président : Gildas Illien (BnF) • Secrétaire : Laura Peters (KB, Pays-Bas) • voir les compte-rendus en ligne • Travaux internationaux sur RDA : État d’avancement (Réunion du Groupe technique sur l’adoption de RDA en France, février 2012)
  • 128.
    RDA en France? Groupe stratégique Groupe technique
  • 129.
  • 130.
    Boite à outilRDA • RDA (Ressources : description et accès) – http://www.rdatoolkit.org/ – http://www.rdatoolkit.org/background • RDA dans le monde – http://www.rda-jsc.org/working2.html#chair-10 • RDA en Europe - EURIG – http://www.slainte.org.uk/eurig/index.htm • RDA en France – http://rda-en-france.enssib.fr/ – http://rda.abes.fr • Plaquette RDA – http://rda-en-france.enssib.fr/sites/rda-en-france.enssib.fr/files/Depliantv1.pdf • Comprendre : – http://www.adbs.fr/rda-le-nouveau-paradigme-du-catalogage-2-qu-est-ce-que-le- rda--102462.htm Veille : http://www.scoop.it/t/frbr-rda-etc
  • 131.
    Part 4 – Focus – l’importance des identifiants sommaire
  • 132.
    IS – etc… • ISBN  monographies • ISSN  publications en série • ISRC  enregistrements sonores et visuels • ISAN  œuvres audiovisuelles • ISWC  œuvres musicales • ISMN  musique imprimée • ISTC  œuvres textuelles • ISRN  rapports • ISIL  bibliothèques • ISNI  les créateurs
  • 133.
    Les précurseurs • ISBN: International Standard Book Number • ISSN : International Standard Serial Number norme ISO 2108 norme ISO 3297 Agence internationale Agence internationale
  • 134.
    Périmètre de l’ISBN •les monographies • les publications non périodiques faisant l‟objet du dépôt légal • les numéros séparés de publications paraissant une fois par an (rapports annuels, annuaires..) • les publications en plusieurs volumes (un ISBN d‟ensemble + un ISBN par volume) • les présentations ou reliures différentes d‟un même titre • les documents cartographiques • les publications en braille • les microformes • les documents multimédia (CD-ROM, DVD, livres-audio, etc.) • les documents électroniques (y compris en ligne ) • les logiciels
  • 135.
    De ISBN-10 àISBN-13 … Convertisseur : • http://www.isbn.org/converterpub.asp – 2-7654-0912-9 ? En savoir plus
  • 136.
    ISBN-13 : 978-2-84365-104-5 •978 : code EAN du produit « livre » • 2 : zone linguistique francophone • 84365 : éditions de l‟ADBS • 104 : numéro d‟ordre dans la production de cet éditeur • 5 : caractère de contrôle.
  • 137.
  • 138.
    Périmètre de l’ISSN les« ressources continues » = • les publications en série – périodiques (journaux, revues, magazines, etc.) – monographies en série (annuaires, annales, etc.) : un ISSN pour le titre de la série + un ISBN pour chaque volume – collections de monographies • les ressources intégratrices – sites Web à mises à jour intégrées, – publications à feuillets mobiles
  • 139.
    La loi desséries • ISSN : International Standard Serial Number ISO 3297:2007
  • 140.
    Titre clé • = nom de la publication + • Attribution du titre clé (éventuellement) un = titre normalisé qualificatif (souvent le lieu unique attribué à une de publication). publication en série • Ex : ISSN - 0999-2138 est par le Réseau de associé au titre-clé «Ouest- l'ISSN et lié à son France (Rennes)». ISSN.
  • 141.
    ISSN-L • Objectif :identifier sans ambiguïté une ressource donnée indépendamment de son support. • attribué à la plus ancienne version inscrite dans le registre de l'ISSN – Cadre d‟utilisation : l'ISSN-L permet d‟établir un lien entre la version imprimée d'un quotidien et sa version en ligne / numérisée – Accès au registre ISSN : http://portal.issn.org
  • 142.
    Focus - ISRC •International Standard Recording Code (enregistrements sonores et visuels) – ISO 3901 • opérateur : International Federation of the Phonographic Industry (IFPI) ISRC FR-AB5-07-12345 ?
  • 143.
    Focus - ISIL •International Standard Identifier for Libraries and Related Organisations – ISO 15511 (2003) • Structure : – en France : FR- N°RCR (12 caractères alphanumériques) – Ex : • Cadre d‟utilisation : localisations, prêt (ILL), campagne de numérisation • Agence en France : ABES
  • 144.
    Focus - ISNI •International Standard Name Identify (Code international des noms ) – ISO 27729:2012 • Opérateur – Agence internationale ISNI (ISNI-IA). – La BnF et la British Library en sont membres • Cadre d‟utilisation : identifier au niveau international les identités publiques des personnes ou des collectivités impliquées dans la création, production, gestion et distribution des contenus intellectuels et artistiques ou faisant l‟objet de ces contenus.
  • 146.
    ARK • Archival ResourceKey • Opérateur : California Digital Library • Voir sur Gallica : http://gallica.bnf.fr/ark:/12148/bpt6k107371t • Voir sur le catalogue de la BnF : • http://catalogue.bnf.fr/ark:/12148/cb3100947 5p
  • 147.
    URI • URI :Unified Resource Identifier – URC : Uniform Resource Characteristic – URN : Uniform Resource Name – URL : Uniform Resource Locator – PURL : Persistent Uniform Resource Locator • http://purl.net/ • Open Url : http://nbn-resolving.org/resolve_urn.htm
  • 148.
    DOI • DOI -Digital Object Identifier – norme : ISO 26324 (1998 ) • Opérateur : DOI Foundation (IDF) : http://www.doi.org – Crossref dans le domaine de la recherche – INIST-CNRS en France • Résolveur : http://dx.doi.org/ Ex : http://dx.doi.org/10.3929/ethz-a-000565688
  • 149.
    Perma lien Europeana: http://www.europeana.eu/p ortal/record/08549/93F426 F1A8763CA1FE06BE75B 59DEA0F5BEEEF2C.html #.T6qFCVPxl7A.2tag Créateur de QR Code : http://2tag.nl/index.php
  • 150.
  • 151.
    Vers un Web« de données liées» Pourquoi ? Comment ?  valoriser « nos » données  S‟imprégner de la philosophie du web de  tirer bénéfice des données données et de la culture créées par les autres des standards du Web  exploiter la richesse des  Sortir les données de leurs données (scientifiques, entrepôts (bases de gouvernementales, données… ) pour les statistiques, encyclopédiques, rendre disponibles sur le d‟autorité, bibliographiques) WEB  = conditions pour entrer  Voir vidéo Tim Berners LEE dans l‟écosystème du TED 2009 linked data web
  • 153.
  • 155.
    Des silos dedonnées
  • 156.
  • 157.
  • 158.
  • 159.
    http://sws.geonames.org/3031189 ???? <rdf:RDF> <gn:Feature rdf:about="http://sws.geonames.org/3031189/"> <rdfs:isDefinedBy>http://sws.geonames.org/3031189/about.rdf</rdfs:isDefinedBy> <gn:name>Pointedes Boulassiers</gn:name> <gn:featureClass rdf:resource="http://www.geonames.org/ontology#T"/> <gn:featureCode rdf:resource="http://www.geonames.org/ontology#T.PT"/> <gn:countryCode>FR</gn:countryCode> <wgs84_pos:lat>46.01667</wgs84_pos:lat> <wgs84_pos:long>-1.33333</wgs84_pos:long> <gn:parentFeature rdf:resource="http://sws.geonames.org/2986492/"/> <gn:parentCountry rdf:resource="http://sws.geonames.org/3017382/"/> <gn:parentADM1 rdf:resource="http://sws.geonames.org/2986492/"/> <gn:nearbyFeatures rdf:resource="http://sws.geonames.org/3031189/nearby.rdf"/> <gn:locationMap rdf:resource="http://www.geonames.org/3031189/pointe-des-boulassiers.html"/> </gn:Feature> <foaf:Document rdf:about="http://sws.geonames.org/3031189/about.rdf"> <foaf:primaryTopic rdf:resource="http://sws.geonames.org/3031189/"/> <cc:license rdf:resource="http://creativecommons.org/licenses/by/3.0/"/> <cc:attributionURL rdf:resource="http://sws.geonames.org/3031189/"/> <cc:attributionName rdf:datatype="http://www.w3.org/2001/XMLSchema#string">GeoNames</cc:attributionName> <dcterms:created rdf:datatype="http://www.w3.org/2001/XMLSchema#date">2006-01- 15</dcterms:created> <dcterms:modified rdf:datatype="http://www.w3.org/2001/XMLSchema#date">1994-01- 06</dcterms:modified>
  • 160.
    Pointe des Boulassiers France »Poitou- Charentes point
  • 161.
    Visites au cœurdu web de données • DBPedia • Geoname • http://mappings.dbpedia.or g/server/ontology/classes/ • Musicbrainz • Exemple : • Data.gov http://fr.wikipedia.org/wik i/Mod%C3%A8le:Infobox _Personnage_%28fiction • http://data.gov.uk/ %29
  • 162.
    En savoir plussur le web de données • Tim Berners-Lee : The Next Web of Open, Linked Data (TED 2009) – http://dai.ly/cvIl6P (sous-titré en français) • Linking OpenData – http://esw.w3.org/SweoIG/TaskForces/CommunityProjects/LinkingOpenData • LIBRIS : un catalogue dans le linked data – http://dc2008.de/wp-content/uploads/2008/09/malmsten.pdf • Les catalogues de bibliothèques sur le Web – Emmanuelle Bermès (2009) – http://www.slideshare.net/Figoblog/les-catalogues-sur-le-web • Le web sémantique : un web de métadonnées – Yann Nicolas – http://www.slideshare.net/yannn/le-web-smantique-un • Portail de blogs : http://planete.websemantique.org/
  • 164.
    Introduction à RDF ● Une nouvelle grammaire (descriptive) pour tout transformer : / ● triplet RDF = la clé de la métamorphose : isbd.rdf ; DC.rdf ; Marc.rff ; rda.rdf … ● Pour se comprendre : les ontologies = schémas relationnels (SKOS ; FOAF) ● Des ressources en commun : VIAF, Geoname, data.bnf, IdRef …)
  • 165.
    RDF – ResourceDescription Framework • À la base du Web sémantique : utilisé (notamment) pour décrire les ressources du web et leur métadonnées et permettre leur traitement automatique • RDF Model Theory – recommandation W3C du 14 février 2002 – http://www.w3.org/TR/2002/WD-rdf-mt-20020214/V – voir la recommandation du W3C (en français) • Un langage de requête spécifique : SPARQL Protocol and RDF Query Language – Recommandation W3C du 15 janvier 2008 – http://www.w3.org/TR/rdf-sparql-protocol/
  • 166.
    RDF - syntaxe •RDF peut s‟écrire dans différentes syntaxes • RDF/XML - Syntax Specification – recommandation W3C du 25 Mars 2002 – http://www.w3.org/TR/2002/WD-rdf-syntax-grammar- 20020325/ • Turtle - Terse RDF Triple Language – recommandation W3C du 14 January 2008 – http://www.w3.org/TeamSubmission/2008/SUBM-turtle- 20080114/
  • 168.
    RDF - leprincipe des triplets Les données sont décomposées / recomposées en « triplets RDF » http://www.w3.org/Home/Lassila Sujet ( = ce qu‟on décrit ) Prédicat ( = une Propriété applicable à ce A pour Créateur qu‟on décrit ) Objet (= une valeur ) "Ora Lassila" …. et modélisées en « graphes RDF »
  • 169.
    Sujet/prédicat/objet • Quatre-vingt-treize estun roman de Victor Hugo paru en 1874 et dont le thème est la • (Quatre-vingt-treize, type, révolution française roman) • (Quatre-vingt-treize, auteur, • Quatre-vingt-treize est un Victor Hugo) roman • (Quatre-vingt-treize, année • Quatre-vingt-treize a pour auteur Victor Hugo de parution, 1874) • Quatre-vingt-treize est paru en • (Quatre-vingt-treize, thème, 1874 La Révolution Française) • Quatre-vingt-treize a pour thème la Révolution française Exemple emprunté à Bernard Vatant – in Métadonnées, perspectives et Mutations Séminaire INRIA – 2008)
  • 170.
    Sujet / prédicat/ objet Ressource = 1 URI = http://dbpedia.org/resource/Ninety-Three dbpedia : Ninety-Three rdf:type yago:Novel106367879 dbpedia : Ninety-Three dcterms : creator dbpedia : Victor Hugo dbpedia : Ninety-Three dcterms : created « 1874 » dbpedia : Ninety-Three skos:subject dbpedia : Category : French revolution
  • 171.
    RDF - s’exprimeren URI… • Principe : chaque ressource (= objet, lieu, livre, auteur …..) est identifiée par une - ou plusieurs - URI -(= identifiant uniforme de ressource) – ex : un oiseau = http://stitch.cs.vu.nl/vocabularies/rameau/ark:/12148/cb 11932889r – ex : Les Boulassiers http://sws.geonames.org/3031189/ – ex : Aristote = http://viaf.org/viaf/7524651/#Aristotle « same as » http://www.idref.fr/026690276/id
  • 172.
    RDF - s’exprimeren URI • Ex : Dublin Core en RDF http://dublincore.org/2010/10/11/dcelements.rdf# http://www.dublincore.org/documents/dcmi- terms/#H5 • Ex : ISBD en RDF  ISBD : http://iflastandards.info/ns/isbd/
  • 173.
    RDF - Unelangue, des ontologies – OWL • OWL -Web Ontology Langage « super -structure » des ontologies (= vocabulaires RDF) –recommandation W3C du 12 novembre 2002 • // METS ?
  • 174.
    RDF - Unelangue, des ontologies – SKOS • Simple Knowledge Organisation System – recommandation W3C du 18 août 2009 – représentation dans un contexte multilingue de tout vocabulaire contrôlé (thésaurus, classifications, taxonomies, etc ) Voir : – http://www.w3.org/TR/skos-reference/#semantic-relations – http://www.w3.org/2009/08/skos-reference/skos.html
  • 175.
    RDF - Unelangue, des ontologies – FOAF • Friend of a Friend – recommandation W3C du 9 août 2010 – description des personnes et des relations entre elles – http://xmlns.com/foaf/spec/20100809.html • Tutoriel • tester FOAF
  • 176.
    <rdf:RDF • xmlns:rdf="http://www.w3.org/1999/02/22-rdf-syntax-ns#" • xmlns:rdfs="http://www.w3.org/2000/01/rdf-schema#" • xmlns:foaf="http://xmlns.com/foaf/0.1/" • xmlns:admin="http://webns.net/mvcb/"> • <foaf:PersonalProfileDocument rdf:about=""> • <foaf:maker rdf:resource="#me"/> • <foaf:primaryTopic rdf:resource="#me"/> • <admin:generatorAgent rdf:resource="http://www.ldodds.com/foaf/foaf-a-matic"/> • <admin:errorReportsTo rdf:resource="mailto:leigh@ldodds.com"/> • </foaf:PersonalProfileDocument> • <foaf:Person rdf:ID="me"> • <foaf:name>Christine Fleury</foaf:name> • <foaf:title>Mrs</foaf:title> • <foaf:givenname>Christine</foaf:givenname> • <foaf:family_name>Fleury</foaf:family_name> • <foaf:nick>Kris</foaf:nick> • <foaf:mbox_sha1sum>baf561f4c38d516f9063b787b0536bbf3c19239e</foaf:mbox_sha1sum> • <foaf:homepage rdf:resource="http://www.netvibes.com/chrisformations#En_savoir_plus..."/> • <foaf:workplaceHomepage rdf:resource="http://www.abes.fr/"/> • <foaf:knows> • <foaf:Person> • <foaf:name>Yann Nicolas</foaf:name> • <foaf:mbox_sha1sum>6c0599c42710b2534ba4baddda319f0d3539438b</foaf:mbox_sha1sum> • <rdfs:seeAlso rdf:resource="http://www.idref.fr/071625348"/></foaf:Person></foaf:knows></foaf:Person> • </rdf:RDF>
  • 177.
  • 178.
  • 179.
    Avant …. « LeBibliothécaire » Giuseppe Arcimboldo retour
  • 180.
    Avant rappel ;-)
  • 181.
    En d‟autres termes: comment porter les données des bibliothèques sur le web de données ? Source : Emmanuelle Bermès – http://www.slideshare.net/Figoblog/les-catalogues-sur-le-web
  • 183.
    Des réponses convergentes VocabulairesRDF Réalisations • MADS/RDF  Rameau en SKOS (TEL Plus Project)  Dublin Core en RDF  VIAF : Virtual International Authority  FRBR / FRSAD en File (OCLC) RDF • IdREF : autorités Sudoc en RDF (ABES)  RDA en RDF • Projet Open Library http://openlibrary.org/a  ISBD en RDF bout/lib
  • 184.
    Vers la convergencedes autorités • LCSH - • http://id.loc.gov/authorities/subjects/sh85024567.rdf • http://lccn.loc.gov/n98036669 • IdRef – autorités Sudoc • http://www.idref.fr/autorites/autorites.html • http://www.idref.fr/027100669 • Data.bnf – • http://data.bnf.fr/semanticweb • http://data.bnf.fr/11921997/arthur_rimbaud/#rdt72-11921997 • http://data.bnf.fr/11928016/jules_verne/rdf.xml, • VIAF • http://viaf.org/viaf/7396281/ • http://viaf.org/viaf/7396281/rdf.xml
  • 185.
    Avant… L'agriculturede la France. Isabelle Albouy-Delponte , Milan, 1997 • Sujets (Rameau/BNF) : Agriculture – France • Concepts (Thésaurus Motbis) : production agricole / agriculteur exploitant / politique agricole européenne / France • Classe (Dewey) : 630.944 022= Agronomie, agriculture et techniques connexes La guillotine carcérale : silence, on meurt. Jacqua L., Paris : Nautilus, 2003 • Sujet (Rameau/BNF) : Prisons -- France -- 1990-.... -- Récits personnels ; Crimes et criminels -- France -- 1990-.... -- Biographies • Concepts (Thésaurus BDSP) : Prisonnier, Prison, Accès soins, Solitude, Discrimination, Violence, Témoignage, France, Sida • Concepts (Thésaurus Enap) : Témoignage, Biographies, Détenu, Vie en détention, Condition de détention, Délinquant • Classe (Dewey) : 365.440 92 = Établissements pénitentiaires et établissements connexes pour les hommes adultes - Étude relative à une personne source
  • 186.
    Après … Source :Information numériques : définitions et enjeux, Xavier Poupeau - voir
  • 187.
  • 188.
    Après …. Diapo : Emmanuelle Be
  • 189.
  • 190.
  • 192.
    La DEWEY enRDF (OCLC)
  • 193.
    RAMEAU (et lesautres) en SKOS
  • 194.
    VIAF : partaged’autorités
  • 196.
    Libris : uncatalogue en RDF
  • 198.
  • 199.
    Boite à OutilsRDF • traduction en RDF des normes, formats … • http://metadataregistry.org/
  • 200.
    Boite à OutilsRDF • INDICE = pour voir le monde en RDF – http://inspector.sindice.com/ • Pour voir le monde en URI : • Les concepts - SKOS - http://www.w3.org/2004/02/skos/ • Les langues - Lexvo - http://www.lexvo.org/index.html • Les lieux – Geonames : http://sws.geonames.org • les personnes et collectivités : tester FOAF
  • 201.
    Boite à outilsRDF • Ontologies et espaces de nom : – MADS : http://www.loc.gov/mads/rdf/v1# – OWL : http://www.w3.org/2002/07/owl# – RDF : http://www.w3.org/1999/02/22-rdf-syntax-ns# – RDFS : http://www.w3.org/2000/01/rdf-schema# – SKOS : http://www.w3.org/2004/02/skos/core# – FOAF : http://xmlns.com/foaf/0.1/
  • 202.
    #Bonus - D’FRBR en RDA – sur l’air de « en passant par RDF » • Rendons à César …la palme des meilleures présentations sur ces questions épineuses - – http://www.abes.fr/Media/Fichiers/Article-WEB/Journees-ABES/2010pps/LePape_FranceRDA02 – http://www.slideshare.net/ADBS/rda-le-nouveau-paradigme-du-catalogage-1-frbr-cest-quoi-dj
  • 203.
    la suite ??? c’est maintenant !!! Conception : Christine Fleury Cadre d’intervention : formation proposée par l’ADBS (Domaine / zoom métiers / Bibliothèques ) Thème : « Mutation des formats bibliographiques » - 29-30 Mai 2012 Cette présentation est placée sous licence Creative Commons